找回密码
 立即注册
首页 业界区 业界 ASP.NET MVC实践系列9-filter原理与实践

ASP.NET MVC实践系列9-filter原理与实践

旌磅箱 2025-5-29 15:02:37
filter实际上是一个特性(attribute),它提供了一种向controller 或 action中添加某些任务的方法,当controller 或 action被调用时,会触发filter中定义的相应方法。filter应该算AOP的一种实现方式,关于AOP的内容大家可以参考张逸的文章http://www.cnblogs.com/wayfarer/articles/241024.html,图文并茂对AOP讲解的十分清楚。所以我们就可以在某种程度上利用filter来分解横向和纵向的应用,比方说日志,权限,缓存,防盗链等等应用。
一、我们先来看看ASP.NET MVC 框架提供的几种默认filter类型:
1、Authorize:
准备工作:进入C:\WINDOWS\Microsoft.NET\Framework\v2.0.50727文件夹,双击aspnet_regsql.exe选择好相应的数据库,创建membership,AuthorizeAttribute使用membership来进行权限验证的,所以我们需要先在membership中准备一个用户lfm,一个角色Admin,我们使用studio的项目-》ASP.NET配置创建即可。
  [Authorize(Roles="Admin")]
        public ActionResult Index()
        {
            ViewData["Message"] = "Welcome to ASP.NET MVC!";

            return View();
        }如果lfm不属于Admin角色时Index页是不能访问的
2、OutputCache:
 [OutputCache(Duration=60, VaryByParam="none")]
        public ActionResult About()
        {
            return View();
        }然后我们修改About加入:
 
我们会发现在一分钟内我们刷新About页面其输出并不改变。这个和webform中的页面缓存机制非常相似。
这里我们也可以统一的配置时间和条件
1.gif
2.gif
配置文件
    
      
        
          
            
          
        
      
    Controler中输入
  [OutputCache(CacheProfile="MyProfile")]
        public ActionResult About()
        {
            return View();
        }3、Exception
3.gif
4.gif
Exception
       [HandleError(ExceptionType = typeof(ArgumentException), View = "Error")]
        public ActionResult GetProduct(string name)
        {
            if (name == null)
            {
                throw new ArgumentNullException("名字为空");
            }
            return View();
        }标明HandleError属性后的Action,当内部出现异常时会根据异常类型跳转到相应的View,这里需要注意的是上面的源码在开发期无法看到效果,必须部署到iis上才能看到效果。实际上这个简单处理在项目中用处不大,一般我们都会写自己的异常处理方式,自定义异常处理我们一会再自定义filter中讲解。
二、自定义filter实例:
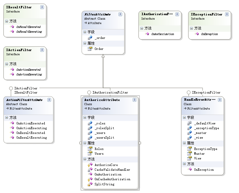
我们先来看一下跟filter相关的类结构:
5.png

一般情况下我们自定义的filter都是继承FilterAttribute类然后再扩展相应的接口的,下面我们举几个例子:
1、自定义异常处理
6.gif
7.gif
自定义异常处理
 1 public class ExceptionFilter : FilterAttribute,IExceptionFilter
 2     {
 3         void IExceptionFilter.OnException(ExceptionContext filterContext)
 4         {
 5             filterContext.Controller.ViewData["ErrorMessage"] = filterContext.Exception.Message;
 6             filterContext.Result = new ViewResult()
 7             {
 8                 ViewName = "Error",
 9                 ViewData = filterContext.Controller.ViewData,
10             };
11             filterContext.ExceptionHandled = true;
12         }使用
8.gif
9.gif
Controller
  [ExceptionFilter]
        public ActionResult GetView(string name)
        {
            if (name == null)
            {
                throw new ArgumentNullException("名字为空");
            }
            return View();
        }浏览器中输入:http://localhost:3983/Home/GetView
这样我们就可以根据自己的项目情况来处理异常了。
2、监控Action运行时间的Timer
10.gif
11.gif
TimerAttribute
 1 using System.Diagnostics;
 2 using System.Web.Mvc;
 3 public class TimerAttribute : ActionFilterAttribute
 4 {
 5     public TimerAttribute()
 6     {
 7         //By default, we should be the last filter to run
 8         //so we run just before and after the action method.
 9         this.Order = int.MaxValue;
10     }
11     public override void OnActionExecuting(ActionExecutingContext filterContext)
12     {
13         var controller = filterContext.Controller;
14         if (controller != null)
15         {
16             var stopwatch = new Stopwatch();
17             controller.ViewData["__StopWatch"] = stopwatch;
18             stopwatch.Start();
19         }
20     }
21     public override void OnActionExecuted(ActionExecutedContext filterContext)
22     {
23         var controller = filterContext.Controller;
24         if (controller != null)
25         {
26             var stopwatch = (Stopwatch)controller.ViewData["__StopWatch"];
27             stopwatch.Stop();
28             controller.ViewData["__Duration"] = stopwatch.Elapsed.TotalMilliseconds;
29         }
30     }
31 }使用
 [Timer]
        public ActionResult TestTimer()
        {
            Thread.Sleep(100);
            return View();
        }页面显示:

三、filter相关接口方法的执行顺序:
根据上面的结构图我们知道跟filter相关的总共有四个接口,六个方法,这些方法如果在同一个类中实现时是有个优先级顺序的
IAuthorizationFilter>IActionFilter>IResultFilter>IExceptionFilter
接下来我们写个程序来验证这个顺序:
12.gif
13.gif
TestOrder属性类
 1 using System.Web.Mvc;
 2 using System.Collections.Generic;
 3 using System.IO;
 4 namespace FilterDemo.Controllers
 5 {
 6     public class TestOrderAttribute : FilterAttribute, IResultFilter, IActionFilter, IAuthorizationFilter, IExceptionFilter
 7     {
 8         #region IResultFilter 成员
 9 
10         public void OnResultExecuted(ResultExecutedContext filterContext)
11         {
12             Write( "OnResultExecuted");
13             
14         }
15 
16         private static void Write(string methodName)
17         {
18             StreamWriter sw = new StreamWriter("c:\\test.txt",true);
19             sw.WriteLine(methodName);
20             sw.Close();
21         }
22 
23         public void OnResultExecuting(ResultExecutingContext filterContext)
24         {
25             Write( "OnResultExecuting");
26         }
27 
28         #endregion
29 
30         #region IActionFilter 成员
31 
32         public void OnActionExecuted(ActionExecutedContext filterContext)
33         {
34             Write( "OnActionExecuted");
35         }
36 
37         public void OnActionExecuting(ActionExecutingContext filterContext)
38         {
39             Write( "OnActionExecuting");
40         }
41 
42         #endregion
43 
44         #region IAuthorizationFilter 成员
45 
46         public void OnAuthorization(AuthorizationContext filterContext)
47         {
48             Write("OnAuthorization");
49         }
50 
51         #endregion
52 
53         #region IExceptionFilter 成员
54 
55         public void OnException(ExceptionContext filterContext)
56         {
57             Write("OnException");
58             filterContext.ExceptionHandled = true;
59         }
60 
61         #endregion
62     }
63 
64 }使用
[TestOrder]
        public ActionResult TestFilterOrder()
        {
           // throw new Exception("lfm");
            return View();
        }前端

这时候我们打开c:\test.txt得到的结果为:
OnAuthorization
OnActionExecuting
OnActionExecuted
OnResultExecuting
OnResultExecuted
OnException
四、参考
《Professional ASP.NET MVC 1.0》
http://www.cnblogs.com/leoo2sk/archive/2008/11/05/1326655.html
http://www.cnblogs.com/wayfarer/articles/241024.html
http://www.cnblogs.com/chsword/archive/2009/03/12/zd_mvc6.html
五、源码
 
我的ASP.NET MVC实践系列
ASP.NET MVC实践系列1-UrlRouting
ASP.NET MVC实践系列2-简单应用
ASP.NET MVC实践系列3-服务器端数据验证
ASP.NET MVC实践系列4-Ajax应用
ASP.NET MVC实践系列5-结合jQuery
ASP.NET MVC实践系列6-Grid实现(上)
ASP.NET MVC实践系列7-Grid实现(下-利用Contrib实现)
ASP.NET MVC实践系列8-对查询后分页处理的解决方案
其他:
在ASP.NET MVC中对表进行通用的增删改
 

来源:程序园用户自行投稿发布,如果侵权,请联系站长删除
免责声明:如果侵犯了您的权益,请联系站长,我们会及时删除侵权内容,谢谢合作!

相关推荐

2025-11-10 08:39:49

举报

喜欢鼓捣这些软件,现在用得少,谢谢分享!
您需要登录后才可以回帖 登录 | 立即注册