找回密码
 立即注册
首页 业界区 业界 刚刚,Cursor 1.0炸裂发布!4大亮点实战

刚刚,Cursor 1.0炸裂发布!4大亮点实战

祖柔惠 2025-6-5 16:29:36
炸裂,炸裂,炸裂!时隔两年半,Cursor 终于正式发布了 1.0 版本。
作为一名 Cursor 舔狗用户,我第一时间体验了这次的大更新,主要包括用于代码审查的 BugBot、记忆功能的首次亮相、一键设置 MCP、Jupyter 支持,以及 Background Agent 的全面开放。
下面我来快速带大家体验这些新功能,开始前给这么快的男人点个赞不过分吧,嘿嘿~
建议看视频版体验更佳:https://bilibili.com/video/BV1q6TxziECu
1、使用 BugBot 进行自动代码审查

这是一个对程序员有用的功能,团队开发时,我们每次修改代码都会给代码仓库提交一个代码变更请求,也就是 PR,其他同学需要审查代码,没有问题后再通过 PR 将修改后的代码合并到仓库中。
1.png

利用 Cursor 提供的 BugBot,可以利用 AI 自动审查 PR 并且捕获潜在的错误和问题。
首先在网页版 Cursor 的设置中开启 BugBot,首先要获取 GitHub 代码开源平台的授权,按需选择需要授权的仓库即可。
2.png

注意,只要涉及到了 AI 大模型的调用,就要按量付费,而且是 Max 模式的价格,之前帮大家算过,1000 字大概是 1 元,大家觉得贵不贵?可以在弹幕上打出来。
3.png

我觉得还是挺贵的,所以官方也提醒我们要设置下每月的花费上限。然后选择需要开启 BugBot 的仓库,还可以在进行一些额外配置,比如是否关闭自动执行、只有人工艾特时才执行等。
4.png

让我们来测试一下,故意提交一个充满 Bug 的 Java 代码文件,发起 PR 代码合并请求。
5.png

稍等片刻之后,发现 BugBot 留下了评论,它已经找到了 Bug。
6.png

可以直接可以点击 "在 Cursor 中修复" 按钮,会自动跳转到编辑器中,并且获得了预填充的修复提示,改 Bug 的过程更丝滑了~
7.png

 
2、Background Agent 面向所有用户开放

几周前 Cursor 就测试发布过 Background Agent 远程编码代理,在这次更新的版本中,他转正了!所有用户目前都可以使用 Background Agent!
8.png

之前我们是在自己的电脑上运行 Cursor、调用 AI、执行工具等;有了远程编码代理,相当于 Cursor 给你提供了云服务器,在别人的电脑上帮助你完成发给 AI 的任务。
首先进入 Cursor 的设置面板,找到 Beta,开启 Background Agent;但是目前你必须要禁用隐私模式,才能使用它,所以要先在设置中禁用隐私模式。
9.png

虽然官方提到很快也会支持在启动隐私模式时使用远程编码代理,但我感觉有点难,期待吧~
接下来,按 Cmd/Ctrl+E 键打开 Background Agent 模式的 AI 对话框,输入任务后,我们发现,必须要先初始化一个 Git 仓库?
10.png

好家伙,这一步直接把不懂编程的同学劝退完了!没关系,我来教大家。Git 是一个用户控制代码版本的团队协作工具,我们只需要到官网安装它:
11.png

然后在 Cursor 中打开终端,执行 git init 命令初始化仓库即可。
12.png

但是光这样还不够,你还必须要在 GitHub 上有个对应的远程仓库!
13.png

这是为了让 Cursor 生成的代码更好的保存,所以让我们来新建一个私有仓库,用于给大家演示。
14.png

新建仓库完成后,进入仓库,复制关联本地和远程仓库的命令:
15.png

到 Cursor 中打开终端,粘贴命令并执行:
16.png

然后记得重启一下 Cursor,否则可能不会生效。再次打开 Background Agent 模式的 AI 对话框,输入任务,这次肯定能正常运行了吧!
好家伙,竟然还让我调高消费额度!Cursor 自己也知道 Agent 模式烧钱啊!
17.png

好吧委曲求全调整一下,这次就能够正常执行了。
18.png

我们可以打开 Agent 面板,可以看到 AI 正在云端服务器上卖力地工作,相比于自己电脑运行,更节省资源,而且软件退了、电脑关了任务也能正常执行。
19.png

这功能还有一个未来可能很有用的玩法,就是团队共享 Agent,协作指挥 AI~
哦对了,值得一提的是,Background Agent 依然只支持 Max 大模型,按照 Token 计费;最终,也可能会开始对开发环境的计算资源收费。
20.png

你放心,一定会这么做的,毕竟服务器不要钱么?
 
3、记忆功能(Memories)

第 3 大更新是 记忆功能,通过这个功能,Cursor 可以记住用户和 AI 对话中产生的某些规则并且在未来引用它们。
目前这还是个测试功能,我们进入 Cursor 的设置面板,然后在规则中启用它。
21.png

注意,这个记忆功能和上下文对话历史(也就是聊天记录)是有区别的,不是什么都记,更多的是记忆规则。比如我这里让 AI 以后尽量用 Windows 系统的命令来生成代码。
执行后,可以看到记忆被更新了,里面是一条规则。
22.png

之后在这个项目中生成代码时,就会使用这个规则。还可以在规则设置页面进行管理和删除。
23.png

这个功能我感觉目前对大多数用户来说,应该用处不大,会设置规则的朋友应该自己添加和维护 Cursor Rules 了,但起码也能起到一个 “提醒你设置规则” 的作用吧。
 
4、MCP 一键安装和 OAuth 支持

最后一个亮点是 MCP 一键安装,所谓 MCP 就是一种快速提供给 AI 工具来增强能力的标准。
24.png

以前我们要添加 MCP 服务,比如一个地图服务,你需要修改 JSON 配置文件,复制 MCP 的 JSON 配置后,再修改认证秘钥之类的内容。现在,可以进入 Cursor 官方的 工具列表,点击 MCP 服务实现一键安装,然后改改认证配置就行了,非常方便。
25.png

而且有些服务还支持 OAuth 快速认证(比如 Notion 笔记服务),一键安装服务之后,一键打开网页授权认证:
26.png

什么配置都不用手动修改,MCP 服务就集成完毕,可以非常愉快地使用了。
27.png

这个功能我觉得非常实用,美中不足的是目前支持的 MCP 一键安装还比较少,以后用起来估计就爽了~
 
其他改进

最后这次的大更新还有一些其他改进,比如:
1)更丰富的聊天响应
Cursor 现在可以在对话中渲染可视化内容,比如 Mermaid 图表和 Markdown 表格,可以在同一个地方生成和查看!
28.png

对于程序员来说,画架构图也更方便了,不过更多的 AI 画图技巧,可以看我之前的保姆级教程视频。
视频指路:https://bilibili.com/video/BV1DP7JzAE7k
 
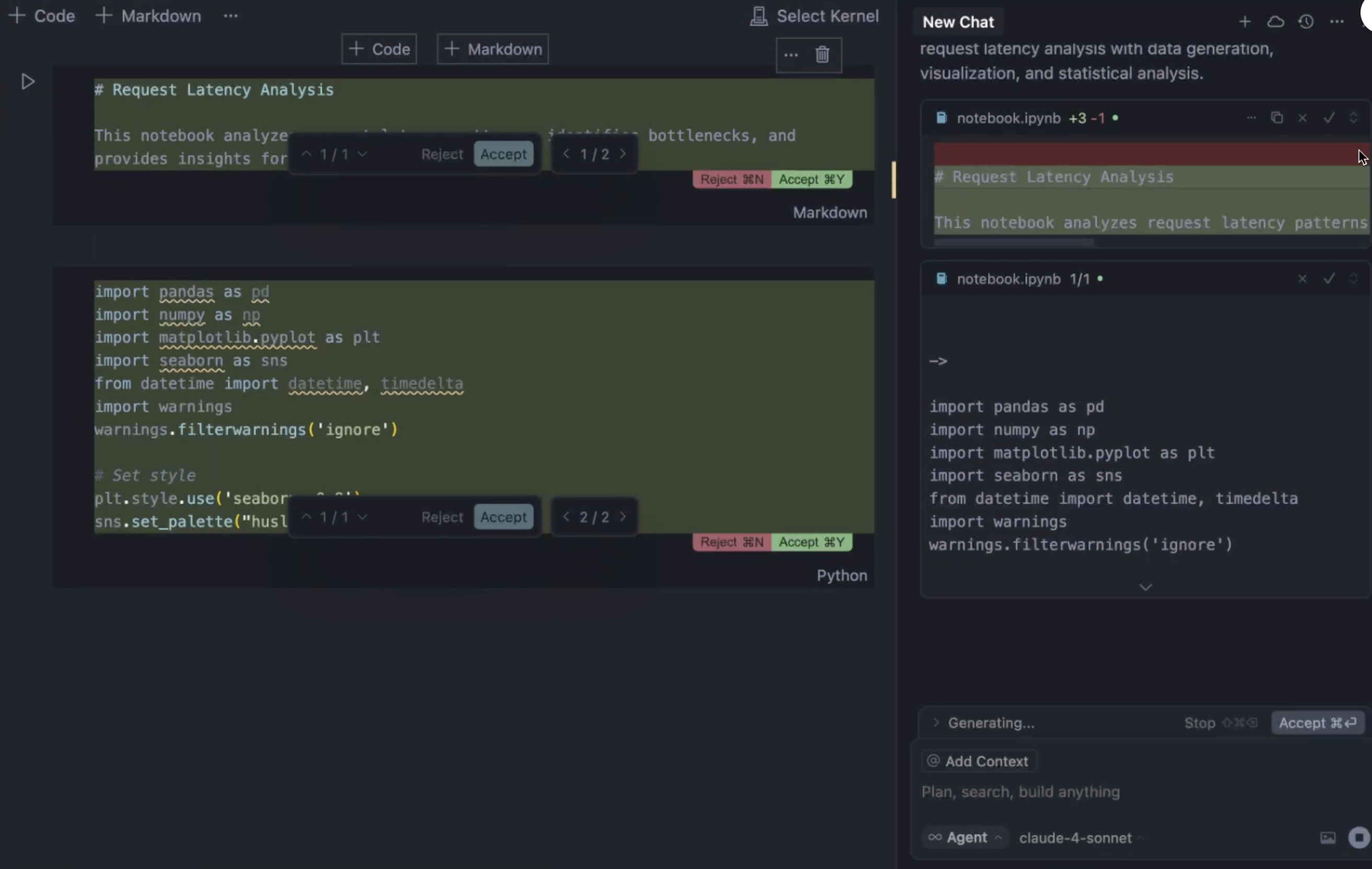
2)Jupyter Notebooks 中的 Agent 支持
Cursor 的 Agent 现在可以直接在 Jupyter Notebooks 中实现更改,创建和编辑多个单元格,对于研究和数据科学任务很有帮助。
29.png

 
3)新的设置和仪表板
Cursor 还优化了设置和仪表板页面,通过新的仪表板可以查看个人或团队的使用分析,查看按工具或模型分解的详细统计信息。毕竟现在付费项那么多了,也该优化优化了。
30.png

 
4)还有一些其他小改动,就不多介绍了,大家自己了解一下就好。
键盘快捷键

  • 使用 Cmd/Ctrl+E 打开 Background Agent 控制面板
功能改进

  • @Link 和网络搜索现在可以解析 PDF 并包含在上下文中
  • 设置中的网络诊断以验证连接性
  • 通过并行工具调用实现更快的响应
  • 聊天中可折叠的工具调用
账户功能

  • 企业用户只能访问稳定版本(无预发布版)
  • 团队管理员现在可以禁用隐私模式
  • 团队访问使用指标和支出数据的管理 API
模型

  • Max 模式现在可用于 Gemini 2.5 Flash
 
 
OK,大家觉得 Cursor 这次更新的功能怎么样呢?我觉得对我来说最实用的还是 Background Agent 和 MCP 优化,尤其是远程代理,标志着 Cursor 进入了一个新的里程碑,也是拥抱云端 AI 的开始。
就分享到这里,学编程、对 AI 感兴趣的朋友欢迎关注鱼皮,在我免费开源的 AI 知识库 中也汇总了大量 AI 知识和教程干货,希望对大家有帮助。
开源指路:https://github.com/liyupi/ai-guide
31.png

 
更多编程学习资源


  • Java前端程序员必做项目实战教程+毕设网站
  • 程序员免费编程学习交流社区(自学必备)
  • 程序员保姆级求职写简历指南(找工作必备)
  • 程序员免费面试刷题网站工具(找工作必备)
  • 最新Java零基础入门学习路线 + Java教程
  • 最新Python零基础入门学习路线 + Python教程
  • 最新前端零基础入门学习路线 + 前端教程
  • 最新数据结构和算法零基础入门学习路线 + 算法教程
  • 最新C++零基础入门学习路线、C++教程
  • 最新数据库零基础入门学习路线 + 数据库教程
  • 最新Redis零基础入门学习路线 + Redis教程
  • 最新计算机基础入门学习路线 + 计算机基础教程
  • 最新小程序入门学习路线 + 小程序开发教程
  • 最新SQL零基础入门学习路线 + SQL教程
  • 最新Linux零基础入门学习路线 + Linux教程
  • 最新Git/GitHub零基础入门学习路线 + Git教程
  • 最新操作系统零基础入门学习路线 + 操作系统教程
  • 最新计算机网络零基础入门学习路线 + 计算机网络教程
  • 最新设计模式零基础入门学习路线 + 设计模式教程
  • 最新软件工程零基础入门学习路线 + 软件工程教程

来源:程序园用户自行投稿发布,如果侵权,请联系站长删除
免责声明:如果侵犯了您的权益,请联系站长,我们会及时删除侵权内容,谢谢合作!

相关推荐

2025-12-11 18:31:53

举报

2025-12-12 16:50:55

举报

您需要登录后才可以回帖 登录 | 立即注册