找回密码
 立即注册
首页 业界区 安全 开源免费!一个在线的数据库实体关系绘图工具! ...

开源免费!一个在线的数据库实体关系绘图工具!

僭墙覆 2025-5-31 23:55:46
大家好,我是 Java陈序员。
之前,给大家介绍过一款基于实体连接图的数据库设计工具。
可视化!一款基于实体连接图的数据库设计工具!
今天,给大家介绍一个同款的在线数据库实体关系绘图工具。
关注微信公众号:【Java陈序员】,获取开源项目分享、AI副业分享、超200本经典计算机电子书籍等。
项目介绍

drawDB —— 一个开源免费的在线数据库图表编辑器,通过鼠标拖拽可视化设计数据库,并支持直接导出 SQL 脚本,是开发必备的一款高效工具。
1.png

功能特色

  • 支持多种数据库类型: MySQL、PostgreSQL、SQLite、MariaDB、SQL Server、Oracle 等
  • 数据库操作:提供了创建、导入、导出、保存、删除数据库图等功能
  • 编辑功能:支持撤销、重做、复制、粘贴、删除等常见编辑操作
  • 视图设置:可以调整视图,如显示网格、显示关系、调整主题、缩放等
  • 自定义模板:允许用户保存和使用自定义模板
功能体验

1、在开始使用 drawDB 时,需要先选择数据库类型,目前支持多种数据库
2.png

2、选择好数据库后,就可以开始设计表,点击添加表
3.png

3、选择左侧的表信息,编辑修改表名、注释等信息
4.png

4、点击添加索引、添加字段开始编辑表字段信息
5.png

5、依葫芦画瓢,依次设计表结构信息
6、当设计好表结构后,可以添加关联关系,连接对应表字段信息
6.png

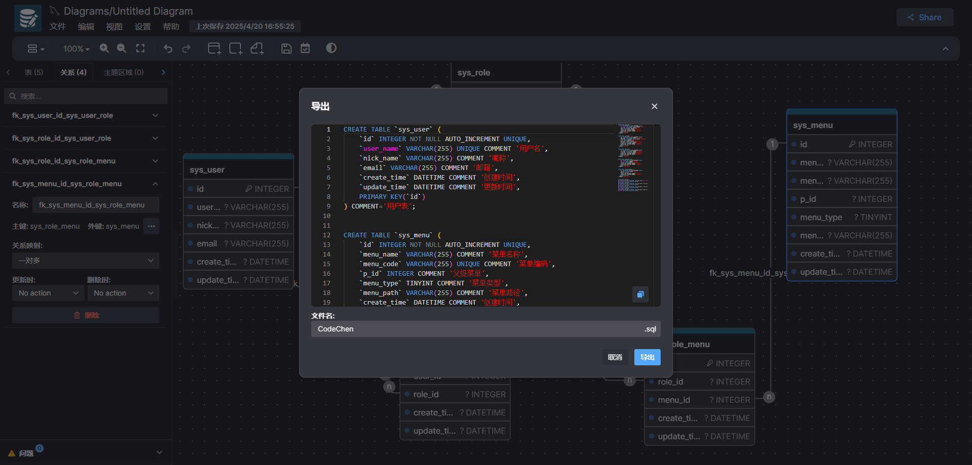
7、当整个数据库的表信息都设计好后,可以导出 SQL 脚本进行初始化
7.png

除了支持导出为 SQL 源代码外,还支持导出为图片、Markdown 等格式。
8、反向工程:也支持导入已有的 DDL 脚本快速生成可视图
8.png

9、进行分享:工具支持生成分享链接,方便团队协作
9.png

10、drawDB 还提供了内置模板、代办事项等功能
10.png

快速上手

本地开发

依赖 Node.js 环境。
  1. ## 1、克隆代码
  2. git clone https://github.com/drawdb-io/drawdb
  3. ## 2、进入项目目录
  4. cd drawdb
  5. ## 3、安装依赖
  6. npm install
  7. ## 4、启动项目
  8. npm run dev
  9. ## 5、浏览器访问
  10. http://localhost:5173
复制代码
构建项目


  • 命令构建
  1. ## 在项目目录下执行如下命令,打成 dist 包
  2. npm run build
复制代码

  • Docker 构建
  1. ## 打包镜像
  2. docker build -t drawdb .
  3. ## 运行容器
  4. docker run -p 3000:80 drawdb
复制代码
drawDB 提供了在线设计数据库表的能力,开箱即用,是开发必备的一款效率工具,快去体验试试吧~
  1. 项目地址:https://github.com/drawdb-io/drawdb
复制代码
最后

推荐的开源项目已经收录到 GitHub 项目,欢迎 Star:
  1. https://github.com/chenyl8848/great-open-source-project
复制代码
或者访问网站,进行在线浏览:
  1. https://chencoding.top:8090/#/
复制代码
11.png

我创建了一个开源项目交流群,方便大家在群里交流、讨论开源项目
但是任何人在群里打任何广告,都会被 T 掉
如果你对这个交流群感兴趣或者在使用开源项目中遇到问题,可以通过如下方式进群
关注微信公众号:【Java陈序员】,回复【开源项目交流群】进群,或者通过公众号下方的菜单添加个人微信,并备注【开源项目交流群】,通过后拉你进群
大家的点赞、收藏和评论都是对作者的支持,如文章对你有帮助还请点赞转发支持下,谢谢!

来源:程序园用户自行投稿发布,如果侵权,请联系站长删除
免责声明:如果侵犯了您的权益,请联系站长,我们会及时删除侵权内容,谢谢合作!

相关推荐

2025-12-11 18:52:24

举报

您需要登录后才可以回帖 登录 | 立即注册