找回密码
 立即注册
首页 业界区 业界 支付宝小程序IDE突然极不稳定

支付宝小程序IDE突然极不稳定

曲愍糙 2025-8-8 19:39:06
前情

uni-app是我比较喜欢的跨平台框架,它能开发小程序/H5/APP(安卓/iOS),重要的是对前端开发友好,自带的IDE让开发体验也挺棒的,公司项目就是主推uni-app,因公司项目是快抖微支四端的小程序,但是公司要求是支付宝先行,于是近期都是在主导支付宝端的开发工作
坑位

最近在开发支付宝小程序的时候,发现小程序IDE初次启动是好的,但是你修改代码就会出现IDE不会自动更新,同时查看日志如下,在支付宝搜索该错误提示让我重启IDE即可,直接点击重启也是不行的,除非你X掉当前界面,现重新跑才可以,但是你一更新代码就又会出现同样的问题
1.png

而且在使用中会莫名的出现各种崩,像直接卡屏或者部分界面灰屏并提示模拟器崩掉
2.png

Why?

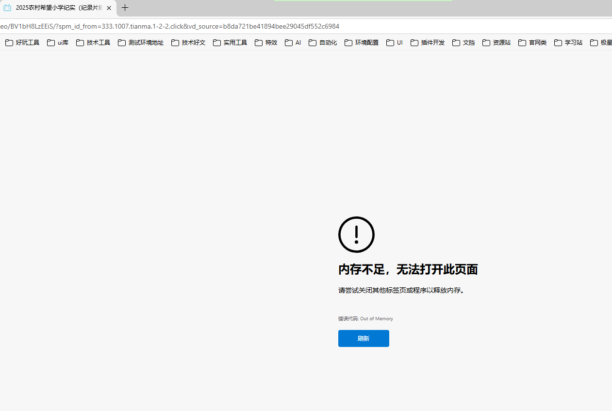
一开始我想试着更新IDE,检测了IDE也是最新的版本了,直到我在通过浏览器搜索答案的时候看到如下错误,意识到应该不是IDE的问题,开心猜测是不是电脑内存爆了 ,导致浏览器和IDE运行异常了
3.png

但是查看了我的电脑配置,我的电脑配置可是32G内存的,同时再查看了任务管理器,内存占用只占到了66%,不至于出现内存不足
4.png

5.png

我在必应搜索此问题的时候有看到有部分用户反馈因为虚拟内存不够也会导致报内存不够,程序崩溃的的问题,电脑除了内存外,还有一个虚拟内存可以设置,我此时想到是不是因为虚拟内存的问题,于是查看电脑虚拟内存,发现它被安排在了C盘,而此时我的C盘已经是报红了的,下面图是我转移虚拟内存后可用为17G,未转移虚拟内存前是报红的
6.png

解决方案

把虚拟内存迁到别的盘,具体步骤如下图所示,按数字序号依次点击即可,其实就算没有出现IDE或者程序报内存不路的问题,我们最好也是把虚拟内存转移动别可用空间大的非系统盘,或者在分系统盘的时候分足够大那也就无所谓了
7.png

⚠️注:设置好虚拟内存后,如果要生效需要重启电脑
思考

其实我这里有一点点怀疑,是我设置了虚拟内存让支付宝IDE正常跑了,还是因为电脑重启才让支付宝IDE跑的,有待后续观察,后面有发现会续写该篇博文,暂时结论:修改虚拟内存到其它可用空间大的盘符以让支付宝IDE等程序避免内存不足而崩溃的问题

对于这种遇到IDE突然不稳定的事,想发现问题是很比较难的,能发现感觉应该也有运气成分吧,其实最简单的办法是可以尝试重启IDE,如果可解决最好,再不行就重启系统,同时多留心观察通过一些现象来判断,像我这边就是发现浏览器新增标签页直接报内存不够,那这时就能把注意力转移到内存上来了,先怀疑再利用好互联网搜索,把现象描述丢给百度或者必应,也许个别不经意的提示会引导你尝试解决方法,最终找到问题所在,解决目前踩到的坑,做技术其实就是一个爬坑过程,习惯就好,望名位在爬坑的路上坑坑难爬但坑坑过
来源:程序园用户自行投稿发布,如果侵权,请联系站长删除
免责声明:如果侵犯了您的权益,请联系站长,我们会及时删除侵权内容,谢谢合作!

相关推荐

2025-10-16 04:54:49

举报

昨天 05:00

举报

您需要登录后才可以回帖 登录 | 立即注册