找回密码
 立即注册
首页 业界区 业界 Visual Studio 2022 中的 EF Core 反向工程和模型可视化 ...

Visual Studio 2022 中的 EF Core 反向工程和模型可视化扩展插件

利怡悦 2025-6-17 06:31:19
前言

在 EF 6 及其之前的版本数据库优先模式(Database First)是可以在 Visual Studio 中通过可视化界面来操作完成的,但是到了 EF Core 之后就不再支持了(因为模型格式 EDMX (XML) 在 EF Core中未实现),今天大姚给大家分享一款在 EF Core 命令行工具的基础上构建的适用于 Visual Studio 2022 中的 EF Core 反向工程和模型可视化扩展插件:EF Core Power Tools。
工具介绍

EF Core Power Tools 是一款基于 C# 编写、开源免费(MIT license)、在 EF Core 命令行工具的基础上构建的适用于 Visual Studio 2022 中的 EF Core 反向工程和模型可视化扩展插件。它提供了反向工程、迁移和模型可视化、生成关系图、生成SQL语句等功能,旨在降低使用 EF Core 的门槛,并通过图形用户界面(GUI)辅助开发者进行数据库的反向工程和DbContext模型的可视化。
1.png

更多Visual Studio实用功能


  • https://github.com/YSGStudyHards/DotNetGuide?tab=readme-ov-file#visual-studio
2.png

项目源代码

源码编译要求:需要 .NET Framework 4.8 或更高版本。对于 EF Core 反向工程,必须安装 .NET 6.0 或 .NET 8.0 x64 运行时。
3.png

EF Core Power Tools扩展插件安装


  • 插件市场地址:https://marketplace.visualstudio.com/items?itemName=ErikEJ.EFCorePowerTools
4.png


6.png

7.png

8.png

EF Core Power Tools反向工程

反向工程:生成 POCO 类、派生 DbContext 和映射,用于现有的 SQL Server、SQLite、Postgres、MySQL、Firebird 或 Oracle 数据库、SQL 数据库项目或 .dacpac 文件。提供高级 UI 用于选择数据库对象,包括视图、存储过程和函数,并将所有选项保存在项目中的配置文件中。
9.png

10.png

11.png

12.png

13.png

14.png

15.png

16.png

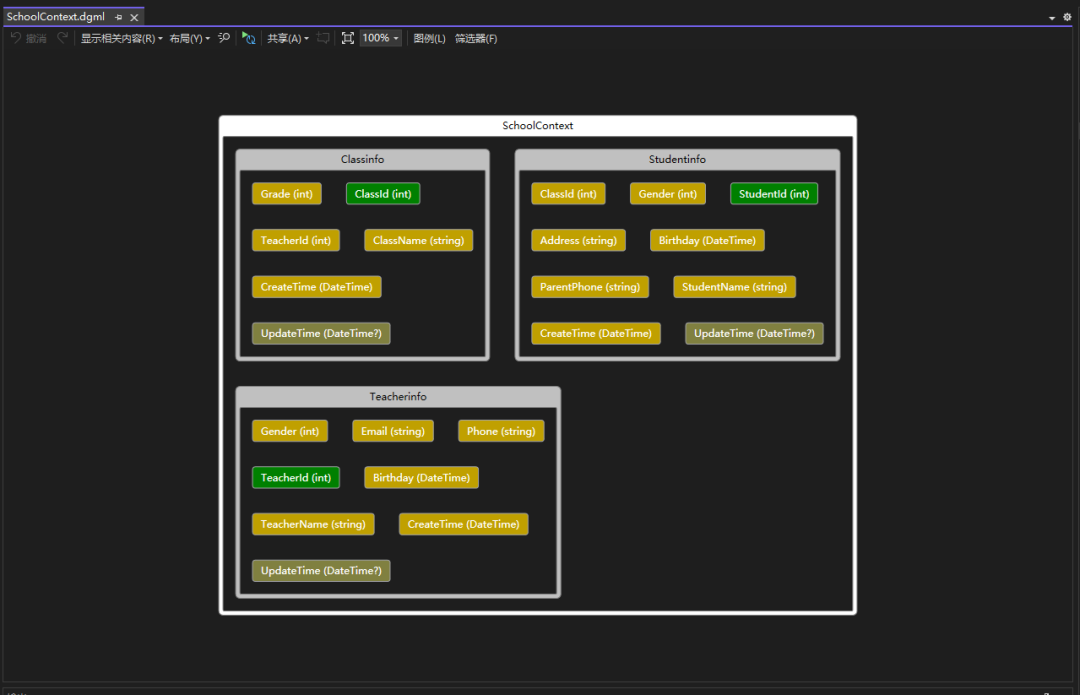
生成关系图

17.png

18.png

ER Diagram

19.png

20.png

生成调试视图

21.png

22.png

 
项目源码地址


更多项目实用功能和特性欢迎前往项目开源地址查看
来源:程序园用户自行投稿发布,如果侵权,请联系站长删除
免责声明:如果侵犯了您的权益,请联系站长,我们会及时删除侵权内容,谢谢合作!

相关推荐

2025-10-8 13:37:44

举报

2025-10-12 09:52:50

举报

前天 15:57

举报

您需要登录后才可以回帖 登录 | 立即注册