找回密码
 立即注册
首页 业界区 安全 c++中switch语句的反汇编以及优化

c++中switch语句的反汇编以及优化

泠邸 2025-6-11 22:02:35
概述

c++的switch语句在汇编层面有着独特的表现形式以及优化方案,这篇文章就带大家一起探索其中的奥秘。本文的代码均使用vs2022中编写并编译。
温馨提示,本文代码较多,建议使用PC进行阅读。建议大家跟着动手操作一遍,更有效果。
我们把switch语句分成了三种情况

  • case情况小于4
  • 线性switch语句
  • 非线性witch语句
  • case的情况大于255
分成这些情况有助于大家由浅至深理解switch语句的汇编表现形式以及编译器对其的优化。下面我们来逐个情况分析。
case情况小于4

我们先讨论最特殊的情况,先给出源代码:
  1. #include <stdio.h>
  2. int main(int argc, char argv[])
  3. {
  4.         int n;
  5.         scanf_s("%d", &n);
  6.         switch (n)
  7.         {
  8.         case 12:
  9.                 printf("n == 13");
  10.                 break;
  11.         case 9:
  12.                 printf("n == 9");
  13.                 break;
  14.         case 100:
  15.                 printf("n == 100");
  16.                 break;
  17.         default:
  18.                 break;
  19.         }
  20.         return 0;
  21. }
复制代码
代码十分简单,由三种case和一个default组成。在switch处下断点,我们先在debug模式下编译,并查看从switch语句开始处的反汇编代码。
  1. 00007FF76CBB19DE 8B 45 04             mov         eax,dword ptr [n]  
  2. 00007FF76CBB19E1 89 85 D4 00 00 00    mov         dword ptr [rbp+0D4h],eax  
  3. 00007FF76CBB19E7 83 BD D4 00 00 00 09 cmp         dword ptr [rbp+0D4h],9  
  4. 00007FF76CBB19EE 74 23                je          __$EncStackInitStart+7Ch (07FF76CBB1A13h)  
  5. 00007FF76CBB19F0 83 BD D4 00 00 00 0C cmp         dword ptr [rbp+0D4h],0Ch  
  6. 00007FF76CBB19F7 74 0B                je          __$EncStackInitStart+6Dh (07FF76CBB1A04h)  
  7. 00007FF76CBB19F9 83 BD D4 00 00 00 64 cmp         dword ptr [rbp+0D4h],64h  
  8. 00007FF76CBB1A00 74 20                je          __$EncStackInitStart+8Bh (07FF76CBB1A22h)  
  9. 00007FF76CBB1A02 EB 2B                jmp         __$EncStackInitStart+98h (07FF76CBB1A2Fh)  
  10. 00007FF76CBB1A04 48 8D 0D 1D 93 00 00 lea         rcx,[string "n == 12" (07FF76CBBAD28h)]  
  11. 00007FF76CBB1A0B E8 8A F7 FF FF       call        printf (07FF76CBB119Ah)  
  12. 00007FF76CBB1A10 90                   nop  
  13. 00007FF76CBB1A11 EB 1C                jmp         __$EncStackInitStart+98h (07FF76CBB1A2Fh)  
  14. 00007FF76CBB1A13 48 8D 0D 1A 93 00 00 lea         rcx,[string "n == 9" (07FF76CBBAD34h)]  
  15. 00007FF76CBB1A1A E8 7B F7 FF FF       call        printf (07FF76CBB119Ah)  
  16. 00007FF76CBB1A1F 90                   nop  
  17. 00007FF76CBB1A20 EB 0D                jmp         __$EncStackInitStart+98h (07FF76CBB1A2Fh)  
  18. 00007FF76CBB1A22 48 8D 0D 17 93 00 00 lea         rcx,[string "n == 100" (07FF76CBBAD40h)]  
  19. 00007FF76CBB1A29 E8 6C F7 FF FF       call        printf (07FF76CBB119Ah)  
  20. 00007FF76CBB1A2E 90                   nop  
  21. 00007FF76CBB1A2F 33 C0                xor         eax,eax
复制代码
程序要求先从控制台输入n的值,笔者这里输入了200。随后代码运行至switch语句处。从汇编代码中不难发现,在case情况小于4的时候,汇编代码只是将n按顺序与case的情况进行比较,匹配成功则直接跳转到对应的语句块处运行,执行完对应情况的语句之后,使用jmp跳转到整个switch语句的结束地址处。我们把编译模式切换到Release,发现汇编代码依然如此。
再会看汇编代码,我们发现匹配比较的代码集中在一处,各个情况执行的代码又集中在另一处,这其实解释了switch语句的穿透问题,如果不加break语句,就会执行之后所有case语句块。而加上了break之后,每个case的语句块的汇编代码中就多了jmp指令跳转到switch语句块的结束地址处,就不会有穿透问题了。
从汇编代码中来看,switch语句的汇编形式似乎并没有什么特殊之处,release和debug产生的汇编代码也没有什么不同,似乎没有优化之处。但是请注意,这只是switch语句最简单的形式,接下来我们讨论switch语句的第二种形式。
线性switch

先来解释什么是线性switch。如果case中的情况近似满足线性关系时(1,2,3,4,5),这种形式switch语句就是线性switch。比如下面的代码:
  1. #include <stdio.h>  
  2. int main(int argc, char* argv[]) {
  3.         int n = 1;
  4.         if (scanf_s("%d", &n) != 1) {
  5.                 printf("输入无效,请输入一个整数。\n");
  6.                 return 1;
  7.         }
  8.         switch (n) {
  9.         case 1:
  10.                 printf("n == 1");
  11.                 break;
  12.         case 2:
  13.                 printf("n == 2");
  14.                 break;
  15.         case 3:
  16.                 printf("n == 3");
  17.                 break;
  18.         case 5:
  19.                 printf("n == 5");
  20.                 break;
  21.         case 6:
  22.                 printf("n == 6");
  23.                 break;
  24.         case 7:
  25.                 printf("n == 7");
  26.                 break;
  27.         }  
  28.         return 0;
  29. }
复制代码
代码中的case列表为:1,2,3,5,6,7。近似满足线性关系。依然在switch语句的入口处下断点,编译选项为debug,输入n的值为7。得到从switch语句块开始的反汇编代码如下所示,建议读者先粗略浏览一下代码:
  1. 00007FF68EA11A00 8B 45 04             mov         eax,dword ptr [n]  
  2. 00007FF68EA11A03 89 85 D4 00 00 00    mov         dword ptr [rbp+0D4h],eax  
  3. 00007FF68EA11A09 8B 85 D4 00 00 00    mov         eax,dword ptr [rbp+0D4h]  
  4. 00007FF68EA11A0F FF C8                dec         eax  
  5. 00007FF68EA11A11 89 85 D4 00 00 00    mov         dword ptr [rbp+0D4h],eax  
  6. 00007FF68EA11A17 83 BD D4 00 00 00 06 cmp         dword ptr [rbp+0D4h],6  
  7. 00007FF68EA11A1E 77 72                ja          $LN10+0Dh (07FF68EA11A92h)  
  8. 00007FF68EA11A20 48 63 85 D4 00 00 00 movsxd      rax,dword ptr [rbp+0D4h]  
  9. 00007FF68EA11A27 48 8D 0D D2 E5 FE FF lea         rcx,[__ImageBase (07FF68EA00000h)]  
  10. 00007FF68EA11A2E 8B 84 81 C4 1A 01 00 mov         eax,dword ptr [rcx+rax*4+11AC4h]  
  11. 00007FF68EA11A35 48 03 C1             add         rax,rcx  
  12. 00007FF68EA11A38 FF E0                jmp         rax  
  13. 00007FF68EA11A3A 48 8D 0D 0B 93 00 00 lea         rcx,[string "n == 1" (07FF68EA1AD4Ch)]  
  14. 00007FF68EA11A41 E8 54 F7 FF FF       call        printf (07FF68EA1119Ah)  
  15. 00007FF68EA11A46 90                   nop  
  16. 00007FF68EA11A47 EB 49                jmp         $LN10+0Dh (07FF68EA11A92h)  
  17. 00007FF68EA11A49 48 8D 0D 04 93 00 00 lea         rcx,[string "n == 2" (07FF68EA1AD54h)]  
  18. 00007FF68EA11A50 E8 45 F7 FF FF       call        printf (07FF68EA1119Ah)  
  19. 00007FF68EA11A55 90                   nop  
  20. 00007FF68EA11A56 EB 3A                jmp         $LN10+0Dh (07FF68EA11A92h)  
  21. 00007FF68EA11A58 48 8D 0D FD 92 00 00 lea         rcx,[string "n == 3" (07FF68EA1AD5Ch)]  
  22. 00007FF68EA11A5F E8 36 F7 FF FF       call        printf (07FF68EA1119Ah)  
  23. 00007FF68EA11A64 90                   nop  
  24. 00007FF68EA11A65 EB 2B                jmp         $LN10+0Dh (07FF68EA11A92h)  
  25. 00007FF68EA11A67 48 8D 0D F6 92 00 00 lea         rcx,[string "n == 5" (07FF68EA1AD64h)]  
  26. 00007FF68EA11A6E E8 27 F7 FF FF       call        printf (07FF68EA1119Ah)  
  27. 00007FF68EA11A73 90                   nop  
  28. 00007FF68EA11A74 EB 1C                jmp         $LN10+0Dh (07FF68EA11A92h)  
  29. 00007FF68EA11A76 48 8D 0D EF 92 00 00 lea         rcx,[string "n == 6" (07FF68EA1AD6Ch)]  
  30. 00007FF68EA11A7D E8 18 F7 FF FF       call        printf (07FF68EA1119Ah)  
  31. 00007FF68EA11A82 90                   nop  
  32. 00007FF68EA11A83 EB 0D                jmp         $LN10+0Dh (07FF68EA11A92h)  
  33. 00007FF68EA11A85 48 8D 0D E8 92 00 00 lea         rcx,[string "n == 7" (07FF68EA1AD74h)]  
  34. 00007FF68EA11A8C E8 09 F7 FF FF       call        printf (07FF68EA1119Ah)  
  35. 00007FF68EA11A91 90                   nop  
  36. 00007FF68EA11A92 33 C0                xor         eax,eax
复制代码
这里的汇编代码令人困惑,明明有如此多种case情况,为何汇编代码中没有很多的比较语句,而且为何要让n的值减一,并使用cmp指令让n与一个毫不相干的数字6进行比较。更令人困惑的是,在与6比较完之后,又经过了一系列运算得到一个地址,直接使用jmp指令跳转到那个地址(调试程序之后我们发现跳转到的地址就是正确的case语句块的地址)。接下来为大家解惑。
直接说重点:对于线性switch语句,编译器采用了地址数组的优化方案。编译器将n的值作为下标,用来访问有各个case代码块偏移首地址组成的数组,用访问到的偏移首地址加上模块加载地址的到case语句块的绝对地址,直接jmp过去即可。如下图所示:
1.png

注意,与源代码中的case情况相比,编译器添加了一个源代码中不存在case 3的情况,这是为了形式线性的地址数组所做的添加,可以看到case 3语句块的首地址是指向switch语句的结束地址的,这与源代码中不存在case 3的事实相符合。
因为数组下标从0开始,所以对于n要自减一。然后用自减后的n与6进行比较,6是7自减一得到的,代表数组最后一个元素的下标,如果n大于6,直接跳转到switch语句块的结束地址或default语句块的首地址(如果有的话)。
  1. 00007FF68EA11A00 8B 45 04             mov         eax,dword ptr [n]
  2. 00007FF68EA11A03 89 85 D4 00 00 00    mov         dword ptr [rbp+0D4h],eax
  3. 00007FF68EA11A09 8B 85 D4 00 00 00    mov         eax,dword ptr [rbp+0D4h]
  4. 00007FF68EA11A0F FF C8                dec         eax
  5. 00007FF68EA11A11 89 85 D4 00 00 00    mov         dword ptr [rbp+0D4h],eax
  6. 00007FF68EA11A17 83 BD D4 00 00 00 06 cmp         dword ptr [rbp+0D4h],6
  7. 00007FF68EA11A1E 77 72                ja          $LN10+0Dh(07FF68EA11A92h)
复制代码
若跳转不成功,则开始计算正确的case语句块的偏移首地址。计算过程如下,首先加载了一个符号名称为__ImageBase的地址,如果了解程序的装载过程就知道这个地址就是当前.exe文件在虚拟地址空间的首地址。随后计算了一条表达式:__ImageBase+n*4+0x11AC4。在这条表达式中,0x11AC4代表地址数组的首地址,该地址是相对于文件起始地址或当前模块的加载地址(在这里为__ImageBase)。我们在内存窗口中定位到该地址处:

图中红色的圈代表地址数组的起始位置(00007FF785FC11A4)和结束位置。观察地址数组,发现它的每个元素占四个字节,共七个元素。这与上文画出的地址数组图情况一致。这也解释了为什么n要乘以4:定位到正确的地址的第一个字节。。表达式还加上了__ImageBase,这是为了定位到正确的case语句块的绝对地址。我们输入的n是7,对应数组中case 7代码块的偏移地址,也就是00001181(因为Intel是小端存储所以逆序),加上模块加载地址后得到了case 7语句块的绝对地址。大家可以用数组中的偏移地址对应一下下图中的指令的地址低两位,就明白是怎么一回事了。
3.png

因为最开始给出的汇编代码是在vs2022中的,截图中的汇编代码和内存是在x96中的,所以两者的地址看起来不一样,但原理是一样的。得到绝对地址之后使用无条件跳转指令跳转过去即可。
非线性switch

对于难以形成线性地址地址数组的switch语句,编译器采用了另一种优化方案。先给出程序源代码:
  1. #include <stdio.h>
  2. int main(int argc, char* argv[]) {
  3.         int n = 0;
  4.         scanf_s("%d", &n);
  5.         switch (n) {
  6.         case 1:
  7.                 printf("n == 1");
  8.                 break;
  9.         case 2:
  10.                 printf("n == 2");
  11.                 break;
  12.         case 3:
  13.                 printf("n == 3");
  14.                 break;
  15.         case 5:
  16.                 printf("n == 5");
  17.                 break;
  18.         case 6:
  19.                 printf("n == 6");
  20.                 break;
  21.         case 255:
  22.                 printf("n == 255");
  23.                 break;
  24.         }
  25.         return 0;
  26. }
复制代码
这份代码中case的情况比较稀疏,如果还像之前一样采用为1到255中case情况创建一个大小为255*4个字节的地址数组,这无疑是十分浪费空间的。为此编译器采用了索引表加地址表的优化方式
先粗略解释一下这种优化方式。索引表是为访问地址数组提供索引的数组,它的大小为最大case的值减去最小case的值,它存储着地址数组的下标。我们使用n作为下标访问索引表,得到的元素既是地址表数组的下标。随后就是和线性switch一样的计算过程,得到最终的case语句块的绝对地址,使用无条件跳转即可。如下图:
4.png

为了避免纸上谈兵,我们在release模式下生成可执行文件,使用x96反汇编看看具体的细节。同样我们只关注switch语句的部分。在这里,我们输入n的值为200。
5.png

我们发现,在汇编代码的开始部分,依然是将n的值减一后与0xFE(254)进行比较,若大于则直接跳转到switch语句的结束地址处。
若跳转失败的话,就开始利用n-1访问索引表。为了访问索引表,我们需要取得索引表的起始地址,在这里是用模块加载地址(rdx)加上0x11A0得到的。因为索引表中每个元素大小为1,所以直接加上n的值,得到了正确的元素的地址。我们利用该元素执行和线性switch一样的计算,即可得到正确的case语句块的地址。
在内存中,我们访问索引表的首地址,如下图,可以发现和上图是一样的。索引表的大小是最大case的值减去最小case的值的差。
6.png

可以看到,使用这种优化方案,编译器无需为每种case情况都生成一个对应的地址,这大大减小了地址数组的长度。
case的数量大于255

上一章中说过:索引表的元素大小为一个字节,也就是说索引表最多只能表示255中case的情况,如果case的情况数目大于255,编译器又该如何处理呢?
在这种情况下,编译器可采用另一种优化方案——判定树,即将每个case值作为一个节点,找到这些节点的中间值作为根节点,以此形成一棵二叉平衡树,以每个节点为判定值,大于和小于关系分别对应左子树和右子树,这样可以提高效率。
先给出源代码:
  1. #include <stdio.h>
  2. int main(int argc, char* argv[]) {
  3.         int n = 0;
  4.         scanf_s("%d", &n);
  5.         switch (n) {
  6.         case 2:
  7.                 printf("n == 2\n");
  8.                 break;
  9.         case 3:
  10.                 printf("n == 3\n");
  11.                 break;
  12.         case 8:
  13.                 printf("n == 8\n");
  14.                 break;
  15.         case 10:
  16.                 printf("n == 10\n");
  17.                 break;
  18.         case 35:
  19.                 printf("n == 35\n");
  20.                 break;
  21.         case 37:
  22.                 printf("n == 37\n");
  23.                 break;
  24.         case 666:
  25.                 printf("n == 666\n");
  26.                 break;
  27.         default:
  28.                 printf("default\n");
  29.                 break;
  30.         }
  31.         return 0;
  32. }
复制代码
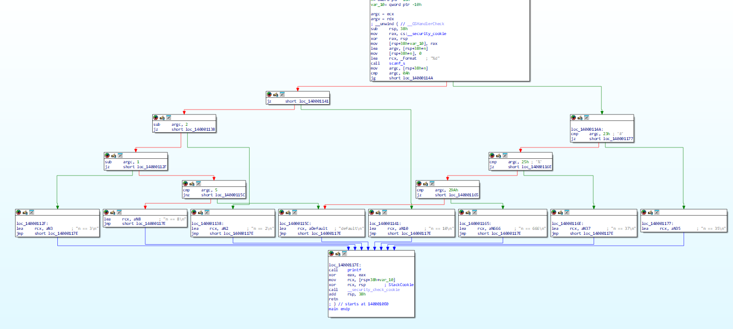
在release编译选项下生成并输入n的值为37,反汇编后如下图所示:
7.png

编译器生成的判定树如下图:
8.png

这样看或许不够明显,我们使用IDA得到可视化视图:
9.png

这样以来汇编代码就很好理解了。同时应该注意,在优化过程中,检测树的左子树或右子树能否满足if…else…优化、有序线性优化、非线性索引优化,利用这3种优化来降低树的高度。选择优化也是有条件的,那就是选择效率最高,又满足匹配条件的。如果以上3种优化都无法匹配,就会选择使用判定树进行优化。
总结

对于switch的优化还有许多细节没有讲到,希望大家动手体会一下逆向还原的过程,对理解switch的反汇编及优化大有裨益。

来源:程序园用户自行投稿发布,如果侵权,请联系站长删除
免责声明:如果侵犯了您的权益,请联系站长,我们会及时删除侵权内容,谢谢合作!

相关推荐

您需要登录后才可以回帖 登录 | 立即注册