登录
/
注册
首页
论坛
其它
首页
科技
业界
安全
程序
广播
Follow
关于
导读
排行榜
资讯
发帖说明
登录
/
注册
账号
自动登录
找回密码
密码
登录
立即注册
搜索
搜索
关闭
CSDN热搜
程序园
精品问答
技术交流
资源下载
本版
帖子
用户
软件
问答
教程
代码
写记录
写博客
小组
VIP申请
VIP网盘
网盘
联系我们
发帖说明
道具
勋章
任务
淘帖
动态
分享
留言板
导读
设置
我的收藏
退出
腾讯QQ
微信登录
返回列表
首页
›
业界区
›
业界
›
设计模式(十六)迭代器
设计模式(十六)迭代器
[ 复制链接 ]
姊囝
2025-6-9 08:27:42
猛犸象科技工作室:
网站开发,备案域名,渗透,服务器出租,DDOS/CC攻击,TG加粉引流
一、定义
提供一种方法顺序访问一个聚合对象中的各个元素,且不用暴露该对象的内部表示。迭代器模式是一种对象行为型模式,又称为游标(Cursor)模式。
二、描述
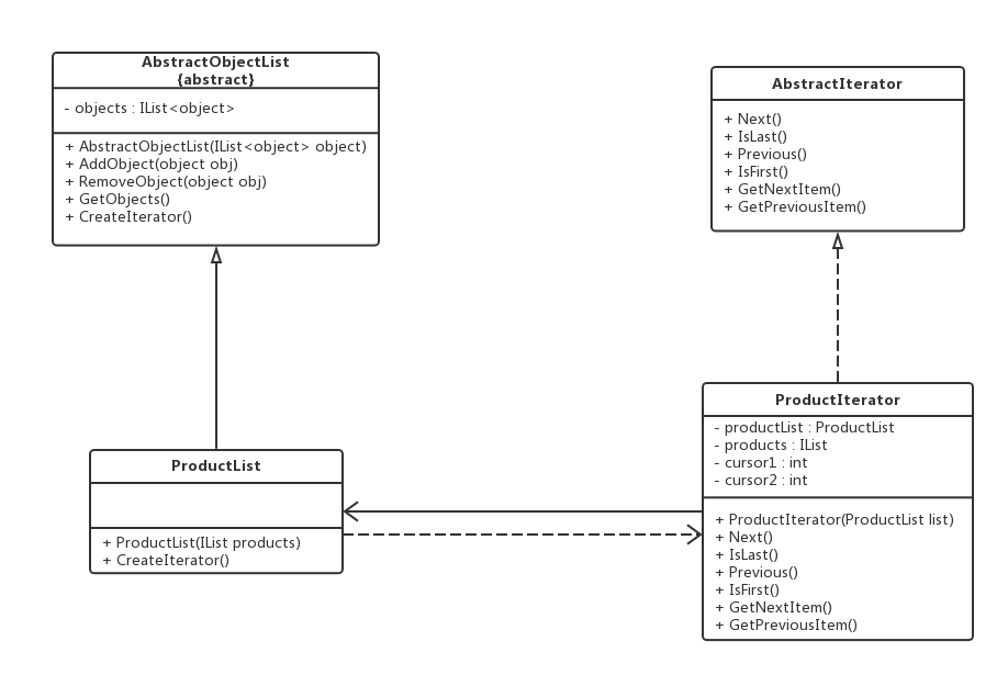
在软件系统中,聚合对象拥有两个职责:一是存储数据,二是遍历数据。从依赖性来看,前者是聚合对象的基本职责,而后者既是可变化的,又是可分离的。因此,可以将遍历数据的行为从聚合对象中分离出来,封装在迭代器对象中,由迭代器来提供遍历聚合对象内部数据的行为,这将简化聚合对象的设计,更加符合单一职责原则的要求。包含以下四个角色:
1、Iterator(抽象迭代器):它定义了访问和遍历元素的接口,声明了用于遍历数据元素的方法。
2、ConcreteIterator(具体迭代器):它实现了抽象迭代器接口,完成对聚合对象的遍历,同时在具体迭代器中通过游标来记录在聚合对象中所处的当前位置,在具体实现时,游标通常是一个表示位置的非负整数。
3、Aggregate(抽象聚合类):它用于存储和管理元素对象,声明一个CreateIterator()方法用于创建一个迭代器对象,充当抽象迭代器工厂角色。
4、ConcreteAggregate(具体聚合类):它是抽象聚合类的子类,实现了在抽象聚合类中声明的CreateIterator()方法,该方法返回一个与该具体聚合类对应的具体迭代器ConcreteIterator实例。
三、例子
X公司为某商场开发了一套销售管理系统,在对该系统进行分析和设计时,M公司开发人员发现经常需要对系统中的商品数据、客户数据等进行遍历,为了复用这些遍历代码,开发人员设计了一个抽象的数据聚合类AbstractObjectList,而将存储商品和客户登记的类作为其子类。
AbstractObjectList:抽象聚合类
public abstract class AbstractObjectList
{
protected IList<object> objectList = new List<object>();
public AbstractObjectList (IList<object> objectList)
{
this.objectList = objectList;
}
public void AddObject(object obj)
{
this.objectList.Add(obj);
}
public void RemoveObject(object obj)
{
this.objectList.Remove(obj);
}
public IList<Object> GetObjectList()
{
return this.objectList;
}
// 声明创建迭代器对象的抽象工厂方法
public abstract AbstractIterator CreateIterator();
}
复制代码
ProductList、ProductIterator:具体聚合类、具体迭代器,具体迭代器是具体聚合类的内部类
public class ProductList : AbstractObjectList
{
public ProductList(IList<object> objectList) : base(objectList)
{
}
public override AbstractIterator CreateIterator()
{
return new ProductIterator(this);
}
private class ProductIterator : AbstractIterator
{
private ProductList productList;
private IList<object> products;
private int cursor1; // 定义一个游标,用于记录正向遍历的位置
private int cursor2; // 定义一个游标,用于记录逆向遍历的位置
public ProductIterator(ProductList productList)
{
this.productList = productList;
this.products = productList.GetObjectList(); // 获取集合对象
this.cursor1 = 0; // 设置正向遍历游标的初始值
this.cursor2 = this.products.Count - 1; // 设置逆向遍历游标的初始值
}
public object GetNextItem()
{
return products[cursor1];
}
public object GetPreviousItem()
{
return products[cursor2];
}
public bool IsFirst()
{
return cursor2 == -1;
}
public bool IsLast()
{
return cursor1 == products.Count;
}
public void Next()
{
if (cursor1 < products.Count)
{
cursor1++;
}
}
public void Previous()
{
if (cursor2 > -1)
{
cursor2--;
}
}
}
}
复制代码
AbstractIterator:抽象迭代器
public interface AbstractIterator
{
void Next(); // 移动至下一个元素
bool IsLast(); // 判断是否为最后一个元素
void Previous(); // 移动至上一个元素
bool IsFirst(); // 判断是否为第一个元素
object GetNextItem(); // 获取下一个元素
object GetPreviousItem(); // 获取上一个元素
}
复制代码
Program:客户端测试类
IList<object> products = new List<object>();
products.Add("倚天剑");
products.Add("屠龙刀");
products.Add("断肠草");
products.Add("葵花宝典");
products.Add("四十二章经");
AbstractObjectList objectList = new ProductList(products); // 创建聚合对象
AbstractIterator iterator = objectList.CreateIterator(); // 创建迭代器对象
Console.WriteLine("正向遍历");
while (!iterator.IsLast())
{
Console.Write(iterator.GetNextItem() + ",");
iterator.Next();
}
Console.WriteLine();
Console.WriteLine("-------------------------------------------------------");
Console.WriteLine("逆向遍历");
while (!iterator.IsFirst())
{
Console.Write(iterator.GetPreviousItem() + ",");
iterator.Previous();
}
Console.ReadLine();
复制代码
四、总结
1、优点
(1)迭代器模式支持以不同方式遍历一个聚合对象,在同一个聚合对象上可以定义多种便利方式。在迭代器模式中,只需用一个不同的迭代器来替换原有迭代器即可改变遍历算法,也可以自己定义迭代器的子类以支持新的遍历方法。
(2)迭代器模式简化了聚合类。由于引入了迭代器,在原有的聚合对象中不需要再自行提供数据遍历等方法,这样可以简化聚合类的设计。
(3)在迭代器模式中,由于引入了抽象层,增加新的聚合类和迭代器类都很方便,无须修改原有代码,符合开闭原则。
2、缺点
(1)由于迭代器模式将存储数据和遍历数据的职责分离,在增加新的聚合类需要对应增加新的迭代器类,类的个数会成对增加,这在一定程度上增加了系统的复杂性。
(2)抽象迭代器的设计难度较大,需要充分考虑系统将来的扩展。在自定义迭代器时,创建一个考虑全面的抽象迭代器并不是一件很容易的事情。
迭代器模式在.Net中,可以通过实现IEnumberable接口即可,不再需要单独实现,迭代器模式中的聚集接口和迭代器接口都已经存在了,其中IEnumerator接口扮演的就是迭代器角色,IEnumberable接口则扮演的就是抽象聚集的角色,其中定义了GetEnumerator()方法。
来源:程序园用户自行投稿发布,如果侵权,请联系站长删除
免责声明:如果侵犯了您的权益,请联系站长,我们会及时删除侵权内容,谢谢合作!
设计模式
十六
迭代
相关帖子
手把手,带你用数据做好迭代复盘改进 | 敏捷开发落地指南
软件设计模式系列之四——简单工厂模式
解析设计模式与设计原则:构建可维护性和可扩展性代码的重要性
流水线中便捷迭代,鲲鹏DevKit 23.0新能力抢先看
让 AI 记住我家狗叫「十六」,原来只需要 5 分钟
Go语言实现GoF设计模式:适配器模式
Java初尝试:电梯调度迭代开发
Java初尝试:电梯调度迭代开发
Java初尝试:电梯调度迭代开发
5.2+ 资产编辑器破坏性迭代 #FAssetTypeActions_Base #UAssetDefinitionDefault
回复
使用道具
举报
提升卡
置顶卡
沉默卡
喧嚣卡
变色卡
千斤顶
照妖镜
相关推荐
安全
手把手,带你用数据做好迭代复盘改进 | 敏捷开发落地指南
1
121
颓哀
2025-10-07
安全
软件设计模式系列之四——简单工厂模式
2
1069
愆蟠唉
2025-10-10
安全
解析设计模式与设计原则:构建可维护性和可扩展性代码的重要性
2
542
涂流如
2025-10-11
安全
流水线中便捷迭代,鲲鹏DevKit 23.0新能力抢先看
2
1065
晌集涟
2025-10-11
业界
让 AI 记住我家狗叫「十六」,原来只需要 5 分钟
0
533
郜庄静
2025-11-06
安全
Go语言实现GoF设计模式:适配器模式
3
481
柩通奉
2025-11-19
业界
Java初尝试:电梯调度迭代开发
1
314
百里宵月
2025-12-01
业界
Java初尝试:电梯调度迭代开发
5
810
班嘉淑
2025-12-01
业界
Java初尝试:电梯调度迭代开发
0
853
啖曼烟
2025-12-01
业界
5.2+ 资产编辑器破坏性迭代 #FAssetTypeActions_Base #UAssetDefinitionDefault
0
604
泥地锚
2025-12-07
回复
(5)
恃液
2025-10-27 13:30:59
回复
使用道具
举报
照妖镜
程序园永久vip申请,500美金$,无限下载程序园所有程序/软件/数据/等
过来提前占个楼
巴沛若
2025-11-6 07:47:45
回复
使用道具
举报
照妖镜
程序园永久vip申请,500美金$,无限下载程序园所有程序/软件/数据/等
前排留名,哈哈哈
全叶农
3 天前
回复
使用道具
举报
照妖镜
程序园永久vip申请,500美金$,无限下载程序园所有程序/软件/数据/等
热心回复!
阜逐忍
前天 21:10
回复
使用道具
举报
照妖镜
猛犸象科技工作室:
网站开发,备案域名,渗透,服务器出租,DDOS/CC攻击,TG加粉引流
用心讨论,共获提升!
炀餮氢
昨天 12:00
回复
使用道具
举报
照妖镜
程序园永久vip申请,500美金$,无限下载程序园所有程序/软件/数据/等
东西不错很实用谢谢分享
高级模式
B
Color
Image
Link
Quote
Code
Smilies
您需要登录后才可以回帖
登录
|
立即注册
回复
本版积分规则
回帖并转播
回帖后跳转到最后一页
浏览过的版块
安全
签约作者
程序园优秀签约作者
发帖
姊囝
昨天 12:00
关注
0
粉丝关注
21
主题发布
板块介绍填写区域,请于后台编辑
财富榜{圆}
anyue1937
9994893
kk14977
6845356
3934307807
991123
4
xiangqian
638210
5
韶又彤
9999
6
宋子
9983
7
闰咄阅
9993
8
刎唇
9993
9
俞瑛瑶
9998
10
蓬森莉
9951
查看更多
今日好文热榜
443
10GB vs 600MB:我们弃用 GitLab,选择了这
160
Python 潮流周刊#131:从零开始构建智能体
871
flask基础知识深入——会话管理:Flask Ses
106
推荐几款免费免登录无损高质量图片压缩工具
637
玩转 | q群智能聊天机器人 —— MaiBot(麦
991
offline meta-RL | 近期工作速读记录
662
C#AI系列(5): C#离线实现高效OCR
194
这才是vibe coding正确的打开方式 - 手把手
545
huggingface_hub 1.0 正式版现已发布:开源
2
读捍卫隐私05数字照片
832
嵌入式系统内存魔法之分散加载
745
嵌入式系统内存魔法之分散加载
130
【Java】ThreadLocal源码解析
30
观察者模式,发布/订阅模式,与回调函数
699
用 GPT-5.2 Vibe Coding,做了一个可以“玩
937
上海专业防水补漏服务:国家一级资质,免费
359
基于深度学习的无人机视角检测系统演示与介
771
读书笔记 XILINX ug1137-Zynq UltraScale+
128
DBeaver 与 Excel JDBC 驱动(xlSql)使用说
936
【节点】[Adjustment-InvertColors节点]原