找回密码
 立即注册
首页 业界区 业界 Monaco Editor 实现一个日志查看器

Monaco Editor 实现一个日志查看器

煞赶峙 2025-6-6 16:57:59
我们是袋鼠云数栈 UED 团队,致力于打造优秀的一站式数据中台产品。我们始终保持工匠精神,探索前端道路,为社区积累并传播经验价值。
本文作者:文长
前言

在 Web IDE 中,控制台中展示日志是至关重要的功能。Monaco Editor 作为一个强大的代码编辑器,提供了丰富的功能和灵活的 API ,支持为内容进行“装饰”,非常适合用来构建日志展示器。如下图:
1.png

除了实时日志外,还有一些需要查看历史日志的场景。如下图:
2.png

Monarch

Monarch 是 Monaco Editor 自带的一个语法高亮库,通过它,我们可以用类似 Json 的语法来实现自定义语言的语法高亮功能。这里不做过多的介绍,只介绍在本文中使用到的那部分内容.
一个语言定义基本上就是描述语言的各种属性的JSON值,部分通用属性如下:

  • tokenizer
    (必填项,带状态的对象)这个定义了tokenization的规则。 Monaco Editor 中用于定义语言语法高亮和解析的一个核心组件。它的主要功能是将输入的代码文本分解成一个个的 token,以便于编辑器能够根据这些 token 进行语法高亮、错误检查和其他编辑功能。
  • ignoreCase
    (可选项,默认值:false)语言是否大小写不敏感?tokenizer(分词器)中的正则表达式使用这个属性去进行大小写(不)敏感匹配,以及case场景中的测试。
  • brackets
    (可选项,括号定义的数组)tokenizer使用这个来轻松的定义大括号匹配,更多信息详见 @brackets 和 bracket 部分。每个方括号定义都是一个由3个元素或对象组成的数组,描述了open左大括号、close右大括号和token令牌类。默认定义如下:
  1. [ ['{','}','delimiter.curly'],
  2. ['[',']','delimiter.square'],
  3. ['(',')','delimiter.parenthesis'],
  4. ['<','>','delimiter.angle'] ]
复制代码
tokenizer

tokenizer 属性描述了如何进行词法分析,以及如何将输入转换成 token ,每个 token 都会被赋予一个 css 类名,用于在编辑器中渲染,内置的 css token 包括:
  1. identifier         entity           constructor
  2. operators          tag              namespace
  3. keyword            info-token       type
  4. string             warn-token       predefined
  5. string.escape      error-token      invalid
  6. comment            debug-token
  7. comment.doc        regexp
  8. constant           attribute
  9. delimiter .[curly,square,parenthesis,angle,array,bracket]
  10. number    .[hex,octal,binary,float]
  11. variable  .[name,value]
  12. meta      .[content]
复制代码
当然也可以自定义 css token,通过以下方式将自定义的 css token 注入。
  1. editor.defineTheme("vs", {
  2.   base: "vs",
  3.   inherit: true,
  4.   rules: [
  5.     {
  6.       token: "token-name",
  7.       foreground: "#117700",
  8.     }
  9.   ],
  10.   colors: {},
  11. });
复制代码
一个 tokenizer 由一个描述状态的对象组成。tokenizer 的初始状态由 tokenizer 定义的第一个状态决定。这句话什么意思呢?查看下方例子,root就是 tokenizer 定义的第一个状态,就是初始状态。同理,如果把 afterIf 和 root 两个状态调换位置,那么 afterIf 就是初始状态。
  1. monaco.languages.setMonarchTokensProvider('myLanguage', {
  2.     tokenizer: {
  3.         root: [
  4.             // 初始状态的规则
  5.             [/\d+/, 'number'], // 识别数字
  6.             [/\w+/, 'keyword'], // 识别关键字
  7.             // 转移到下一个状态
  8.             [/^if$/, { token: 'keyword', next: 'afterIf' }],
  9.         ],
  10.         afterIf: [
  11.             // 处理 if 语句后的内容
  12.             [/\s+/, ''], // 忽略空白
  13.             [/[\w]+/, 'identifier'], // 识别标识符
  14.             // 返回初始状态
  15.             [/;$/, { token: '', next: 'root' }],
  16.         ]
  17.     }
  18. });
复制代码
如何获取 tokenizer 定义的第一个状态呢?
  1. class MonarchTokenizer {
  2.   ...
  3.   public getInitialState(): languages.IState {
  4.     const rootState = MonarchStackElementFactory.create(null, this._lexer.start!);
  5.     return MonarchLineStateFactory.create(rootState, null);
  6.   }
  7.   ...
  8. }
复制代码
通过 getInitialState 获取初始的一个状态,通过代码可以看到 确认哪个是初始状态是通过 this._lexer.start 这个属性。这个属性又是怎么被赋值的呢?
  1. function compile() {
  2.   ...
  3.   for (const key in json.tokenizer) {
  4.     if (json.tokenizer.hasOwnProperty(key)) {
  5.       if (!lexer.start) {
  6.         lexer.start = key;
  7.       }
  8.   
  9.       const rules = json.tokenizer[key];
  10.       lexer.tokenizer[key] = new Array();
  11.       addRules('tokenizer.' + key, lexer.tokenizer[key], rules);
  12.     }
  13.         }
  14.   ...
  15. }
复制代码
在 compile 解析 setMonarchTokensProvider 传入的语言定义对象时,会将读取出来的第一个 key 作为初始状态。可能会有疑问,就一定能保证在定义对象时,写入的第一个属性,在读取时一定第一个被读出吗?
在 JavaScript 中,对象属性的顺序有一些特定的规则:

  • 整数键:如果属性名是一个整数(如 "1"、"2" 等),这些属性会按照数值的升序排列。
  • 字符串键:对于非整数的字符串键,属性的顺序是按照它们被添加到对象中的顺序。
  • Symbol 键:如果属性的键是 Symbol 类型,这些属性会按照它们被添加到对象中的顺序。
因此,当使用 for...in 循环遍历对象的属性时,属性的顺序如下:

  • 首先是所有整数键,按升序排列。
  • 然后是所有字符串键,按添加顺序排列。
  • 最后是所有 Symbol 键,按添加顺序排列。
看个例子:
3.png

上述例子可以看出,“1”、“2”虽然被写在了后面,但仍然会被排序优先输出,其后才是字符串键根据添加顺序输出。所以,尽可能不要使用整数键去定义状态名。
当 tokenizer 处于某种状态时,只有那个状态的规则才能匹配。所有规则是按顺序进行匹配的,当匹配到第一个规则时,它的 action 将被用来确定 token 的类型。不会再使用后面的规则进行尝试,因此,以一种最有效的方式排列规则是很重要的。比如空格和标识符优先。
如何定义一个状态?
每个状态定义为一个用于匹配输入的规则数组,规则可以有如下形式:

  • [regex, action]
    {regex: regex, action: action}形式的简写。
  • [regex, action, next]
    { regex: regex, action: action{ next: next} }形式的简写。
  1. monaco.languages.setMonarchTokensProvider('myLanguage', {
  2.     tokenizer: {
  3.         root: [
  4.             // [regex, action]
  5.             [/\d+/, 'number'],
  6.             /**
  7.              * [regex, action, next]
  8.              * [/\w+/, { token: 'keyword', next: '@pop' }] 的简写
  9.              */
  10.             [/\w+/, 'keyword', '@pop'],
  11.         ]
  12.     }
  13. });
复制代码
regex 是正则表达式,action 分为以下几种:

  • string
    { token: string } 的简写
  • [action, ..., actionN]
    多个 action 组成的数组。这仅在正则表达式恰好由 N 个组(即括号部分)组成时才允许。举个例子:
  1. [/(\d)(\d)(\d)/, ['string', 'string', 'string']
复制代码

  • { token: tokenClass }
    这个 tokenClass 可以是内置的 css token,也可以是自定义的 token。同时,还规定了一些特殊的 token 类:

    • "@rematch"
      备份输入并重新调用 tokenizer 。这只在状态发生变化时才有效(或者我们进入了无限的递归),所以这个通常和 next 属性一起使用。例如,当你处于特定的 tokenizer 状态,并想要在看到某些结束标记时退出,但是不想在处于该状态时使用它们,就可以使用这个。例如:

  1. monaco.languages.setMonarchTokensProvider('myLanguage', {
  2.     tokenizer: {
  3.         root: [
  4.             [/\d+/, 'number', 'word'],
  5.         ],
  6.         word: [
  7.             [/\d/, '@rematch', '@pop'],
  8.             [/[^\d]+/, 'string']
  9.         ]
  10.     }
  11. });
复制代码
这个 language 的状态流转图是怎么样的呢?
4.png

可以看出,在定义一个状态时,应保证状态存在出口即没有定义转移到其他状态的规则),否则可能会导致死循环,不断的使用状态内的规则去匹配。

  • "@pop"
    弹出 tokenizer 栈以返回到之前的状态。
  • "@push"
    推入当前状态,并在当前状态中继续。
  1. monaco.languages.setMonarchTokensProvider('myLanguage', {
  2.     tokenizer: {
  3.     root: [
  4.       // 当匹配到开始标记时,推送新的状态
  5.       [/^\s*function\b/, { token: 'keyword', next: '@function' }],
  6.     ],
  7.     function: [
  8.       // 在 function 状态下的匹配规则
  9.       [/^\s*{/, { token: 'delimiter.bracket', next: '@push' }],
  10.       [/[^}]+/, 'statement'],
  11.       [/^\s*}/, { token: 'delimiter.bracket', next: '@pop' }],
  12.     ],
  13.   }
  14. });
复制代码
  1. - $n  
复制代码
匹配输入的第n组,或者是$0代表这个匹配的输入。
- $Sn
状态的第 n 个部分,比如,状态 @tag.foo,用 $S0 代表整个状态名(即 tag.foo ),$S1 返回 tag,$S2 返回 foo 。
实时日志

在本篇文章中,Monaco Editor 的使用就不再提及,不是本文的重点。利用 Monaco Editor 实现日志查看器主要是为了让不同的类型的日志有不同的高亮主题。
实时日志中,存在不同的日志类型,如:info、error、warning 等。
  1. /**
  2. * 日志构造器
  3. * @param {string} log 日志内容
  4. * @param {string} type 日志类型
  5. */
  6. export function createLog(log: string, type = '') {
  7.     let now = moment().format('HH:mm:ss');
  8.     if (process.env.NODE_ENV == 'test') {
  9.         now = 'test';
  10.     }
  11.     return `[${now}] <${type}> ${log}`;
  12. }
复制代码
根据日志可以看出,每条日志都是[xx:xx:xx]开头,紧跟着 ,后面的是日志内容。(日志类型:info 、error、warning。)
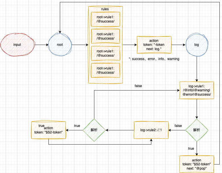
注册一个自定义语言 realTimeLog 作为实时日志的一个 language 。
这里规则也很简单,在 root 中设置了两条解析规则,分别是匹配日志日期和日志类型。在匹配到对应的日志类型后,给匹配到的内容打上 token ,然后通过 next 携带匹配的引用标识( $1 表示正则分组中的第1组)进入下一个状态 consoleLog,在状态consoleLog 中,匹配日志内容,并打上 token ,直到遇见终止条件(日志日期)。
  1. import { languages } from "monaco-editor/esm/vs/editor/editor.api";
  2. import { LanguageIdEnum } from "./constants";
  3. languages.register({ id: LanguageIdEnum.REALTIMELOG });
  4. languages.setMonarchTokensProvider(LanguageIdEnum.REALTIMELOG, {
  5.   keywords: ["error", "warning", "info", "success"],
  6.   date: /\[[0-9]{2}:[0-9]{2}:[0-9]{2}\]/,
  7.   tokenizer: {
  8.     root: [
  9.       [/@date/, "date-token"],
  10.       [
  11.         /<(\w+)>/,
  12.         {
  13.           cases: {
  14.             "$1@keywords": { token: "$1-token", next: "@log.$1" },
  15.             "@default": "string",
  16.           },
  17.         },
  18.       ],
  19.     ],
  20.     log: [
  21.       [/@date/, { token: "@rematch", next: "@pop" }],
  22.       [/.*/, { token: "$S2-token" }],
  23.     ],
  24.   },
  25. });
  26. // ===== 日志样式 =====
  27. export const realTimeLogTokenThemeRules = [
  28.   {
  29.     token: "date-token",
  30.     foreground: "#117700",
  31.   },
  32.   {
  33.     token: "error-token",
  34.     foreground: "#ff0000",
  35.     fontStyle: "bold",
  36.   },
  37.   {
  38.     token: "info-token",
  39.     foreground: "#999977",
  40.   },
  41.   {
  42.     token: "warning-token",
  43.     foreground: "#aa5500",
  44.   },
  45.   {
  46.     token: "success-token",
  47.     foreground: "#669600",
  48.   },
  49. ];
复制代码
状态流转图:
5.png

普通日志

普通日志与实时日志有些许不同,他是的日志类型是不展示出来的,没有一个起始/结束标识符供Monarch高亮规则匹配。所以需要一个在文本中不展示,又能作为起始/结束的标识符。
也确实存在这么一个东西,不占宽度,又能被匹配——“零宽字符”。
零宽字符(Zero Width Characters)是指在文本中占用零宽度的字符,通常用于特定的文本处理或编码目的。它们在视觉上不可见,但在程序处理中可能会产生影响。
利用零宽字符创建不同日志类型的标识。
  1. // 使用零宽字符作为不同类型的日志标识
  2. // U+200B
  3. const ZeroWidthSpace = '';
  4. // U+200C
  5. const ZeroWidthNonJoiner = '‌';
  6. // U+200D
  7. const ZeroWidthJoiner = '‍';
  8. // 不同类型日志的起始 / 结束标识,用于 Monarch 语法文件的解析
  9. const jobTag = {
  10.     info: `${ZeroWidthSpace}${ZeroWidthNonJoiner}${ZeroWidthSpace}`,
  11.     warning: `${ZeroWidthNonJoiner}${ZeroWidthSpace}${ZeroWidthNonJoiner}`,
  12.     error: `${ZeroWidthJoiner}${ZeroWidthNonJoiner}${ZeroWidthJoiner}`,
  13.     success: `${ZeroWidthSpace}${ZeroWidthNonJoiner}${ZeroWidthJoiner}`,
  14. };
复制代码
之后的编写语法高亮规则,与实时日志相同。
  1. import { languages } from "monaco-editor/esm/vs/editor/editor.api";
  2. import { LanguageIdEnum } from "./constants";
  3. languages.register({ id: LanguageIdEnum.NORMALLOG });
  4. languages.setMonarchTokensProvider(LanguageIdEnum.NORMALLOG, {
  5.   info: /\u200b\u200c\u200b/,
  6.   warning: /\u200c\u200b\u200c/,
  7.   error: /\u200d\u200c\u200d/,
  8.   success: /\u200b\u200c\u200d/,
  9.   tokenizer: {
  10.     root: [
  11.       [/@success/, { token: "success-token", next: "@log.success" }],
  12.       [/@error/, { token: "error-token", next: "@log.error" }],
  13.       [/@warning/, { token: "warning-token", next: "@log.warning" }],
  14.       [/@info/, { token: "info-token", next: "@log.info" }],
  15.     ],
  16.     log: [
  17.       [
  18.         /@info|@warning|@error|@success/,
  19.         { token: "$S2-token", next: "@pop" },
  20.       ],
  21.       [/.*/, { token: "$S2-token" }],
  22.     ],
  23.   },
  24. });
  25. // ===== 日志样式 =====
  26. export const normalLogTokenThemeRules = [
  27.   {
  28.     token: "error-token",
  29.     foreground: "#BB0606",
  30.     fontStyle: "bold",
  31.   },
  32.   {
  33.     token: "info-token",
  34.     foreground: "#333333",
  35.     fontStyle: "bold",
  36.   },
  37.   {
  38.     token: "warning-token",
  39.     foreground: "#EE9900",
  40.   },
  41.   {
  42.     token: "success-token",
  43.     foreground: "#669600",
  44.   },
  45. ];
复制代码
状态流转图:
6.png

其他

在 Monaco Editor 中支持a元素

Monaco Editor 本身是不支持在内容中插入 HTML 元素的,原生只支持对链接进行高亮,并且支持cmd + 点击打开链接。但仍可能会存在需要实现类似a元素的效果。
另辟蹊径,查找 Monaco Editor 的 API 后,linkProvider 也许可以大致满足,但仍有不足。
以下是介绍:
在 Monaco Editor 中,linkProvider 是一个用于提供链接功能的接口。它允许开发者为编辑器中的特定文本或代码片段提供链接,当用户悬停或点击这些链接时,可以执行特定的操作,比如打开文档、跳转到定义等。
具体用法:
  1. const linkProvider = {
  2.     provideLinks: function(model, position) {
  3.         // 返回链接数组
  4.         return [
  5.             {
  6.                 range: new monaco.Range(1, 1, 1, 5), // 链接的范围
  7.                 url: 'https://example.com', // 链接的 URL
  8.                 tooltip: '点击访问示例' // 悬停提示
  9.             }
  10.         ];
  11.     }
  12. };
  13. monaco.languages.registerLinkProvider('javascript', linkProvider);
复制代码
它是针对已注册的语言进行注册,不会影响到其他语言。在文本内容发生变化时就会触发 provideLinks 。
根据这个 API 想到一个思路:

  • 在生成文本时,在需要展示为 a 元素的地方使用 #link#${JSON.stringify(attrs)}#link# 包裹,attrs 是一个对象,其中包含了 a 元素的attribute。
  • 在文本内容传递给 Monaco Editor 之前,解析文本的内容,利用正则将a 元素标记匹配出来,使用 attrs 的链接文本替换标记文本,并记录替换后链接文本在文本内容中的索引位置。利用 Monaco Editor 的 getPositionAt 获取链接文本在编辑器中的位置(起始/结束行列信息),生成 Range 。
  • 使用一个容器收集对应的日志中的 Link 信息。在通过 linkProvider 将编辑器中对应的链接文本识别为链接高亮。
  • 给 editor 实例绑定点击事件 onMouseDown ,如果点击的内容位置在收集的 Link 中时,触发对外提供的自定义链接点击事件。
根据这一思路进行实现:

  • 生成 a 元素标记。
  1. interface IAttrs {
  2.     attrs: Record<string, string>;
  3.     props: {
  4.         innerHTML: string;
  5.     };
  6. }
  7. /**
  8. *
  9. * @param attrs
  10. * @returns
  11. */
  12. export function createLinkMark(attrs: IAttrs) {
  13.     return `#link#${JSON.stringify(attrs)}#link#`;
  14. }
复制代码

  • 解析文本内容
  1. getLinkMark(value: string, key?: string) {
  2.     if (!value) return value;
  3.     const links: ILink[] = [];
  4.     const logRegexp = /#link#/g;
  5.     const splitPoints: any[] = [];
  6.     let indexObj = logRegexp.exec(value);
  7.     /**
  8.      * 1. 正则匹配相应的起始 / 结束标签 #link# , 两两为一组
  9.      */
  10.     while (indexObj) {
  11.         splitPoints.push({
  12.             index: indexObj.index,
  13.             0: indexObj[0],
  14.             1: indexObj[1],
  15.         });
  16.         indexObj = logRegexp.exec(value);
  17.     }
  18.     /**
  19.      * 2. 根据步骤 1 获取的 link 标记范围,处理日志内容,并收集 link 信息
  20.      */
  21.       /** l为起始标签,r为结束标签 */
  22.     let l = splitPoints.shift();
  23.     let r = splitPoints.shift();
  24.     /** 字符串替换中移除字符个数 */
  25.     let cutLength = 0;
  26.     let processedString = value;
  27.     /** link 信息集合 */
  28.     const collections:[number, number, string, ILink['attrs']][] = [];
  29.     while (l && r) {
  30.       const infoStr = value.slice(l.index + r[0].length, r.index);
  31.       const info = JSON.parse(infoStr);
  32.       /**
  33.        * 手动补一个空格是由于后面没有内容,导致点击链接后面的空白处,光标也是在链接上的,
  34.        * 导致当前的range也在link的range中,触发自定义点击事件
  35.        */
  36.       const splitStr = info.props.innerHTML + ' ';
  37.       /** 将 '#link#{"attrs":{"href":"xxx"},"props":{"innerHTML":"logDownload"}}#link#' 替换为 innerHTML 中的文本 */
  38.       processedString =
  39.           processedString.slice(0, l.index - cutLength) +
  40.           splitStr +
  41.           processedString.slice(r.index + r[0].length - cutLength);
  42.       collections.push([
  43.           /** 链接的开始位置 */
  44.           l.index - cutLength,
  45.           /** 链接的结束位置 */
  46.           l.index + splitStr.length - cutLength - 1,
  47.           /** 链接地址 */
  48.           info.attrs.href,
  49.           /** 工作流中应用,点击打开子任务tab */
  50.           info.attrs,
  51.       ]);
  52.       /** 记录文本替换过程中,替换文本和原文本的差值 */
  53.       cutLength += infoStr.length - splitStr.length + r[0].length * 2;
  54.       l = splitPoints.shift();
  55.       r = splitPoints.shift();
  56.     }
  57.   
  58.     /**
  59.      * 3. 处理收集的 link 信息
  60.      */
  61.     const model = editor.createModel(processedString, 'xxx');
  62.     for (const [start, end, url, attrs] of collections) {
  63.         const startPosition = model.getPositionAt(start);
  64.         const endPosition = model.getPositionAt(end);
  65.         links.push({
  66.             range: new Range(
  67.                 startPosition.lineNumber,
  68.                 startPosition.column,
  69.                 endPosition.lineNumber,
  70.                 endPosition.column
  71.             ),
  72.             url,
  73.             attrs,
  74.         });
  75.     }
  76.     model.dispose();
  77.     return processedString;
  78. }
复制代码

  • 使用一个容器存储解析出来的 link
  1. const value = `这是一串带链接的文本:${createLinkMark({
  2.   props: {
  3.     innerHTML: '链接a'
  4.   },
  5.   attrs: {
  6.     href: 'http://www.abc.com'
  7.   }
  8. })}`
  9. const links = getLinkMark(value)
复制代码

  • 利用存储的 links 注册 LinkProvider
  1. languages.registerLinkProvider('taskLog', {
  2.     provideLinks() {
  3.         return { links: links || [] };
  4.     },
  5. });
复制代码

  • 绑定自定义事件
    在点击 editor 中的内容时都会触发onMouseDown,在其中可以获取当前点击位置的Range信息,循环遍历收集的所有 Link,判断当前点击位置的Range是否在其中。containsRange方法可以判断一个Range是否在另一个Range中。
  1. useEffect(() => {
  2.   const disposable = logEditorInstance.current?.onMouseDown((e) => {
  3.       const curRange = e.target.range;
  4.       if (curRange) {
  5.         const link = links.find((e) => {
  6.           return (e.range as Range)?.containsRange(curRange);
  7.         });
  8.         if (link) {
  9.           onLinkClick?.(link);
  10.         }
  11.       }
  12.     });
  13.   return () => {
  14.     disposable?.dispose();
  15.   };
  16. }, [logEditorInstance.current]);
复制代码
缺点:在日志实时打印时,出现链接不会立马高亮,需要等一会才会变成链接高亮。
7.gif

参考


  • Monarch
最后

欢迎关注【袋鼠云数栈UED团队】~
袋鼠云数栈 UED 团队持续为广大开发者分享技术成果,相继参与开源了欢迎 star

  • 大数据分布式任务调度系统——Taier
  • 轻量级的 Web IDE UI 框架——Molecule
  • 针对大数据领域的 SQL Parser 项目——dt-sql-parser
  • 袋鼠云数栈前端团队代码评审工程实践文档——code-review-practices
  • 一个速度更快、配置更灵活、使用更简单的模块打包器——ko
  • 一个针对 antd 的组件测试工具库——ant-design-testing

来源:程序园用户自行投稿发布,如果侵权,请联系站长删除
免责声明:如果侵犯了您的权益,请联系站长,我们会及时删除侵权内容,谢谢合作!

相关推荐

2025-10-10 00:38:46

举报

昨天 07:50

举报

您需要登录后才可以回帖 登录 | 立即注册