登录
/
注册
首页
论坛
其它
首页
科技
业界
安全
程序
广播
Follow
关于
导读
排行榜
资讯
发帖说明
登录
/
注册
账号
自动登录
找回密码
密码
登录
立即注册
搜索
搜索
关闭
CSDN热搜
程序园
精品问答
技术交流
资源下载
本版
帖子
用户
软件
问答
教程
代码
写记录
写博客
小组
VIP申请
VIP网盘
网盘
联系我们
发帖说明
道具
勋章
任务
淘帖
动态
分享
留言板
导读
设置
我的收藏
退出
腾讯QQ
微信登录
返回列表
首页
›
业界区
›
安全
›
通过人大金仓数据库的逻辑备份与还原功能实现数据迁移 ...
通过人大金仓数据库的逻辑备份与还原功能实现数据迁移
[ 复制链接 ]
赖琳芳
2025-9-21 23:59:45
猛犸象科技工作室:
网站开发,备案域名,渗透,服务器出租,DDOS/CC攻击,TG加粉引流
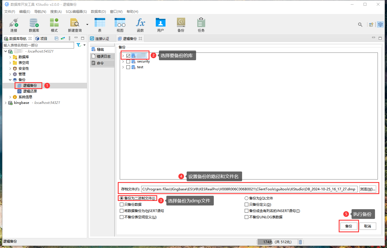
1、源数据库的操作
1.1、逻辑备份
如上图所示,在源数据库进行备份。
2、目标数据库的操作
2.1、新建数据库
如上图所示,新建一个目标数据库。
如上图所示,设置新建数据库的名称(本例为 testDB )。
如上图所示,新建目标数据库成功。
如上图所示,可以在数据库列表中看到新建的数据库名称。
2.2、新建用户
如上图所示,新建一个数据库用户。
如上图所示,设置新用户的用户名和密码(本例为 testUser )。
如上图所示,设置新用户的系统权限(本例为 SUPERUSER )。
如上图所示,设置新用户的对象权限(本例为拥有 testDB 数据库的所有权限)。
如上图所示,新建数据库用户成功。
如上图所示,可以在用户列表中看到新建的数据库用户名称。
2.3、使用新用户与新数据库
如上图所示,新建一个数据库连接。
如上图所示,以 testUser 用户身份登录使用 testDB 数据库。
2.4、逻辑还原
如上图所示,将从源数据库“逻辑备份”导出的数据库备份文件,还原(迁移)到 testDB 目标数据库。
如上图所示,逻辑还原正在执行。
如上图所示,逻辑还原成功。
来源:程序园用户自行投稿发布,如果侵权,请联系站长删除
免责声明:如果侵犯了您的权益,请联系站长,我们会及时删除侵权内容,谢谢合作!
通过
人大
金仓
数据库
逻辑
相关帖子
如何通过无代码平台构建高效智能体 — AgenticHub的革命性创新
Obsidian的Bases数据库入门教程,使用数据库实现Todo待办管理系统
数据库如何处理大量的交易流水记录
【12.11 直播】时序数据库 IoTDB FAQ 全面解答|下一期聊什么?你来决定!
Flask数据库操作进阶:告别裸写SQL,用ORM提升开发效率
Flask数据库操作三步曲:连接、建模与CRUD实战
6502 算术逻辑单元(ALU)
Troubleshooting一定要逻辑严谨与逻辑自洽
Avalonia UI的演进逻辑与Qt生态深度对比
时序数据库 IoTDB Committer:不用等自己足够强再开始
回复
使用道具
举报
提升卡
置顶卡
沉默卡
喧嚣卡
变色卡
千斤顶
照妖镜
相关推荐
安全
如何通过无代码平台构建高效智能体 — AgenticHub的革命性创新
1
641
搜娲瘠
2025-12-05
业界
Obsidian的Bases数据库入门教程,使用数据库实现Todo待办管理系统
1
413
焦尔蕾
2025-12-06
业界
数据库如何处理大量的交易流水记录
2
388
柄利
2025-12-08
安全
【12.11 直播】时序数据库 IoTDB FAQ 全面解答|下一期聊什么?你来决定!
1
190
郗新语
2025-12-08
业界
Flask数据库操作进阶:告别裸写SQL,用ORM提升开发效率
0
1014
滤冽
2025-12-09
安全
Flask数据库操作三步曲:连接、建模与CRUD实战
0
712
判涔
2025-12-09
业界
6502 算术逻辑单元(ALU)
0
129
诞楮
2025-12-09
安全
Troubleshooting一定要逻辑严谨与逻辑自洽
0
908
栓汨渎
2025-12-10
业界
Avalonia UI的演进逻辑与Qt生态深度对比
0
684
尤晓兰
2025-12-10
安全
时序数据库 IoTDB Committer:不用等自己足够强再开始
0
581
闹忧踫
2025-12-13
回复
(3)
骆贵
2025-10-16 11:34:31
回复
使用道具
举报
照妖镜
程序园永久vip申请,500美金$,无限下载程序园所有程序/软件/数据/等
谢谢分享,辛苦了
勉欤铅
2025-10-24 00:44:51
回复
使用道具
举报
照妖镜
猛犸象科技工作室:
网站开发,备案域名,渗透,服务器出租,DDOS/CC攻击,TG加粉引流
热心回复!
翳舀
2025-11-20 06:46:12
回复
使用道具
举报
照妖镜
程序园永久vip申请,500美金$,无限下载程序园所有程序/软件/数据/等
很好很强大 我过来先占个楼 待编辑
左丘纨
昨天 01:47
回复
使用道具
举报
照妖镜
程序园永久vip申请,500美金$,无限下载程序园所有程序/软件/数据/等
前排留名,哈哈哈
高级模式
B
Color
Image
Link
Quote
Code
Smilies
您需要登录后才可以回帖
登录
|
立即注册
回复
本版积分规则
回帖并转播
回帖后跳转到最后一页
浏览过的版块
业界
签约作者
程序园优秀签约作者
发帖
赖琳芳
昨天 01:47
关注
0
粉丝关注
20
主题发布
板块介绍填写区域,请于后台编辑
财富榜{圆}
anyue1937
9994893
kk14977
6845356
3934307807
991123
4
xiangqian
638210
5
韶又彤
9999
6
宋子
9983
7
闰咄阅
9993
8
刎唇
9993
9
俞瑛瑶
9998
10
蓬森莉
9951
查看更多
今日好文热榜
215
关于renpy游戏小范围QQ群内部测试的一个思
20
Java关键字解析之abstract:抽象的本质、规
444
10GB vs 600MB:我们弃用 GitLab,选择了这
160
Python 潮流周刊#131:从零开始构建智能体
871
flask基础知识深入——会话管理:Flask Ses
106
推荐几款免费免登录无损高质量图片压缩工具
639
玩转 | q群智能聊天机器人 —— MaiBot(麦
991
offline meta-RL | 近期工作速读记录
662
C#AI系列(5): C#离线实现高效OCR
195
这才是vibe coding正确的打开方式 - 手把手
547
huggingface_hub 1.0 正式版现已发布:开源
3
读捍卫隐私05数字照片
832
嵌入式系统内存魔法之分散加载
746
嵌入式系统内存魔法之分散加载
130
【Java】ThreadLocal源码解析
32
观察者模式,发布/订阅模式,与回调函数
700
用 GPT-5.2 Vibe Coding,做了一个可以“玩
937
上海专业防水补漏服务:国家一级资质,免费
359
基于深度学习的无人机视角检测系统演示与介
772
读书笔记 XILINX ug1137-Zynq UltraScale+