找回密码
 立即注册
首页 业界区 业界 Spring 调试新姿势:一眼看清运行时,用 Spring Debugge ...

Spring 调试新姿势:一眼看清运行时,用 Spring Debugger 少踩 90% 坑

申倩语 2025-8-24 23:01:50
当你的 Spring 项目出现「本地复现不了」「配置生效顺序不明」「事务状态难判断」「Bean 注入链条太长」时,传统断点只让你盯着一片树叶。
IntelliJ IDEA Ultimate 的 Spring Debugger 能把整片「森林」摊开:哪个 Bean 被实例化、配置最终值是什么、数据库连接与事务此刻处于什么状态,你都能在 IDE 里一眼看清。
它把运行时细节可视化,帮助你更快定位问题、验证应用状态,进而写出更稳定、可维护的代码。可以把它理解为你 Spring 应用的运行时“X 光机”。
Spring Debugger 到底是啥?

这是 IntelliJ IDEA Ultimate(2025.2+)提供的针对 Spring 的调试增强能力。只要进入 Debug,会在编辑器、Debugger 工具窗口与项目视图中「活体显示」Spring 运行时信息:ApplicationContext、配置属性、数据源、事务、Bean 状态等。
你会收获:

  • 更快定位:可视化直达问题根因,少走弯路。
  • 更准验证:运行时即看即得,配置值与 Bean 状态当场确认。
  • 更稳交付:减少盲试错,提升代码与配置的可维护性。
注意:需要 IntelliJ IDEA Ultimate;社区版不支持。
怎么启用(两步搞定)


  • Ctrl + Alt + S 打开设置 → 插件(Plugins)→ 搜索并安装「Spring Debugger」。若提示,重启 IDE。
  • 用 Debug 模式运行你的 Spring 应用,即可体验所有能力。
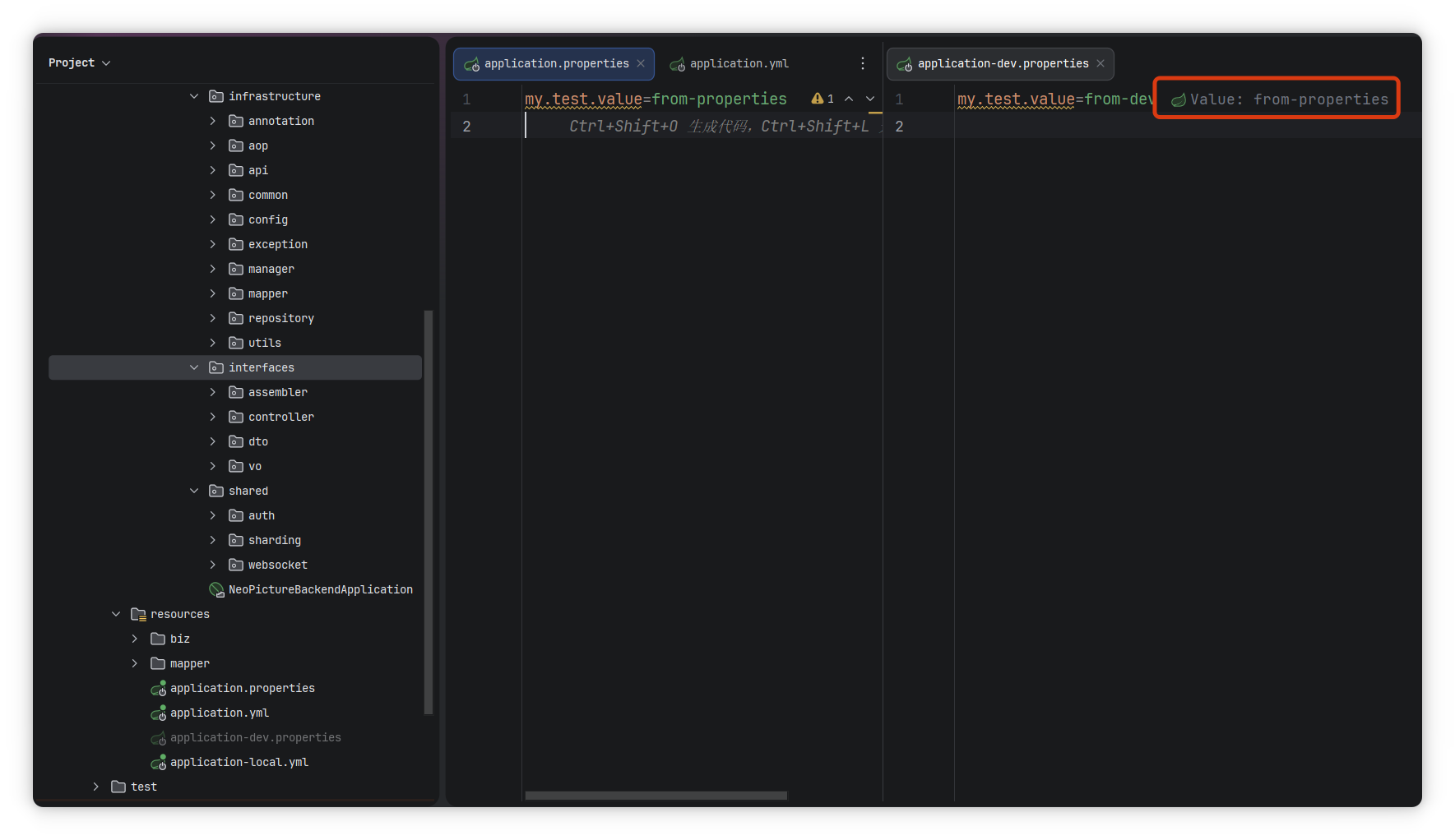
能力一:配置“最终值”回显与来源追踪(搞清楚到底哪个值生效)

痛点:.properties/.yml 多来源、占位符与覆盖链一长串,最后谁生效?
Spring Debugger 会在编辑器相应行显示运行时的「最终值」,并支持跳转查看“谁覆盖了谁”。
1.png

图:编辑器内直接显示属性的最终运行时值
你可以这样试:
在 application.properties:
  1. my.test.value=from-properties
复制代码
在 application-dev.properties:
  1. my.test.value=from-dev
复制代码
以 Debug 启动并激活 dev:--spring.profiles.active=dev(也可在 application.properties 中指定)。
2.png

图:同一属性在不同配置源下的最终值对比
更妙的是,若代码里在运行时更新了配置值(比如 Environment/ConfigurablePropertyResolver 相关逻辑),最新值也会直接显示,并且可以一键跳转到“覆盖它”的那段代码位置。
3.png

图:从最终值快速导航到覆盖来源
能力二:Bean 一览无余(谁加载了、谁没加载、谁是 Mock)

在调试模式下运行应用时,Project 工具窗口会按 Spring 视角标注每个 Bean 的运行时状态,加载与否一目了然:
4.png

图标颜色含义:

  • 绿色(green)— 已加载
  • 透明(transparent)— 未加载
  • 黄色(yellow)— Mock(模拟)
常见 Bean 类型(不同类型会用不同图标标识,便于快速分辨):
1. @Component / @Bean


  • 自动发现的组件以及通过 @Bean 方法定义的 Bean。
5.png

2. @Configuration


  • 配置类 Bean(@Configuration 或隐式包含该注解的类)。
6.png

3. @Repository


  • 存储库 Bean(@Repository 或实现 org.springframework.data.repository.Repository)。
7.png

4. @Controller


  • 控制器(@Controller / @RestController)。
8.png

5. 隐式 Bean(implicit beans)


  • Spring 自带且非显式定义的基础服务类 Bean。
9.png

6. 抽象 XML Bean


  • 在 XML 中使用 abstract="true" 定义的抽象 Bean。
10.png

7. 基础设施 Bean(infrastructure beans)


  • 与配置/基础设施支持相关的 XML Bean,如 ViewResolver 或 context:component-scan 相关。
11.png

8. 原型作用域 Bean


  • 在 XML 中 scope="prototype" 定义的原型 Bean。
12.png

9. 其他 XML 定义的 Bean


  • 除以上类别外的 XML Bean。
13.png

实战价值:快速确认某个 Bean 是否被容器加载、是否被 Mock 替代、是否被排除,从而定位“为什么没生效”。
能力三:数据库连接自动发现(不配数据源也能看)

调试模式下,IDE 会在数据库工具窗口自动展示应用当前使用的数据库连接。适用于:

  • 你还没在 IDE 里配置数据源
  • 多数据源/微服务场景
  • 通过 Docker Compose 启动的业务流程
启动前:
14.png

启动后:

  • 用 Debug 运行 Spring 应用
  • 打开数据库工具窗口
  • 点击刷新
15.png

在发现出的数据库上,你可以查看表、直接执行 SQL、浏览 schema,和普通数据源的体验一致。
16.png

能力四:在 Debugger 表达式里直接用 Spring 上下文(随取随用)

调试时,无论当前栈帧里有没有,你都可以在“计算表达式/监视”中访问 Spring 的属性与任意 Bean,直接调用其方法来取数、做假设验证。
1)从编辑器直接计算或添加监视


  • 按住 Alt,用鼠标点击要计算的表达式
  • 或选择表达式后使用 Ctrl + Alt + F8 打开“计算表达式”
  • 支持代码补全,避免拼写错误,写得更快
17.png

18.png

19.png

2)在变量页签里评估任意表达式


  • 在 Variables 的“评估表达式”输入框中输入,回车即可
  • 可将结果加入“监视”,后续持续观察
20.png

21.png

为了更方便查看集合/大对象,可以使用“探索元素”在独立对话框分页浏览与筛选;若结果是 JSON/XML 字符串,还能按结构化文档方式折叠/导航。
22.png

23.png

3)直接评估 Spring 属性


  • 在表达式输入框右侧选择「Spring Properties」
  • 输入属性名并回车即可查看值与来源详情
  • 也可以把该属性加入“监视”
24.png

4)把表达式用到断点里(条件与临时日志)


  • 右键断点,给“条件”填写表达式,仅在满足时才挂起
  • 或者在“更多”里使用“评估并日志”,打印表达式结果但不打断程序(可取消“挂起”)
25.png

26.png

27.png

能力五:把事务与实体状态“摊开”给你看

当你调试的代码运行在 JPA 事务里,Debugger 会显示会话上下文,包括:隔离级别、传播行为、缓存内容等。你还能直接看到 JPA 实体此刻到底是 managed 还是 detached。
怎么看事务详情


  • 在事务里的执行行挂起应用
  • 打开“调试”工具窗口 → 切到“变量”页签 → 展开“事务”节点
28.png

29.png

还可以一键导航到“事务是从哪里开始的”。
30.png

对于事务中的 JPA 实体,会在“变量”页签与代码引用位置展示它们的当前状态,排查“为啥更新没刷新/为啥变成了游离态”这类问题非常直观。
31.png

需要时,也能一键禁用

如果某个 Run/Debug 配置不想启用 Spring Debugger:

  • 打开对应 Run/Debug 配置 → 点击「修改选项」→ 勾选「禁用 Spring Debugger」。
32.png

什么时候特别有用?


  • 配置值“说一套、跑一套”,需要快速确认最终值与来源
  • Bean 链条复杂,不确定到底加载了谁/被谁替换了谁
  • 多数据源或微服务场景,想直接看到实时连接并执行验证 SQL
  • 复杂断点逻辑,想临时打印/条件暂停而不改业务代码
  • 事务边界模糊,JPA 实体状态难断
小结与行动


  • 这是一套“在运行时看清一切”的调试新姿势:配置、Bean、数据库、表达式、事务,一个窗口看全局。
  • 今天就装上,用 Debug 打开你的项目,先挑一个最近卡住的小问题试试手:比如检查一个配置是否真生效,或看某个 Bean 到底有没有被加载。
  • 如果这篇文章对你有用,转给同事一起少踩坑;也欢迎留言说说你在项目里遇到的“看不清”的调试难题,我们一起把坑填平。

来源:程序园用户自行投稿发布,如果侵权,请联系站长删除
免责声明:如果侵犯了您的权益,请联系站长,我们会及时删除侵权内容,谢谢合作!

相关推荐

2025-10-11 05:32:17

举报

2025-11-27 01:38:48

举报

您需要登录后才可以回帖 登录 | 立即注册