登录
/
注册
首页
论坛
其它
首页
科技
业界
安全
程序
广播
Follow
关于
导读
排行榜
资讯
发帖说明
登录
/
注册
账号
自动登录
找回密码
密码
登录
立即注册
搜索
搜索
关闭
CSDN热搜
程序园
精品问答
技术交流
资源下载
本版
帖子
用户
软件
问答
教程
代码
写记录
写博客
小组
VIP申请
VIP网盘
网盘
联系我们
发帖说明
道具
勋章
任务
淘帖
动态
分享
留言板
导读
设置
我的收藏
退出
腾讯QQ
微信登录
社区
›
业界区
›
安全
安全
今日:
952
|
主题:
7595
收藏本版
(
0
)
推荐主题
读商战数据挖掘:你需要了解的数据科学与分析思维03数据挖掘流程
剑指offer-27、字符串的排列
数据库安全实战:访问控制与行级权限管理
Docker Swarm 集群搭建
【Linux】grub命令行引导进入windows系统
安全访问,打造纯净安全的鸿蒙版小红书图库访问体验
时序数据库 Apache IoTDB 毕业五周年,“对暗号”获取你的蛇年 T 恤!
k8s 新版创建完 serviceaccount 后-- 不再生成 对应的--token
MariaDB 和 GreatSQL 性能差异背后的真相
Keepalived 的高可用配置与使用
ansible开局配置-openEuler
新窗
综合排序
最新主题
热门推荐
精选内容
SqlServer 分页学习
在B站上看到一个分页视频,老师讲的挺好 ,记录下来。想看原视频的可以去B站 --1.建立Students表 CREATE TABLE students ( ID INT PRIMARY KEY IDENTITY(1,2), NAME NVARCHAR(50) NOT NULL, SEX CHAR(6) CHECK (SEX IN ('Mal ...
薯羞
昨天 21:08
112
0
2
多GPU本地布署Wan2.2-TI2V-5B文本转视频模型
一,#本机环境检查 执行nvidia-smi,查看右上角。验证显卡驱动已安装最高支持的版本。 #在调试时,为了实时观察GPU利用率,一般新开一个命令窗口,执行以下命令,一秒刷新一次。 执行nvcc -V验证cuda 执行conda --version验证conda版本 # ...
热琢
昨天 21:02
981
0
4
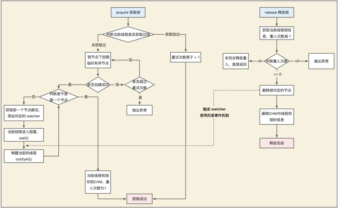
ZooKeeper实现分布式锁
基础 ZooKeeper的4个节点 [*]持久节点:默认的节点类型,一直存在于ZooKeeper中 [*]持久顺序节点:在创建节点时,ZooKeeper根据节点创建的时间顺序对节点进行编号 [*]临时节点:当客户端与ZooKeeper断开连接后,该进程创建的临时节点 ...
梢疠
昨天 20:59
114
0
1
SpringAI实现聊天记忆和日志打印
大家好,我是 Mr.Sun,一名热爱技术和分享的程序员。 来源:程序园用户自行投稿发布,如果侵权,请联系站长删除 免责声明:如果侵犯了您的权益,请联系站长,我们会及时删除侵权内容,谢谢合作! ...
垢峒
昨天 20:57
406
0
2
技术人的投资进阶工具:专业资产配置AI指令分享
写在前面 作为程序员,我们在投资时是否也有这样的困扰: [*]技术思维 vs 投资思维:写代码讲究逻辑严谨,但面对股票基金却容易情绪化决策 [*]信息过载:各种投资建议满天飞,但缺乏系统性的资产配置方案 [*]时间成本:工作996,哪有时 ...
荏牌
昨天 20:53
258
0
2
商场商圈潜客挖掘模型
本文分享自天翼云开发者社区《商场商圈潜客挖掘模型》,作者:石泽涛 超速数据清洗算法: 1)针对同一用户,顺次选取两条记录(第n条、第n+1条),根据第n条记录的停留时间TSn(两停留点时间差),以及与第n+1条记录的距离Dn(两记录点经 ...
吕梓美
昨天 20:51
280
0
5
DeepSeek本地部署
1、安装docker 1.1 启动虚拟化 任务管理器(Ctrl+Shift+Esc),选择性能,查看CPU虚拟化,确认是否已启用(默认启用)。 1.2、启用Hyper-v并开启虚拟任务 按住键盘Win+R,输入contrl 选择"程序",点击进入 找到"程序和功能 ...
巴沛若
昨天 20:47
1022
0
6
python开发之路【第三章】:python数字类型与字符串
数字类型 整型 表示整数,包含正数、负数、0。 Python中使用4种进制表示整型,分别为二进制、八进制、十进制和十六进制。 [*]0b1010----二进制 [*]0o12------八进制 [*]10--------十进制 [*]0xA-------十六进制 浮点型 表示小数,包 ...
诞楮
昨天 20:45
839
0
2
MySQL批量修改字符集、排序规则(转载)
版权声明:本文为CSDN韩悸桉博主原创文章 原文链接:https://blog.csdn.net/qq_38566465/article/details/140185092 一、查看数据库中的字符集 明确要统一成哪一种字符集 二、查看某个数据库的表的用的字符集 三、查看数 ...
卿搞笔
昨天 20:41
414
0
6
长连接网关技术专题(十二):大模型时代多模型AI网关的架构设计与实现
本文来自哔哩哔哩通用技术团队分享,下文进行了排版优化和修订。 1、引言 随着 AI 技术快速发展,业务对 AI 能力的渴求日益增长。当 AI 服务面对处理大规模请求和高并发流量时,AI 网关从中扮演着至关重要的角色。AI 服务通常涉及大量的 ...
埤兆
昨天 20:32
111
0
3
MySQL数据库开启远程访问权限
1、背景描述 默认情况下,MySQL 只允许本地登录,即只能在安装 MySQL 数据库所在的主机环境中访问。 在实际开发和使用中,一般需要访问远程服务器的数据库,此时就需要开启服务器端 MySQL 的远程访问权限。 2、查看MySQL的用户表 如上 ...
俏襟选
昨天 20:28
1016
0
3
学信息系统项目管理师第4版系列22_进度管理
1. 管理新实践 1.1. 具有未完成项的迭代型进度计划 1.1.1. 允许在整个开发生命周期期间进行变更 1.2. 按需进行的进度计划 1.2.1. 在运营或持续环境中以增量方式研发产品的项目 1.2.2. 工作任务的规模或范围相对类似的项目 1 ...
咒卖箴
昨天 20:26
609
0
3
Clean Code/代码简洁性Good-Practice:使用统一异常来取代错误处理
通过自定义异常集中处理,将繁琐的参数校验代码转化为清晰、简洁且可维护的艺术。 在Java开发中,参数校验、业务校验等错误情况处理是保证程序健壮性和数据完整性的第一道防线。我们常常会看到代码中充斥着大量的 if条件判断语句来进行 ...
汪之亦
昨天 20:22
763
0
3
C_OBJ#_INTCOL#坏块导致数据库无法open故障---惜分飞
联系:手机/微信(+86 17813235971) QQ(107644445) 标题:C_OBJ#_INTCOL#坏块导致数据库无法open故障处理 作者:惜分飞©版权所有[未经本人同意,不得以任何形式转载,否则有进一步追究法律责任的权利.] 客户通过硬件恢复出来数据文件之后, ...
骂治并
昨天 20:20
204
0
3
欢迎投稿!Community Over Code Asia 2025 议题征集全面启动!
Community Over Code 是 Apache 软件基金会(ASF)的官方全球系列大会,其前身为 ApacheCon。长期以来,吸引着各个层级的参与者,投身探索“Tomorrow's Technology Today”。 现在,我们很高兴地宣布:Community Over Code Asia 2025 将 ...
梭净挟
昨天 20:20
407
0
3
产品经理私藏的3个原型设计模板资源库
在日常工作中,产品经理除了通过技术社区、论坛来寻找解决方案、交流经验,也常常借助各种原型和图标素材网站来激发灵感、储备资源。今天,就来给大家推荐产品经理私藏的3个高效原型设计模板资源库,迅速搭建原型,提升工作效率。 一、墨 ...
轩辕娅童
昨天 20:18
683
0
4
Oracle19c impdp失败报ORA-20000案例
在Oracle 19.28.0.0.0中使用impdp导入数据时,又一次遇到了ORA-20000错误.具体如下所示: 上一次遇到这个错误,已经在这篇文章中ORA-20000: Unable to set values for index xxx: does not exist or insufficient privileges中总结了.这一次 ...
墨淳雅
昨天 20:10
583
0
0
3大能力升级,云效+钉钉,让研发协作更「敏捷」
云效BizDevOps,始终致力于为企业提供一站式的产研数字化解决方案平台,帮助企业提升研发效能。 在信息技术高度发达的今天,依然有非常多的企业在研发管理和效能提升上遇到种种困难: 1.研发过程拉通对齐难:在软件研发生命周期中,多个 ...
眺愤
昨天 20:09
1059
0
3
关于nan的大小判定规则
技术背景 在Numpy或PyTorch框架编程的过程中,如果有计算异常,可能会存在NAN这样的一个东西,也就是not a number。这不是一个常规的数字,但是也可以参与计算,例如加和、比较等等。本文通过一个简单的示例,展示一下PyTorch框架下,NA ...
奄幂牛
昨天 20:09
507
0
1
Linux后台开发调试经验分享
毕业超过十年了,感慨岁月无情。做了若干年后台开发(之前做电信领域),大致说一下常见的开发心得和调试手段。使用互联网这么多年,收获的很多,总结的很少。本着互联网精神,希望可以帮到互联网另一端的你。由于本人是做 C 语言的开发 ...
琉艺戕
昨天 20:09
535
0
2
下一页 »
1 ...
44
45
46
47
48
49
50
51
52
... 380
/ 380 页
下一页
返 回
快速发帖
还可输入
80
个字符
高级模式
B
Color
Image
Link
Quote
Code
Smilies
您需要登录后才可以发帖
登录
|
立即注册
本版积分规则
发表帖子
转播给听众
发帖
安全
收藏
7595
本版主题
0
收藏人数
板块介绍填写区域,请于后台编辑
财富榜{圆}
anyue1937
9994893
kk14977
6845356
3934307807
991123
4
xiangqian
638210
5
韶又彤
9999
6
宋子
9983
7
闰咄阅
9993
8
刎唇
9993
9
俞瑛瑶
9998
10
蓬森莉
9951
查看更多
社区公告
本月热榜
830
windows常见命令
744
京城亚南酒业上门回收白酒老酒名酒茅台五粮
643
电视盒子 E900V22C Armbian Linux 安装与卸
608
DNA甲基化调控生物标志物及发病机制
169
副业营销(Side-Project Marketing
475
2025年科研党必备!学术深度AI论文写作工具
433
SpringCloud 常见面试题(三)
308
STM32按键扫描
747
Debian 12/13可用的华宇拼音输入法
448
剑指offer-39、平衡⼆叉树
683
Springboo下的MQTT多broker实现
897
揭示产前重金属暴露通过改变表观遗传修饰调
704
Electron.js 详解、应用场景及完整案例
89
灵活高效的大语言模型RL训练库,解锁多项前
373
Linux命令自检
34
读智能新物种05伴侣动物
29
读智能新物种02合作伙伴(下)
156
pygame小游戏飞机大战_1创建游戏窗口
568
推荐一种手动设置异步线程等待机制的解决方
35
读社会工程:防范钓鱼欺诈(卷3)05读后总
浏览过的版块
业界