登录
/
注册
首页
论坛
其它
首页
科技
业界
安全
程序
广播
Follow
关于
导读
排行榜
资讯
发帖说明
登录
/
注册
账号
自动登录
找回密码
密码
登录
立即注册
搜索
搜索
关闭
CSDN热搜
程序园
精品问答
技术交流
资源下载
本版
帖子
用户
软件
问答
教程
代码
写记录
写博客
小组
VIP申请
VIP网盘
网盘
联系我们
发帖说明
道具
勋章
任务
淘帖
动态
分享
留言板
导读
设置
我的收藏
退出
腾讯QQ
微信登录
社区
›
业界区
›
安全
安全
今日:
929
|
主题:
7595
收藏本版
(
0
)
推荐主题
读商战数据挖掘:你需要了解的数据科学与分析思维03数据挖掘流程
剑指offer-27、字符串的排列
数据库安全实战:访问控制与行级权限管理
Docker Swarm 集群搭建
【Linux】grub命令行引导进入windows系统
安全访问,打造纯净安全的鸿蒙版小红书图库访问体验
时序数据库 Apache IoTDB 毕业五周年,“对暗号”获取你的蛇年 T 恤!
k8s 新版创建完 serviceaccount 后-- 不再生成 对应的--token
MariaDB 和 GreatSQL 性能差异背后的真相
Keepalived 的高可用配置与使用
ansible开局配置-openEuler
新窗
综合排序
最新主题
热门推荐
精选内容
轻松设计 Logo!一款 Pornhub 风格的 Logo 在线生成器!
大家好,我是 Java陈序员。 在日常生活中,常常需要设计个人 Logo. 对于许多非专业人士来说,设计 Logo 可能是一件令人头疼的事情。 今天,给大家介绍一款在线的 Logo 生成器,帮助你轻松生成 Pornhub 风格的 Logo! 关注微信公众号:【J ...
奄蜊
20 小时前
809
0
5
< HarmonyOS TechTalk 49 > 画中画及一键登录开发实践#鸿蒙课程##鸿蒙生态#
课程介绍 本次交流主要介绍HarmonyOS应用接入画中画功能和一键登录的实践方案。使用系统提供的相关接口,轻松开发画中画及一键登录功能。开发者可以应用本课中的建议,结合实际情况,进行功能的开发与接入,增强用户体验。 观看 ...
滑清怡
21 小时前
790
0
3
因美纳(Illumina)基因测序芯片(Flowcell)
一、公司简介: 因美纳是全球基因测序和芯片技术的领导者,致力于“以基因的力量改善人类健康”。因美纳公司创立于1998年,总部位于美国加利福尼亚州圣迭戈市,为全球超过9,500个客户提供产品和服务。截至2023年1月,因美纳公司在全球的 ...
庇床铍
21 小时前
307
0
2
张想东:深圳昂楷科技西北数据安全“守护先锋”
在数字化浪潮汹涌澎湃的当下,数据如同数字时代的石油,蕴含着巨大的能量和价值,驱动着各行各业的创新与发展。在深圳昂楷科技有限公司,有这样一位数据安全工程师——张想东,他凭借着 5 年的深耕细作,在数据安全领域崭露头角,目前不 ...
羔迪
21 小时前
411
0
4
openGauss6.0在Centos7.9下安装
一、解压 上传安装包到/opt/opengauss tar -jxf openGauss-Server-6.0.0-CentOS7-x86_64.tar.bz2 -C /opt/software/openGauss 二、创建普通gauss用户 1. 创建安装用户组 gaussall。 groupadd -g 98765 gaussall 2 ...
俞秋荣
21 小时前
133
0
3
浙大恩特前台RCE漏洞审计
指纹:title="欢迎使用浙大恩特客户资源管理系统" 本文对该系统公开在互联网,但未分析代码细节的漏洞进行审计分析: 前台文件上传RCE 该系统2019版本存在权限绕过加文件上传组合漏洞,可通过上传webshell实现前台RCE。 公开POC: 权限绕 ...
事确
21 小时前
697
0
3
企查查开源弹窗组件库“QuickDialog” 为鸿蒙应用开发复杂弹窗提供更优解
近日,企查查将其自研的鸿蒙弹窗组件库“QuickDialog”开源,并上线至 OpenHarmony 三方库中心仓。这是鸿蒙生态首个支持“弹窗堆栈暂存能力”的非侵入式弹窗解决方案,凭借其灵活、高效、可复用的设计理念,有望成为鸿蒙应用开发中管理复 ...
决台
21 小时前
434
0
4
K8s进阶之修改Service的NodePort的端口范围
概述 Kubernetes 默认的NodePort端口范围为 30000~32767。 NodePort端口范围为什么是30000~32767呢? [*]避免与系统保留端口冲突 [*]知名端口(0~1023) 这些端口通常分配给 HTTP(80)、HTTPS(443)、SSH(22)等系统服务或标准协 ...
请蒂
21 小时前
295
0
1
mac M1,M2,M3芯片踩坑 nodejs ruby brew
问题&解决方法 先说解决方法, 感兴趣的可以了解事情的经过, 也许我描述的问题不专业, 但确实解决了当下的问题, 欢迎留言讨论 这里主要是两个问题, 一个是启用rosetta模式失败, 一个是架构混合导致项目跑不起来 启用rosetta模式失败 执 ...
栓州
21 小时前
352
0
5
学系统集成项目管理工程师(中项)系列02_文件和标准
1. 文件 1.1. 2020 年 4 月,中共中央国务院颁发《关于构建更加完善的要素市场化配置体制的意见》首次将数据作为一种新型的生产要素置入文件 1.1.1. 【21下选01】 1.2. 2021 年印发的 5G 应用扬帆行动计划(2021-2023)的通知到 20 ...
孜稞
21 小时前
53
0
4
用好这28个工具,开发效率爆涨|云效工程师指北
大家好,我是秦世成,我在云效负责制品仓库Packages的开发工作。作为一个有多年经验的资深CRUD后端工程师,使用过很多日常开发所需的工具软件,其中不少能堪称为「神器」,这些「神器」能极大的提升日常开发的效率;小到一个复制粘贴操作 ...
何玲
21 小时前
958
0
2
DNA甲基化调控生物标志物及发病机制
大家好,这里是专注表观组学十余年,领跑多组学科研服务的易基因。 近日,南方医科大学第一临床医学院田博闻博士等为第一作者,广州市妇女儿童医疗中心Chaoting Lan、夏慧敏教授、钟微教授为共同通讯作者在《Inflammation》期刊发表了题 ...
怀陶宁
21 小时前
608
0
4
最火的 Python 异步 Web 框架的综合对比分析
以下是当前最火的 Python 异步 Web 框架的综合对比分析,涵盖性能、技术特性和适用场景,并补充其他值得关注的框架: 一、主流异步框架横向对比 1. FastAPI • 核心优势:基于 Starlette 和 Pydantic,性能可达 5k+ QPS,支持自动生成 ...
磁呃泵
21 小时前
418
0
4
嵌入式GDB调试Linux C程序或交叉编译(开发板)
目录 [*]简介 [*]开始使用 [*]电脑端 [*]准备 [*]安装gdb [*]1.编译带调试信息的可执行文件 [*]2.进入gdb [*]3.启动程序 [*]常用命令 [*]设置断点: [*]进入函数 [*]打印数值 [*]结束 [*]常用命令 [*]l [*]回车键 [*]b [*]C [*] ...
嗣伐
21 小时前
538
0
6
一个有趣的小工具站:看你跟明星、动漫角色的身高对比
最近闲来无事,创建了一个小工具网站:身高比对网站CompareHeights.org 。因为我本身也是动漫迷,经常看动漫。经常会想如果把我自己跟喜欢的动漫角色身高对比会是什么样的。所以就有了这么一个小工具,它的主要功能很简单:允许你跟各种 ...
常士
昨天 23:58
703
0
2
在Ubuntu中部署Next.js项目
以下步骤,均已多次在实战项目中实现,遂在此分享。 如有错漏之处,感谢斧正。 原文链接:https://mp.weixin.qq.com/s/Jaqpe4uhB5V1PsWhY6_Tzg 一、服务器环境准备 系统:Ubuntu 22.04 64位 配置:2核(vCPU) 2 GiB 允许远程SSH访问。 二 ...
梢疠
昨天 23:56
682
0
6
美团面试:MySQL有1000w数据,redis只存20w的数据,如何做 缓存 设计?
本文 的 原文 地址 本文 的 原文 地址 尼恩说在前面: 在40岁老架构师 尼恩的读者交流群(50+)中,最近有小伙伴拿到了一线互联网企业如得物、阿里、滴滴、极兔、有赞、shein 希音、shopee、百度、网易的面试资格,遇到很多很 ...
昝琳怡
昨天 23:54
180
0
4
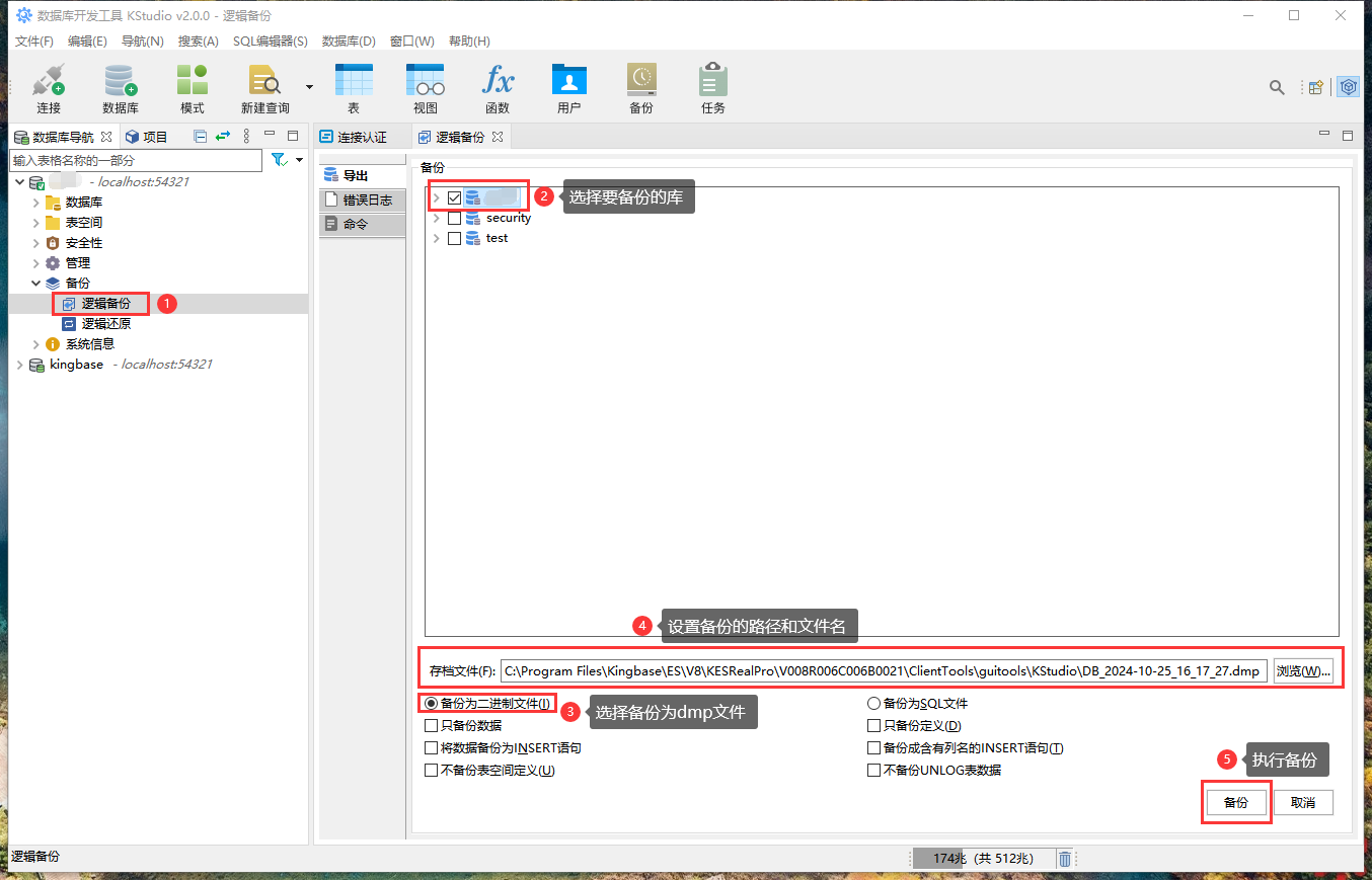
通过人大金仓数据库的逻辑备份与还原功能实现数据迁移
1、源数据库的操作 1.1、逻辑备份 如上图所示,在源数据库进行备份。 2、目标数据库的操作 2.1、新建数据库 如上图所示,新建一个目标数据库。 如上图所示,设置新建数据库的名称(本例为 testDB )。 如上图所示,新建目标数据 ...
秦晓曼
昨天 23:39
417
0
6
大模型应用开发技术路线(上):从概念到RAG实战,
文 / 勇哥 原创文章,转载请联系授权 关注公众号「六边形架构」,及时了解更多的技术分享和项目经验我是勇哥,一名在技术领域摸爬滚打10多年的技术老兵。继上一篇《不会AI编程?没关系!这几个框架也让你也能开发AI聊天助手!》之后,我 ...
博咱
昨天 23:37
502
0
3
开箱即用!一个自建视频平台的开源利器!
大家好,我是 Java陈序员。 无论是个人创作者展示作品集,亦或是教育机构分享课程,还是企业管理内部培训资料,往往需要一款视频平台,但是又不想依赖第三方平台,希望能本地托管所有数据资料。 今天,给大家介绍一个开箱即用的开源多媒 ...
稼布欤
昨天 23:32
446
0
1
下一页 »
1 ...
40
41
42
43
44
45
46
47
48
... 380
/ 380 页
下一页
返 回
快速发帖
还可输入
80
个字符
高级模式
B
Color
Image
Link
Quote
Code
Smilies
您需要登录后才可以发帖
登录
|
立即注册
本版积分规则
发表帖子
转播给听众
发帖
安全
收藏
7595
本版主题
0
收藏人数
板块介绍填写区域,请于后台编辑
财富榜{圆}
anyue1937
9994893
kk14977
6845356
3934307807
991123
4
xiangqian
638210
5
韶又彤
9999
6
宋子
9983
7
闰咄阅
9993
8
刎唇
9993
9
俞瑛瑶
9998
10
蓬森莉
9951
查看更多
社区公告
本月热榜
830
windows常见命令
744
京城亚南酒业上门回收白酒老酒名酒茅台五粮
643
电视盒子 E900V22C Armbian Linux 安装与卸
608
DNA甲基化调控生物标志物及发病机制
169
副业营销(Side-Project Marketing
475
2025年科研党必备!学术深度AI论文写作工具
433
SpringCloud 常见面试题(三)
307
STM32按键扫描
747
Debian 12/13可用的华宇拼音输入法
448
剑指offer-39、平衡⼆叉树
683
Springboo下的MQTT多broker实现
897
揭示产前重金属暴露通过改变表观遗传修饰调
704
Electron.js 详解、应用场景及完整案例
89
灵活高效的大语言模型RL训练库,解锁多项前
373
Linux命令自检
34
读智能新物种05伴侣动物
29
读智能新物种02合作伙伴(下)
156
pygame小游戏飞机大战_1创建游戏窗口
568
推荐一种手动设置异步线程等待机制的解决方
35
读社会工程:防范钓鱼欺诈(卷3)05读后总