登录
/
注册
首页
论坛
其它
首页
科技
业界
安全
程序
广播
Follow
关于
导读
排行榜
发帖说明
登录
/
注册
账号
自动登录
找回密码
密码
登录
立即注册
搜索
搜索
关闭
CSDN热搜
程序园
精品问答
技术交流
资源下载
本版
帖子
用户
软件
问答
教程
代码
写记录
写博客
小组
VIP申请
VIP网盘
网盘
联系我们
发帖说明
道具
勋章
任务
淘帖
动态
分享
留言板
导读
设置
我的收藏
退出
腾讯QQ
微信登录
社区
›
业界区
›
安全
安全
今日:
100
|
主题:
7545
收藏本版
(
0
)
推荐主题
读商战数据挖掘:你需要了解的数据科学与分析思维03数据挖掘流程
剑指offer-27、字符串的排列
安全访问,打造纯净安全的鸿蒙版小红书图库访问体验
Keepalived 的高可用配置与使用
Docker Swarm 集群搭建
ansible开局配置-openEuler
【Linux】grub命令行引导进入windows系统
一天一款实用的AI工具,第4期,AI翻译成英语
时序数据库 Apache IoTDB 毕业五周年,“对暗号”获取你的蛇年 T 恤!
k8s 新版创建完 serviceaccount 后-- 不再生成 对应的--token
单机部署TiDB
新窗
综合排序
最新主题
热门推荐
精选内容
AI一周资讯 250906-250912
原文:AI一周资讯 250906-250912 Anthropic 限制对中、俄等国相关公司 AI 服务,或损数亿美元收入 9月5日,Claude背后开发商Anthropic发布《更新对不受支持地区的销售限制》公告,首次做出此类政策改变,立即停止向多数股权由中国资本 ...
豌笆
昨天 14:31
551
0
5
数据迁移丨借助 AI 从 PostgreSQL 到 GreatSQL
数据迁移丨借助 AI 从 PostgreSQL 到 GreatSQL 本文将介绍如何从 PostgreSQL 到 GreatSQL 的数据迁移,并运用 AI 协助迁移更加方便。迁移的方式有很多,例如: [*]pg_dump:导出SQL文件,修改后导入 GreatSQL 数据库。 [*]COPY:导出t ...
梭净挟
昨天 14:31
717
0
4
若依集成WebSocket实现消息通知功能
实现效果 [*]A用户和B用户同时在线时,A用户提交申请后,B用户可以收到消息通知 [*]A用户在线,B用户不在线时,A用户可以提交申请,B用户上线后可以收到消息通知 [*]WebSocket刷新不会断开连接 先看效果,使用admin用户向test用户发送 ...
郏琼芳
昨天 14:31
186
0
5
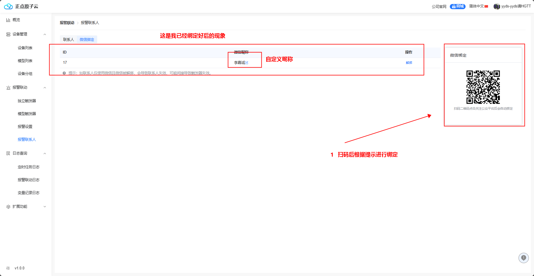
【第三章 警报联动】手把手教你玩转新版正点原子云
【第三章 警报联动】手把手教你玩转新版正点原子云 新版原子云网址:原子云(点击登录原子云) 原子云特色功能:设置警报联动,本实验就独立触发器和触发警报进行演示,操作简单易理解。 大家也可以根据功能需求自定义设计。 1. 承接上编 ...
思矿戳
昨天 14:30
267
0
4
不是哥们,26 岁程序员,去种头发了?
大家好,我是程序员鱼皮。 没让关注我的朋友失望,哥们成功脱发了,开始想方设法搞头发了! 又多一段神奇的经历,关注鱼皮,品味程序员的百味人生。 其实早在我上大学那会儿就开始脱发了,只不过当时学业繁忙,再加上剩余发量还能盖的 ...
句惫
昨天 14:30
1104
0
5
软件工程 项目管理 实验 图书馆座位管理系统
软件工程项目管理实验 2022年 11 月 22 日 实验一 需求概述 确定项目选题 图书馆座位管理系统 背景: 针对目前哈尔滨城市环境学院的校图书馆并没有座位管理的政策,我们准备推行一套合理的管理方法来使其人性化,这套图书馆作为管理系 ...
崔竹
昨天 14:30
1059
0
3
Lab4 trap
目录 [*]预备知识 [*]trap机制 [*]RISC-V CPU硬件操作 [*]来自用户空间的trap [*]来自内核空间的trap [*]tramponline.S [*]uservec函数 [*]userret函数 [*]backtrace [*]获取当前的调用函数栈帧 [*]实现backtrace() [*]Alarm [ ...
告陕无
昨天 14:30
707
0
1
PostgreSQL patroni 高可用 3:patroni 运维
PostgreSQL patroni高可用 PostgreSQL patroni 高可用 1:ectd 安装和配置 PostgreSQL patroni 高可用 2:patroni安装和配置 PostgreSQL patroni 高可用 3:patroni 运维 PostgreSQL patroni 高可用 3:patroni 运维 PostgreSQL pt ...
丧血槌
昨天 14:30
671
0
2
mysql基础-事务
本篇章为初步了解mysql数据事务控制问题,事务作为MySQL的基础篇章是至关重要的一部分内容! 事务 1、事务简介 事务是一组操作的集合,它是一个不可分割的工作单位,事务会把所有的操作作为一个整体一起向系统提交或撤销操作请求,即这 ...
郦湘云
昨天 14:30
855
0
2
为什么不能用浮点型表示金额?
简要回答 因为存在精度丢失的风险 《阿里巴巴 Java 开发手册》中提到:“浮点数之间的等值判断,基本数据类型不能用 == 来比较,包装数据类型不能用 equals 来判断”。“为了避免精度丢失,可以使用 BigDecimal 来进行浮点数的运算”。 ...
馏栩梓
昨天 14:30
1057
0
5
0721-brower-use框架
转载学习:AI操作网页:browser-use和AI大模型互动解析 开源的 AI 驱动的浏览器自动化框架browser-use:https://github.com/browser-use/browser-use browser-use框架的核心功能 [*]自动化浏览器任务 [*]支持复杂操作:购物结账、Link ...
钱艷芳
昨天 14:30
431
0
2
higress~higress是什么
[*]下游(Downstream):下游指 Higress 接收到请求的来源,一般是如浏览器等客户端 [*]上游(Upstream):上游指 Higress 转发请求的目标后端服务 Higress 简介 Higress 是一款云原生 API 网关,内核基于 Istio 和 Envoy,可以用 Go/Rust/ ...
茅香馨
昨天 14:30
668
0
5
p5.js 圆(circle)的用法
敕码
昨天 14:30
68
0
4
UEFI - FV/FFS/FDF 的关系
目录 [*]1. 什么是固件卷 [*]2. 是么是 FFS 文件 [*]3. 什么是 FDF 文件 [*]4. UEFI 中模块的概念 一、UEFI 固件卷 如果一个磁盘是没有经过分区的简单状态并且没有文件系统的话是什么样的,所有的文件扁平化的分布在整个磁盘空间,没 ...
赫连如冰
昨天 14:30
452
0
2
时序数据库 Apache IoTDB 毕业五周年,“对暗号”获取你的蛇年 T 恤!
9 月 16 日,工业时序数据库 Apache IoTDB 已经毕业五周年! 我们准备了五个成长关键词 它们总结了 IoTDB “新一岁”的里程碑 也承载了你们与 IoTDB 并肩前行的记忆 关键词一:双权威榜单榜首 2023 年登榜以来 IoTDB 占据 benchANT 榜 ...
滕佩杉
昨天 14:30
592
0
3
基础组合计数与卢卡斯定理
又到了推式子环节。 卢卡斯定理 \(c_{n}^{m}≡C_{n\mod p}^{m\mod p}C_{n/p}^{m/p} \mod p\) abc240gL Teleporting Takahashi \(n\leq10^7\),启示我们可以枚举一维,但是剩下需要\(O(1)\)。 设\(a\)表示\(x\)方向上的步数。必须满足\( ...
钦遭聘
昨天 14:30
751
0
6
天谋科技 CTO 乔嘉林博士:时序数据库 IoTDB 步入 2.0,3 大方向,9 大升级
7 月 5 日,2025 时序数据库技术创新大会在北京成功举办,收获强烈反响。本次大会以「下一站:DB + AI」为主题,汇集了超 30 位大咖嘉宾,学术界权威专家、企业代表、开发者围绕时序数据库 Apache IoTDB 的自研技术成果与应用落地实例, ...
周濡霈
昨天 14:30
177
0
4
一文带你实现云上部署轻量化定制表单Docker
本文分享自华为云社区 《【华为云云耀云服务器L实例评测|云原生】自定制轻量化表单Docker快速部署云耀云服务器 | 玩转华为云》,作者:计算机魔术师。 华为云的云耀云服务器L实例备受推崇,以其高效、可靠和安全的基础设施服务而闻名。 ...
接快背
昨天 14:30
834
0
5
Vercel-从零到上线的云端部署神器
来源:程序园用户自行投稿发布,如果侵权,请联系站长删除 免责声明:如果侵犯了您的权益,请联系站长,我们会及时删除侵权内容,谢谢合作!
梳踟希
昨天 14:30
748
0
3
Model Context Protocol (MCP) 通信过程详解
1. MCP 简介 Model Context Protocol (MCP) 是一种开放标准,用于在 AI 应用程序和外部系统之间建立安全的双向连接。它允许 AI 应用(如 Claude 或 ChatGPT)连接到数据源(如本地文件、数据库)、工具(如搜索引擎、计算器)和工作流( ...
渣骑
昨天 14:30
1077
0
1
下一页 »
1 ...
27
28
29
30
31
32
33
34
35
... 378
/ 378 页
下一页
返 回
快速发帖
还可输入
80
个字符
高级模式
B
Color
Image
Link
Quote
Code
Smilies
您需要登录后才可以发帖
登录
|
立即注册
本版积分规则
发表帖子
转播给听众
发帖
安全
收藏
7545
本版主题
0
收藏人数
板块介绍填写区域,请于后台编辑
财富榜{圆}
anyue1937
9994893
kk14977
6845356
3934307807
991123
4
xiangqian
638210
5
宋子
9984
6
韶又彤
9999
7
闰咄阅
9993
8
刎唇
9993
9
俞瑛瑶
9998
10
蓬森莉
9951
查看更多
社区公告
浏览过的版块
业界
程序
科技