登录
/
注册
首页
论坛
其它
首页
科技
业界
安全
程序
广播
Follow
关于
导读
排行榜
资讯
发帖说明
登录
/
注册
账号
自动登录
找回密码
密码
登录
立即注册
搜索
搜索
关闭
CSDN热搜
程序园
精品问答
技术交流
资源下载
本版
帖子
用户
软件
问答
教程
代码
写记录
写博客
小组
VIP申请
VIP网盘
网盘
联系我们
发帖说明
道具
勋章
任务
淘帖
动态
分享
留言板
导读
设置
我的收藏
退出
腾讯QQ
微信登录
社区
›
业界区
›
安全
安全
今日:
529
|
主题:
7693
收藏本版
(
0
)
推荐主题
读商战数据挖掘:你需要了解的数据科学与分析思维03数据挖掘流程
剑指offer-27、字符串的排列
Keepalived 的高可用配置与使用
计算机组成原理—概述
时序数据库 Apache IoTDB 毕业五周年,“对暗号”获取你的蛇年 T 恤!
数据库安全实战:访问控制与行级权限管理
MariaDB 和 GreatSQL 性能差异背后的真相
Docker Swarm 集群搭建
ansible开局配置-openEuler
【Linux】grub命令行引导进入windows系统
安全访问,打造纯净安全的鸿蒙版小红书图库访问体验
新窗
综合排序
最新主题
热门推荐
精选内容
记录---Vue的scoped原理是什么?
来源:程序园用户自行投稿发布,如果侵权,请联系站长删除 免责声明:如果侵犯了您的权益,请联系站长,我们会及时删除侵权内容,谢谢合作!
姜删懔
2025-12-7 08:36
624
0
3
服务器知识串讲(自用) - lua脚本语言篇
基础语法 [*]单行和多行注释 [*]建议的命名规则按照: 参数命名规则 n开头代表参数是number t开头代表是table b开头代表是bool [*]nil(空) nil 类型表示一种没有任何有效值,它只有一个值 -- nil,例如打印一个没有赋值的变量,便 ...
费卿月
2025-12-7 08:34
385
0
2
UE简单激活教程V24.00.0.72
******UltraEdit是一款功能及其强大,能够满足你一切编辑需要的文本编辑器,可编辑十六进制,ASCII,完全可以取代记事本存在,还可以同时编缉多个大容量文件,即使文件大小超过4G,也只是占用很少的内存。 ue工具及其注册码获取 今天文本 ...
谷江雪
2025-12-7 08:06
322
0
4
一不小心又断更了哈哈哈
果然放弃很简单,但坚持很酷。 上周悄无声息的就过了,工作日勤勤恳恳搬砖,周末到理小路去露营了,算是真正意义上的第一次露营,我们一行四人 带了很多装备,model y的后备箱以及后排都被塞得满满当当,乘机也体验了下tesla的驾驶,方向 ...
闻人莹华
2025-12-7 07:28
509
0
1
HTML网页基础(超文本标记语言)
我终于对前端下手了( 1.1入门 1.创建html文件,后缀名为html或者htm 2.标签分类 [*]单标签 [*]双标签:有开始标签和结束标签 内容 内容 结束标签需要添加/ 3.标签可以嵌套使用的(不能出现交叉嵌套) [*]正确:这是文字 [*]错误:这 ...
艾曼语
2025-12-7 07:18
242
0
1
Typescript中的strictPropertyInitialization的作用是什么?
Typescript中的strictPropertyInitialization 的核心作用是在编译阶段确保类的所有实例属性都有明确的初始值 其工作原理如下: [*]编译时检查逻辑 TypeScript 编译器会跟踪类的属性初始化路径: [*]检查属性是否在声明时被赋值(含默认 ...
洪思思
2025-12-7 06:59
647
0
3
uniapp云打包的iOS APP生成打包证书和上传苹果开发者
uniapp打包和上传,可以分开两个不同的步骤。 其中打包需要用到ios证书打包,而生成ios证书是其中的一个步骤。上传ipa和上架又起另外的步骤。 假如你还没有证书打包,可以先参考这篇文章先生成打包证书: https://www.cnblogs.com/handso ...
稿辏付
2025-12-7 06:43
579
0
2
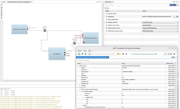
方案分享 | ARXML 规则下 ECU 总线通讯与 ADTF 测试方案
一、引言 随着汽车新四化“电动化、网联化、智能化、共享化”全面推进,几乎每一项新技术的诞生都离不开汽车电子的身影。其中,电子控制单元(Electronic Control Unit,ECU)作为汽车电子控制系统的核心。与传统ECU相比,采用AUTOSAR( ...
仟仞
2025-12-7 06:24
288
0
2
数据库基础
数据库基础 一、web应用架构 客户端——web服务器——数据库 二、数据库 1. 数据库定义 数据库(database)是用来组织、存储和管理数据的仓库 2. 分类: (1)关系型数据库(SQL数据库) 基于关系模型的数据库管理系统 常见的关系型数 ...
替攀浮
2025-12-7 06:22
836
0
3
视野修炼-技术周刊第125期 | nano-banana
欢迎来到第 125 期的【视野修炼 - 技术周刊】,下面是本期的精选内容简介 来源:程序园用户自行投稿发布,如果侵权,请联系站长删除 免责声明:如果侵犯了您的权益,请联系站长,我们会及时删除侵权内容,谢谢合作! ...
裸历
2025-12-7 06:02
792
0
5
软件开发人员 赋能自身 的 能力前展和后延
背景及需求: 软件开发项目团队,通常包含PO,BA,架构师,开发,测试,运维等角色和人员,怎样提高开发人员的水平? 以提高开发质量和开发效率? 怎样从BA,架构师,测试,运维等人员哪里得到有益的反馈,以运用到开发实践和开发过程中 ...
那虻
2025-12-7 05:58
610
0
2
【稳定性】关于缩短MTTR的探索
一、什么是 MTTR ? 当系统出现系统故障时,我们需要通过一些指标来衡量故障的严重程度和影响范围。其中MTTR(Mean Time To Repair 名为_平均修复时间_)是一个非常重要的指标,它可以帮助我们了解修复系统所需的平均时间。花费太长时间来 ...
汹萃热
2025-12-7 05:58
718
0
2
Spring AI 代码分析(二)--Model 领域
Spring AI Model 领域划分分析 请关注微信公众号:阿呆-bot 1. 工程结构概览 spring-ai-model 是 Spring AI 的核心抽象模块,它定义了所有 AI 模型能力的统一接口。从 DDD(领域驱动设计)的角度来看,这个模块清晰地划分了不同的领域 ...
皮仪芳
2025-12-7 05:31
700
0
2
fepk文件格式说明
1 卫星影像金字塔分块原理说明 通常我们在工作中使用的卫星影像数据,轻则几百M,重则几百个G甚至上TB级。影像数据太大,是大家经常会遇到的一个问题,尤其是想下载一个省以上数据的时候该问题尤为突出。那么该问题是否有一个比 ...
港髁
2025-12-7 05:25
966
0
3
如何根据自己的开发板型号下载和配置交叉编译链
V1.0 2024年6月17日 发布于博客园 目录 目录 [*] [*]目录 [*]基本概念 [*]本地编译 [*]交叉编译 [*]如何选择编译器 [*]目标芯片架构 [*]大小端 [*]目标操作系统 [*]C标准库类型 [*]应用二进制接口 [*]浮点模式 [*]编译器版本号 [ ...
啪炽
2025-12-7 05:08
1004
0
2
Android 笔记——Android 项目结构介绍
翳舀
2025-12-7 05:06
81
0
4
WindowsPE文件格式入门08.导出表
蔬陶
2025-12-7 05:06
361
0
2
Delphi 动态数组利器:TList 与 TList<T> 完全指南
Delphi 动态数组利器:TList 与 TList 完全指南 1. 前言 在 Delphi 开发中,动态数组是高频使用的数据结构。传统 TList 和现代泛型 TList 各有优势,但如何选择?本文将从基本用法、性能对比到实际示例,带你全面掌握这两种列表的用法 ...
富账慕
2025-12-7 04:58
632
0
2
深入理解计算机系统-学习笔记02
第2章 信息的表示和处理 上述这段代码是书中的一部分。 [*]size_t:无符号整形,在32位系统上占4个字节,是unsigned int;在64位系统上占8个字节,是Unsigned long。 [*]%.2x:输出十六进制,宽度至少为两位。 这段程序的意思是,打印程 ...
宛蛲
2025-12-7 04:26
590
0
3
子母钟系统,安徽京准助力高考精准时间
子母钟系统,安徽京准助力高考精准时间 子母钟系统,安徽京准助力高考精准时间 京准电子科技官微——ahjzsz 【摘要】子母钟系统又叫网络时钟系统是校园网络中一个重要的精准计时系统,随着网络的普及,许多校园都建了自己的校园专网, ...
命煦砌
2025-12-7 04:24
1053
0
5
下一页 »
1 ...
283
284
285
286
287
288
289
290
... 385
/ 385 页
下一页
返 回
快速发帖
还可输入
80
个字符
高级模式
B
Color
Image
Link
Quote
Code
Smilies
您需要登录后才可以发帖
登录
|
立即注册
本版积分规则
发表帖子
转播给听众
发帖
安全
收藏
7693
本版主题
0
收藏人数
板块介绍填写区域,请于后台编辑
财富榜{圆}
3934307807
991124
anyue1937
9994892
kk14977
6845357
4
xiangqian
638210
5
韶又彤
9997
6
宋子
9982
7
闰咄阅
9993
8
刎唇
9993
9
俞瑛瑶
9998
10
蓬森莉
9950
查看更多
社区公告
本月热榜
849
windows常见命令
768
京城亚南酒业上门回收白酒老酒名酒茅台五粮
483
2025年科研党必备!学术深度AI论文写作工具
776
回归基本功之pytorch学习笔记
620
DNA甲基化调控生物标志物及发病机制
176
副业营销(Side-Project Marketing
1008
剑指offer-41、和为S的连续正数序列
438
SpringCloud 常见面试题(三)
315
STM32按键扫描
719
ITR经典案例 | 燕千云携手汽车电子巨头,升
204
接私活必备!一款轻量级、前后端分离的 Jav
413
剑指offer-48、不使⽤加减乘除实现加法
179
2025年挖掘机行走轴承厂家推荐 工程机械轴
243
从20行代码理解HTTP服务器:用原始Socket揭
975
NeurIPS 2025 | 浙大、浙工大等团队提出LRM
41
读智能新物种02合作伙伴(下)
574
推荐一种手动设置异步线程等待机制的解决方
47
读社会工程:防范钓鱼欺诈(卷3)05读后总
879
一个表示金额的数字是 100000000L,这是多
313
人工智能:无需复杂配置!Gemini 3 国内使