登录
/
注册
首页
论坛
其它
首页
科技
业界
安全
程序
广播
Follow
关于
导读
排行榜
资讯
发帖说明
登录
/
注册
账号
自动登录
找回密码
密码
登录
立即注册
搜索
搜索
关闭
CSDN热搜
程序园
精品问答
技术交流
资源下载
本版
帖子
用户
软件
问答
教程
代码
写记录
写博客
小组
VIP申请
VIP网盘
网盘
联系我们
发帖说明
道具
勋章
任务
淘帖
动态
分享
留言板
导读
设置
我的收藏
退出
腾讯QQ
微信登录
社区
›
业界区
›
安全
安全
今日:
520
|
主题:
7595
收藏本版
(
0
)
推荐主题
读商战数据挖掘:你需要了解的数据科学与分析思维03数据挖掘流程
剑指offer-27、字符串的排列
计算机组成原理—概述
时序数据库 Apache IoTDB 毕业五周年,“对暗号”获取你的蛇年 T 恤!
数据库安全实战:访问控制与行级权限管理
MariaDB 和 GreatSQL 性能差异背后的真相
Keepalived 的高可用配置与使用
Docker Swarm 集群搭建
【Linux】grub命令行引导进入windows系统
安全访问,打造纯净安全的鸿蒙版小红书图库访问体验
荒野猎手出击!启明智显ZX7981PO:专治各种恶劣环境的5G插卡路由器
新窗
综合排序
最新主题
热门推荐
精选内容
SignTool 使用 SafeNet eToken 硬证书进行代码签名
根据CA/B联盟国际标准要求,从 2022 年 11 月 15 日起,即使是 OV 代码签名证书,也需要将私钥存储在FIPS140-2 Level2、Common Criteria EAL4级以上或者同等认证级别的硬件,如 USB 令牌、硬件安全模块 HSM 等。原本之前只有 EV 证书才有 ...
骆贵
3 天前
835
0
7
日常开发方案设计指北
互联网公司管理研发流程,常常使用TAPD一类的敏捷工具。一个需求从提出到上线要经历至少七个流程: [*]1)需求评审:产品经理给出需求文档,邀请技术参与需求评审,目的是扫清需求疑点,排除无法实现的需求。 [*]2)技术评审:技术人员 ...
剧拧并
3 天前
432
0
8
RTX4090双卡本地布署QwenImage模型并生成OpenAI API
一,#本机环境检查 执行nvidia-smi,查看右上角。验证显卡驱动已安装最高支持的版本。 #在调试时,为了实时观察GPU利用率,一般新开一个命令窗口,执行以下命令,一秒刷新一次。 执行nvcc -V验证cuda 执行conda --version验证conda版 ...
康器
3 天前
568
0
1
002.Gitlab基础使用
gitlab基础使用 设置语言 gitlab社区版同样支持直接配置为简体中文,可能适配率暂不支持100% 。 点击头像,Preferences——>Preferences——>Localization 。 Language设置为简体中文,save changes。 使用介绍 gitlab的基础应用主要 ...
账暴
3 天前
433
0
3
读数据质量管理:数据可靠性与数据质量问题解决之道11根因分析
1. 解决大规模数据质量问题 1.1. 为关键的数据管道制定一个事件管理计划 1.2. 使用异常检测作为大规模事件检测方案的一部分 1.3. 在事件发生时,进行全面的根因分析与影响分析 1.4. 通过测试、持续集成/持续部署、数据可观测性与 ...
判涔
3 天前
75
0
4
如何免费旋转PDF?一款强大的工具推荐!
前言 大家好,我是小徐啊。我们在开发Java应用的时候,经常是需要和PDF来一起使用的。这极大地帮助我们提高了开发的效率。今天,小徐要来介绍下一款强大的PDF编辑器,帮助我们旋转PDF页面,一起来看看吧!如何免费旋转PDF?一款强大的工 ...
訾懵
3 天前
1210
0
7
长连接网关技术专题(十二):大模型时代多模型AI网关的架构设计与实现
本文来自哔哩哔哩通用技术团队分享,下文进行了排版优化和修订。 1、引言 随着 AI 技术快速发展,业务对 AI 能力的渴求日益增长。当 AI 服务面对处理大规模请求和高并发流量时,AI 网关从中扮演着至关重要的角色。AI 服务通常涉及大量的 ...
予捻
3 天前
118
0
4
leetcode每日一题:最少翻转操作数
题目 2612. 最少翻转操作数 给你一个整数 n 和一个在范围 [0, n - 1] 以内的整数 p ,它们表示一个长度为 n 且下标从 0 开始的数组 arr ,数组中除了下标为 p 处是 1 以外,其他所有数都是 0 。 同时给你一个整数数组 banned ,它包含 ...
左丘雅秀
3 天前
299
0
5
性能优化与调优:全面解析数据库索引
title: 性能优化与调优:全面解析数据库索引 date: 2025/2/13 updated: 2025/2/13 author: cmdragon excerpt: 数据库是现代应用程序的核心组件之一,其性能直接影响到整个系统的响应速度和用户体验。为了提升数据库的性能,优化查询是 ...
拙因
3 天前
577
0
3
[rCore学习笔记 029] 动态内存分配器实现-以buddy_system_allocator源码为例
在上一部分,我们讲了动态内存分配器的原理是维护一个堆,而且是实现各种连续内存分配方法. 但是上一部分是直接通过引用了buddy_system_allocator来解决的问题. 那么对于内存分配算法有兴趣的我,还是决定看一下源码,总之人是咸鱼但是还是需 ...
黎瑞芝
3 天前
967
0
1
比较LLM的function calling,Agent 和MCP
比较 补充说明: [*]MCP 与 Function Calling 的关系 MCP 可视为 Function Calling 的扩展协议,通过标准化接口解耦工具调用与具体 LLM,解决跨平台和动态上下文问题 [*]实现逻辑 [*]MCP:采用客户端-服务器架构,通过MCP Serv ...
全愉婉
3 天前
631
0
6
读大语言模型10人工智能进化
1. 人工智能进化 1.1. 2023年,人工智能迎来了一个重大突破的里程碑年份 [*]1.1.1. 大语言模型的能力不断增强,不仅改变了人机交互模式,还开启了机器之间的互动可能 1.2. 20世纪60年代,人工智能研究者追求的目标是通过基于直觉 ...
扫恢怯
3 天前
178
0
5
使用GOFS实现文件同步功能
在多个设备之间文件通过网络进行同步和备份, 这是一个基本需求. gofs开源项目会是一个命令行文件同步工具的优质选择. 如果你需要一个带有图形界面的工具, 那么我想syncthing才是最好的选择. gofs项目介绍 基于Golang开发的一款开箱即用 ...
讥慰捷
3 天前
485
0
5
Android 笔记——Android 项目结构介绍
裸历
3 天前
71
0
5
认识嵌入式开发需要的设备
认识嵌入式开发需要的设备 开发板 Arduino [*]用于快速原型设计和学习嵌入式系统基础 树莓派 [*]用于学习Linux嵌入式系统和复杂应用开发 STM32开发板 [*]用于学习ARM Cortex-M系列微控制器的开发 ESP32开发板 [*]用于学习W ...
茅香馨
3 天前
139
0
5
我当年找工作时,要是看到这个该多好。。
大家好,我是程序员鱼皮,最近是招聘爆季 —— 春招 / 实习 / 社招机会都多了不少。为了帮大家更快找到工作,我花了 2 周的时间怒肝了一套《鱼皮的保姆级求职指南》,从岗位选择 => 投递简历 => 简历写法 => 笔试经验 => 面试技巧 => Off ...
任佳湍
3 天前
82
0
5
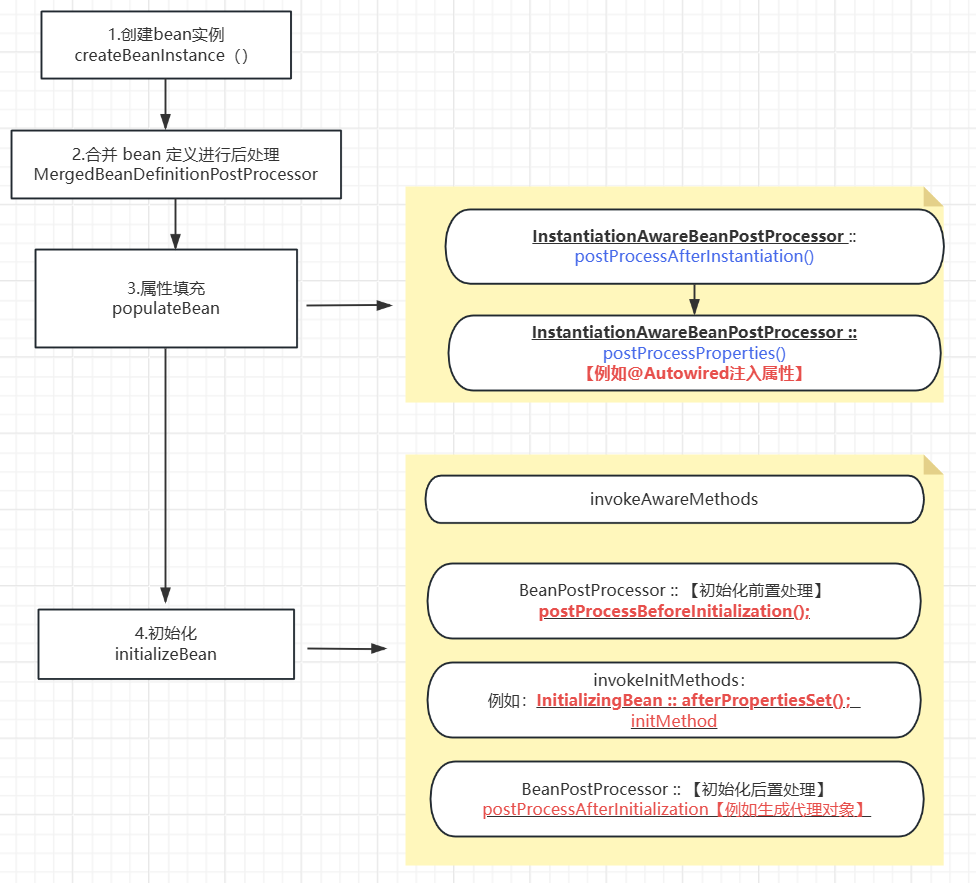
spring详解-bean生命周期
Bean生命周期 在经过三篇文章的分析过后,我们对Spring容器的创建过程有了一个大致的认识: 文章一: SpringBoot启动run方法分析: https://blog.csdn.net/okok__TXF/article/details/147009731 SpringBoot-run方法分析 文章二: Spring ...
蚬蕞遂
3 天前
341
0
4
《vue实现动态生成并导出world功能》
1. 安装需要的插件并引入 2. 工具utils中新建 exportFile.js 文件,用于将图片转换为base64格式 3.引入 exportFile中的函数 4.设置.docx模板文件,位置放在public文件下 数组使用{#data}{/data}包裹起来 展示的字段使用{item} 图片赋值 ...
龙骋唧
3 天前
488
0
1
面向故障处理的可观测性体系建设
笔者从 12 年开始入行,从事 DevOps 研发工作,做过部署系统、监控系统、可观测性相关产品,也做过 SRE 一线和管理工作,对于可观测性的理解和实践,有一些小小的见解,利用本文和大家做一个探讨分享。本文主要内容包括: [*]可观测性在 ...
祝娜娜
3 天前
895
0
4
ZYNQ 7000系列、双核ARM、PCIe2.0、SFPX2,性能强悍,资料丰富!
【新品发布】正点原子ZYNQ7015开发板发布!ZYNQ 7000系列、双核ARM、PCIe2.0、SFPX2,性能强悍,资料丰富! 正点原子Z15 ZYNQ开发板,搭载Xilinx Zynq7000系列芯片,核心板主控芯片的型号是XC7Z015CLG485-2。开发板由核心板+底板组成, ...
讥慰捷
3 天前
863
0
8
下一页 »
1 ...
103
104
105
106
107
108
109
110
... 380
/ 380 页
下一页
返 回
快速发帖
还可输入
80
个字符
高级模式
B
Color
Image
Link
Quote
Code
Smilies
您需要登录后才可以发帖
登录
|
立即注册
本版积分规则
发表帖子
转播给听众
发帖
安全
收藏
7595
本版主题
0
收藏人数
板块介绍填写区域,请于后台编辑
财富榜{圆}
3934307807
991124
anyue1937
9994893
kk14977
6845358
4
xiangqian
638210
5
韶又彤
9997
6
宋子
9983
7
闰咄阅
9993
8
刎唇
9993
9
俞瑛瑶
9998
10
蓬森莉
9951
查看更多
社区公告
本月热榜
843
windows常见命令
758
京城亚南酒业上门回收白酒老酒名酒茅台五粮
651
电视盒子 E900V22C Armbian Linux 安装与卸
713
ITR经典案例 | 燕千云携手汽车电子巨头,升
973
NeurIPS 2025 | 浙大、浙工大等团队提出LRM
40
读智能新物种02合作伙伴(下)
572
推荐一种手动设置异步线程等待机制的解决方
879
一个表示金额的数字是 100000000L,这是多
615
DNA甲基化调控生物标志物及发病机制
174
副业营销(Side-Project Marketing
311
人工智能:无需复杂配置!Gemini 3 国内使
481
2025年科研党必备!学术深度AI论文写作工具
1002
剑指offer-41、和为S的连续正数序列
437
SpringCloud 常见面试题(三)
312
STM32按键扫描
411
【新品】H7-TOOL的250M示波器模组性能系统
239
BCD损坏(0xc000000f), 0xc0000255, 0xc00
242
2025企业级ITSM产品推荐:年度IT服务管理升
750
Debian 12/13可用的华宇拼音输入法
487
Go语言实现GoF设计模式:适配器模式
浏览过的版块
业界