登录
/
注册
首页
论坛
其它
首页
科技
业界
安全
程序
广播
Follow
关于
导读
排行榜
资讯
发帖说明
登录
/
注册
账号
自动登录
找回密码
密码
登录
立即注册
搜索
搜索
关闭
CSDN热搜
程序园
精品问答
技术交流
资源下载
本版
帖子
用户
软件
问答
教程
代码
写记录
写博客
小组
VIP申请
VIP网盘
网盘
联系我们
发帖说明
道具
勋章
任务
淘帖
动态
分享
留言板
导读
设置
我的收藏
退出
腾讯QQ
微信登录
社区
›
业界区
›
业界
业界
今日:
556
|
主题:
10847
收藏本版
(
0
)
推荐主题
应急响应-日志分析
当自己真的发布一款产品
HEIF:更高质量、更小体积,开启 HarmonyOS 图像新体验
阿里巴巴为什么禁止超过3张表join?
Claude Code 官方内部团队最佳实践!
hot100之数组
开发的设计和重构,为开发效率服务
Windows桌面应用自动更新解决方案SharpUpdater5发布
历劫波,明真我——Debug Commune
用上了 Claude Code,才发现 Cursor 和 Gemini Cli 都是弱智
我和AI不得不说的故事:现在是最好的时代也是最坏的时代
新窗
综合排序
最新主题
热门推荐
精选内容
k8s-应用部署和组件及常用命令(2)
1、相关组件介绍: node是k8s的集群节点,和实际的机器对应 pod是应用容器,不同的应用部署在不同的pod中,k8s协调资源,将pod部署到集群中的node节点上(非master节点)。 同时pod又是挂在namespace下面的,命名空间之间互相隔离。 pau ...
兜蛇
前天 16:53
117
0
5
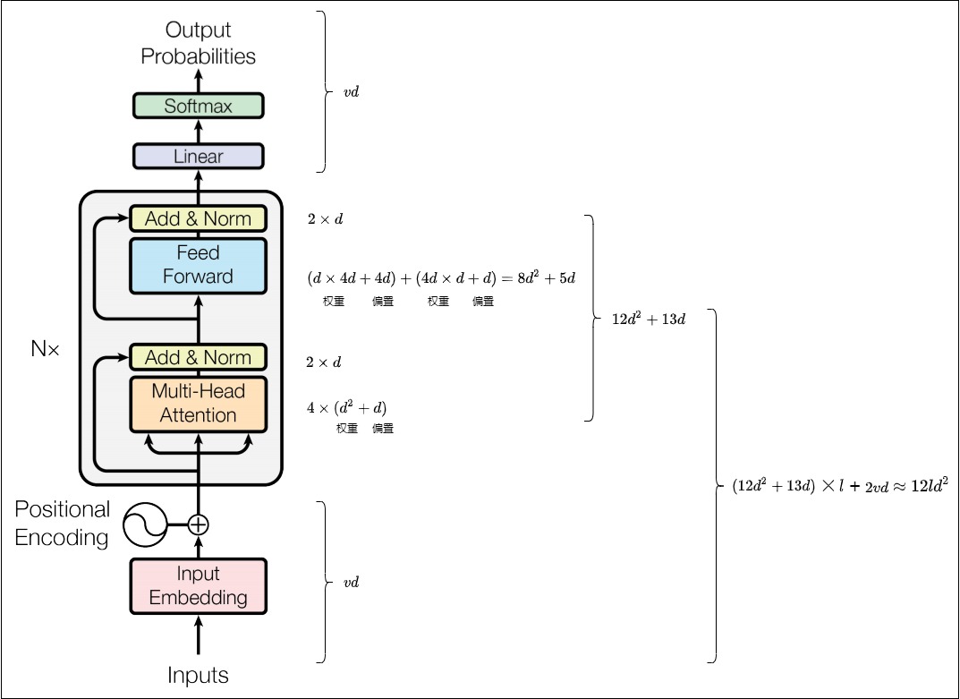
探秘Transformer系列之(16)--- 资源占用
探秘Transformer系列之(16)--- 资源占用 目录 [*]探秘Transformer系列之(16)--- 资源占用 [*]文章总表 [*]0x00 概述 [*]0x01 背景知识 [*]1.1 数据类型 [*]1.2 进制&换算 [*]数字进制 [*]存储度量 [*]换算 [*]1.3 参数显存占 ...
捐催制
前天 16:39
135
0
3
vxe-modal 实现窗口最大化与最小化
vxe-modal 实现窗口最大化与最小化 官网:https://vxeui.com https://gitee.com/x-extends/vxe-pc-ui 来源:程序园用户自行投稿发布,如果侵权,请联系站长删除 免责声明:如果侵犯了您的权益,请联系站长,我们会及时删除侵权内容,谢 ...
济曝喊
前天 16:39
202
0
6
分享5款开源、美观的 WinForm UI 控件库
前言 今天大姚给大家分享5款开源、美观的 WinForm UI 控件库,助力让我们的 WinForm 应用更好看。 WinForm WinForm是一个传统的桌面应用程序框架,它基于 Windows 操作系统的原生控件和窗体。通过简单易用的 API,开发者可以快速构建基 ...
讲怔
前天 16:37
1001
0
4
深入解析Tomcat类加载器:为何及如何打破Java双亲委派模型
引言:Java类加载的"家规"与现实需求 在Java世界中,类加载器的双亲委派模型就像一套严格的"家规",规定了类加载的层级秩序。这套机制保证了Java核心库的安全性和稳定性,但在复杂的现实应用场景中,有时却显得力不从心。本文将通过深入 ...
愆蟠唉
前天 16:35
956
0
6
关于 VS2010 中 ASP.NET MVC2 网站编译任务的几个问题
当你创建了一个 ASP.NET MVC2 的网站应用程序的时候,如果你使用文本方式打开项目文件看一看,就会发现一个有趣的配置选项 这个选项启用延后的 aspnet_compiler 创建任务,aspnet_compiler程序负责在设计期间编译你的 aspx ...
锄淫鲷
前天 16:33
170
0
3
.NET周刊【5月第4期 2025-05-25】
国内文章 .NET 的全新低延时高吞吐自适应 GC - Satori GC https://www.cnblogs.com/hez2010/p/18889954/the-new-satori-gc-for-dotnet 该文章深入探讨了C#中的垃圾回收(GC)机制,尤其是STW问题。GC自动管理内存,但需要暂停程序以清理 ...
米嘉怡
前天 16:33
126
0
8
使用VHF框架实现一个虚拟HID键盘
前几天我通过改造微软的vhidmini2这个驱动示例,写了一个umdf的虚拟hid键盘,然后我发现,微软还提供了一个叫Virtual Hid Framework(VHF)的框架,专门用来实现虚拟hid设备,在kmdf和umdf上都支持(文档这么说的),所以就想着用VHF来重 ...
姥恫
前天 16:30
1030
0
4
《数据资产管理核心技术与应用》读书笔记- 第六章-数据监控与告警(一)
《数据资产管理核心技术与应用》是清华大学出版社出版的一本图书,全书共分10章,第1章主要让读者认识数据资产,了解数据资产相关的基础概念,以及数据资产的发展情况。第2~8章主要介绍大数据时代数据资产管理所涉及的核心技术,内容包 ...
涅牵
前天 16:28
133
0
2
系统设计-经典场景电商业务之下单
系统设计-经典场景电商业务之下单 上图我们看到,针对电商系统的架构设计考虑点,提到了许多重要的方面。以下是对每个关注点的详细描述: 1. **API网关**: API网关作为系统的入口,负责将客户端的请求转发给后端服务。它可以集中 ...
普料飕
前天 16:24
534
0
5
把 Java WebApi 快速转为 Mcp-Server(使用 Solon AI MCP)
solon-ai-mcp,提供了各种 mcp 相关能力,支持 java8, java11, java17, java21, java24 。是 solon-ai 项目的重要组成部分,也可以嵌入到 springboot2, springboot3, jfinal, vert.x 等项目中使用。 依赖包: 1、看一个简单的 web 控制器 ...
方方仪
前天 16:22
986
0
3
Uniapp简易使用canvas绘制分享海报
使用UniApp Canvas实现分享海报 一、分享海报 现在使用 Uniapp 中的 canvas 简单实现下商品的分享海报,附上二维码(这个可以附上各种信息例如分享绑定下单等关系),开箱即用。 [*]动态生成包含商品信息、用户二维码的分佣海报 [*]一 ...
摹熹
前天 16:22
529
0
5
开源开发者须知:欧盟《人工智能法案》对通用人工智能模型的最新要求
站竣凰
前天 16:22
47
0
2
语义ID论文精读《Better Generalization with Semantic IDs:
语义ID论文精读《Better Generalization with Semantic IDs: A Case Study in Ranking for Recommendations》 大家好,接下来我将为大家系统性地梳理语义ID在推荐领域的两大主流技术路线相关论文,在此之前我先给出我目前关于语义id方面 ...
何玲
前天 16:22
795
0
5
Git仓库迁移实操(附批量迁移脚本)
最近公司组织架构调整,整个组换到新部门,需要将原来组内的项目代码,全部迁移到新的 group 中去(公司用的 gitlab 服务器),要求保留所有的提交记录、分支和标签。 我当然知道 Gitlab 本身是支持创建仓库时通过链接导入的,但前提是管理 ...
柏雅云
前天 16:20
953
0
4
命令行神器 The Fuck,敲错命令的后悔药
大家好,我是 Immerse,一名独立开发者、内容创作者、AGI 实践者。 [*]关注公众号:#沉浸式趣谈,获取最新文章(更多内容只在公众号更新) [*]个人网站:https://yaolifeng.com 也同步更新。 [*]转载请在文章开头注明出处和版权信息。 我 ...
劳暄美
前天 16:20
961
0
3
Nuxt.js 应用中的 render:island 事件钩子
title: Nuxt.js 应用中的 render:island 事件钩子 date: 2024/12/1 updated: 2024/12/1 author: cmdragon excerpt: 在 Nuxt.js 中,render:island 钩子允许开发者在构建“岛屿”HTML之前进行处理和修改。此钩子为实现复杂的客户端交互 ...
颓哀
前天 16:16
812
0
5
快速了解Linux中的lsmod命令
1、概述 在Linux世界中,内核模块就像是系统的“即插即用”组件,它们允许内核在运行时动态扩展功能,而无需重新启动计算机。无论是硬盘驱动、网络协议还是显卡驱动,都常常以模块形式存在。那么,如何查看当前有哪些模块正在运行呢?答 ...
处匈跑
前天 16:16
327
0
3
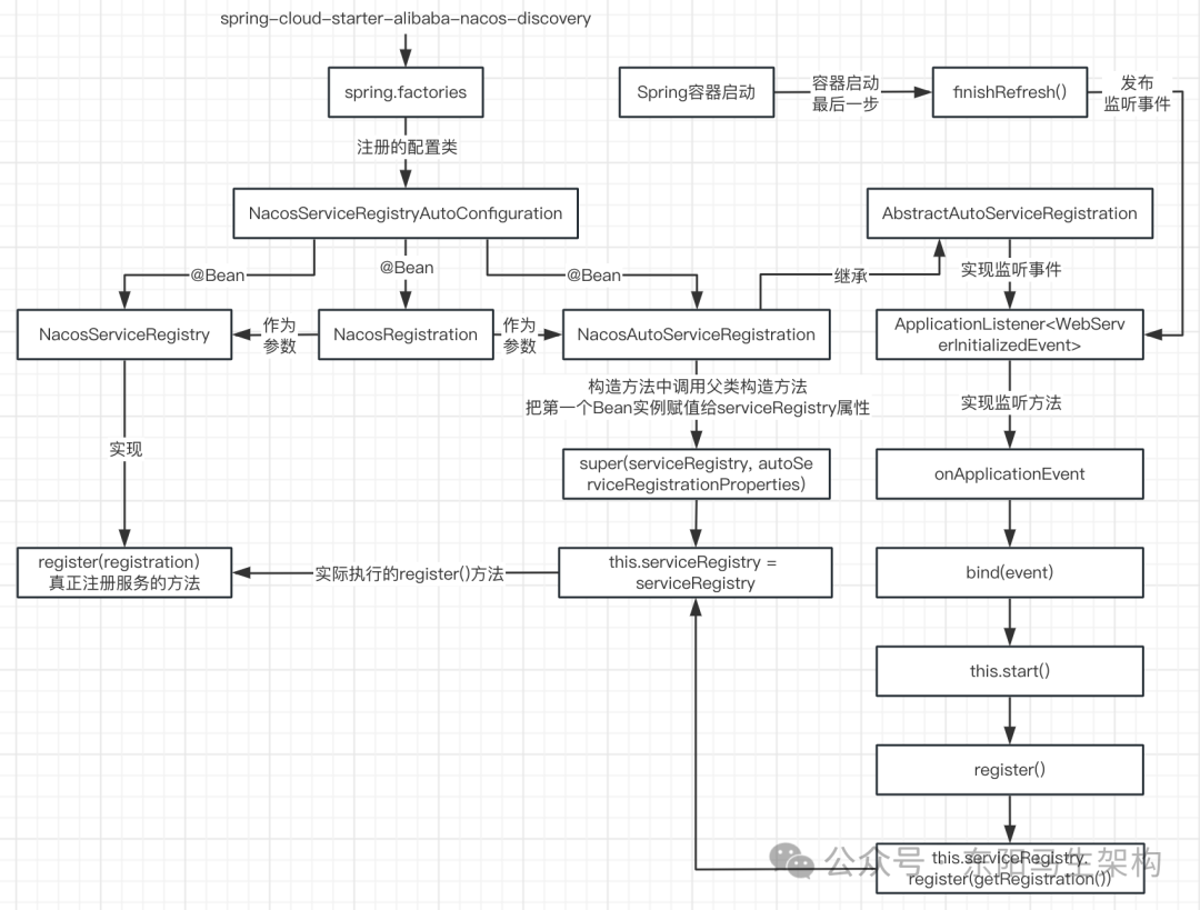
Nacos源码—1.Nacos服务注册发现分析一
大纲 1.客户端如何发起服务注册 + 发送服务心跳 2.服务端如何处理客户端的服务注册请求 3.注册服务—如何实现高并发支撑上百万服务注册 4.内存注册表—如何处理注册表的高并发读写冲突 1.客户端如何发起服务注册 + 发送服务心跳 (1)Na ...
圉棺
前天 16:16
824
0
7
解码IP协议号:网络世界的“货物运单”
引言:网络数据包的“身份标识” 当我们谈论网络通信时,常会提到IP地址和端口号。但在这两者之间,还有一个更为基础、至关重要的概念——IP协议号。它隐藏在每个IP数据包的头部,如同快递包裹上的“内件品名”,默默决定着数据包的最终 ...
电棘缣
前天 16:14
662
0
0
下一页 »
1 ...
82
83
84
85
86
87
88
89
90
... 543
/ 543 页
下一页
返 回
快速发帖
还可输入
80
个字符
高级模式
B
Color
Image
Link
Quote
Code
Smilies
您需要登录后才可以发帖
登录
|
立即注册
本版积分规则
发表帖子
转播给听众
发帖
业界
收藏
10847
本版主题
0
收藏人数
板块介绍填写区域,请于后台编辑
财富榜{圆}
3934307807
991124
anyue1937
9994893
kk14977
6845358
4
xiangqian
638210
5
韶又彤
9997
6
宋子
9982
7
闰咄阅
9993
8
刎唇
9993
9
俞瑛瑶
9998
10
蓬森莉
9951
查看更多
社区公告
本月热榜
1005
精读 GitHub - servo 浏览器(一)
562
GPUStack v2:推理加速释放算力潜能,开源
366
小白也能看懂的RLHF:基础篇
375
前端跨标签页通信方案(下)
820
Java初尝试:电梯调度迭代开发
229
痞子衡嵌入式:i.MXRT中FlexSPI外设速度上
916
Spring Security 鉴权流程与过滤器链深度剖
166
AWTK上使用Signal/Slot解决多页面同步的问
414
APEX实战第6篇:APEX 如何接入业务数据库用
1020
基于DeepSeek-R1 15b微调训练自主的领域大
723
基于LangGraph开发复杂智能体学习一则
899
有用的包 #Python
396
对于原型、原型链和继承的理解
311
.NET周刊【11月第2期 2025-11-09】
359
每周读书与学习->JMeter性能测试脚本编写实
154
Flask入门:轻松掌握API路由定义
374
信竞回忆录
286
国产化Excel开发组件Spire.XLS教程:使用Py
623
宇树 Qmini 双足机器人训练个人经验总结
244
[源码系列:手写Spring] AOP第二节:JDK动