登录
/
注册
首页
论坛
其它
首页
科技
业界
安全
程序
广播
Follow
关于
导读
排行榜
资讯
发帖说明
登录
/
注册
账号
自动登录
找回密码
密码
登录
立即注册
搜索
搜索
关闭
CSDN热搜
程序园
精品问答
技术交流
资源下载
本版
帖子
用户
软件
问答
教程
代码
写记录
写博客
小组
VIP申请
VIP网盘
网盘
联系我们
发帖说明
道具
勋章
任务
淘帖
动态
分享
留言板
导读
设置
我的收藏
退出
腾讯QQ
微信登录
社区
›
业界区
›
业界
业界
今日:
856
|
主题:
10933
收藏本版
(
0
)
推荐主题
应急响应-日志分析
当自己真的发布一款产品
用上了 Claude Code,才发现 Cursor 和 Gemini Cli 都是弱智
HEIF:更高质量、更小体积,开启 HarmonyOS 图像新体验
基于算法配对的电子管特性图示仪
阿里巴巴为什么禁止超过3张表join?
Claude Code 官方内部团队最佳实践!
hot100之数组
开发的设计和重构,为开发效率服务
Windows桌面应用自动更新解决方案SharpUpdater5发布
精读 GitHub - servo 浏览器(一)
新窗
综合排序
最新主题
热门推荐
精选内容
使用无代码/低代码平台进行开发的 5 大挑战
近年来,越来越多的开发者会选择使用无代码/低代码平台进行业务系统的开发。原因很简单:不用从零开始研发一整套系统,并且有易用的模板和可视化的操作界面,大大减少了业务开发的难度和所需时间。 然而,真正尝试过的开发者会发现,无代 ...
虹姥
2025-12-11 03:07
65
0
5
PHP serialize 序列化完全指南
PHP serialize 序列化完全指南 介绍 如果你和我一样,第一次在 PHP 中看到序列化字符串时会觉得很困惑。我当时在做一个 Laravel 项目,想搞清楚将任务推送到队列时到底发生了什么。我发现一些数据被序列化了,但不知道为什么以及怎么工 ...
士沌
2025-12-11 03:07
529
0
6
关于System.String的几个认识
1.String分配了之后就无法更改? 下面的代码会造成编译错误: string s = "hello"; s[0]='a'; 会造成: Error 3 Property or indexer 'string.this' cannot be assigned to -- it is read onl ...
呵烘稿
2025-12-11 03:05
1018
0
3
WPF/Silverlight的数据绑定设计的真糟糕
WPF/Silverlight的数据绑定体系设计的真糟糕,几乎每用一次就要在心中骂一次,不知道是哪个家伙设计的,就像Asp.Net中的ViewState一样,拙劣得很: (1)很难用,一些常见的简单场合使用起来很麻烦; (2)想整个搞清楚很杀脑细胞, ...
祖娅曦
2025-12-11 03:05
360
0
3
C++ 三之法则、五之法则和零之法则
1、三之法则 如果一个类需要显式定义以下三个特殊成员函数中的任意一个,通常需要同时定义全部三个: [*]析构函数(Destructor):释放资源(如 delete 动态内存)。 [*]拷贝构造函数(Copy Constructor):定义深拷贝逻辑,避免多个对 ...
寿爹座
2025-12-11 03:05
213
0
3
零成本个人公网网站搭建全流程(服务器搭建+内网穿透+绑定域名)
零成本个人公网网站搭建全流程(服务器搭建+内网穿透+绑定域名) 导言: 一个基础的网站由三部分构成: 1、公网域名 2、网页内容(html前端) 3、网站服务器(处理访问请求,返回数据的后端的运行环境) 例如百度网站 可以直观看到的 ...
敖雨燕
2025-12-11 03:05
830
0
1
AWS EKS部署Prometheus和Grafana
一、创建Prometheus工作区 1.创建工作区 为了可以把Prometheus数据写入到AWS managed Prometheus,需要先在AWS Prometheus控制台中创建工作区 2.保存工作区配置 点击AWS Prometheus工作区ID进入详情,将提取/收集 中的配置保存为prome ...
里豳朝
2025-12-11 03:05
156
0
3
模板模式
模板模式的定义 其定义如下: Define the skeleton of an algorithm in an operation,deferring some steps to subclasses.Template Method lets subclasses redefine certain steps of an algorithm without changing the algorithm's ...
勺缓曜
2025-12-11 03:05
1132
0
3
对《30个提高Web程序执行效率的好经验》的理解
阅读了博客园发布的IT文章《30个提高Web程序执行效率的好经验》,这30条准则对我们web开发是非常有用的,不过大家可能对其中的一些准则是知其然而不知其所以然。 下面是我对这些准则的理解和分析,有些有关JS性能的准则,我也测试了它们 ...
骆贵
2025-12-11 03:05
306
0
3
如何用 vxe-table 实现单元格内容格式化金额,千位分隔符,负数显示红色
如何用 vxe-table 实现单元格内容格式化金额,千位分隔符,负数显示红色 查看官网:https://vxetable.cn gitbub:https://github.com/x-extends/vxe-table gitee:https://gitee.com/x-extends/vxe-table 在 vxe-table 配置格式化金额非 ...
糙昧邵
2025-12-11 03:05
385
0
2
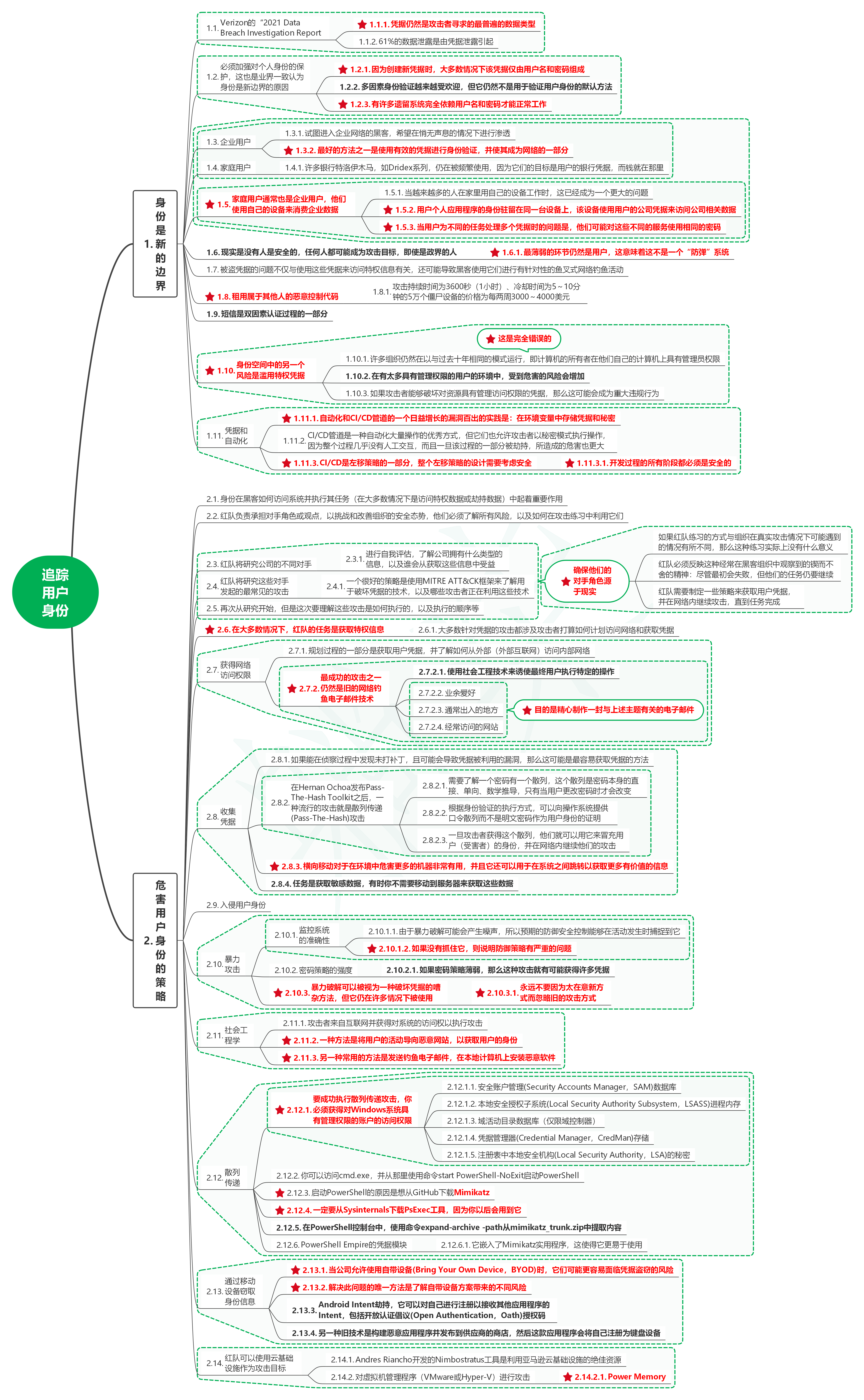
读红蓝攻防:技术与策略16追踪用户身份
1. 身份是新的边界 1.1. Verizon的“2021 Data Breach Investigation Report [*]1.1.1. 凭据仍然是攻击者寻求的最普遍的数据类型 [*]1.1.2. 61%的数据泄露是由凭据泄露引起 1.2. 必须加强对个人身份的保护,这也是业界一致认为身 ...
碛物
2025-12-11 03:01
91
0
4
新知识get,vue3是如何实现在style中使用响应式变量?
前言 vue2的时候想必大家有遇到需要在style模块中访问script模块中的响应式变量,为此我们不得不使用css变量去实现。现在vue3已经内置了这个功能啦,可以在style中使用v-bind指令绑定script模块中的响应式变量,这篇文章我们来讲讲vue是 ...
昝梓菱
2025-12-11 03:01
613
0
6
说说程序员、博客、论坛及个人专业相关知识的提高
我是今年5月才开的博客,至今才3个月不到,和许多人比起来算是刚刚起步的,在这3个月不到的时间我写了30篇文章(包括本篇),虽然写的不多,但是除了转载的、游戏的文章,其他专业方面的文章都是我在日常工作中遇到的问题总结 ...
郗燕岚
2025-12-11 02:59
1124
0
3
Apipost 的AI功能真的还不错啊!建议后端开发和测试人员了解
在 API 开发与测试过程中,最让后端开发和测试头疼的不是写复杂算法,而是那些 "不得不做却又毫无成就感" 的重复性工作:参数命名、脚本编写、断言构建、文档完善……这些琐碎而关键的环节虽然不复杂,但却极其耗时,且容易因疏忽导致质 ...
懵诬哇
2025-12-11 02:59
386
0
3
干翻 Typora!MilkUp:完全免费的桌面端 Markdown 编辑器!
不知道大家平时写 markdown 都是用什么软件呢?是多端同步的印象笔记?还是 vscode 内置编辑器?还是大名鼎鼎的 typora?你不会用记事本在写 markdown 吧? 不过据说微软已经把记事本集成了 markdown 功能,详情戳:https://blogs.window ...
坡琨
2025-12-11 02:59
868
0
3
设计模式之状态模式(三分钟学会一个设计模式)
状态模式(State Pattern)的定义是这样的:类的行为是基于它的状态改变的。 注意这里的状态不是狭义的指对象维护了一个“状态”字段,我们传入了不同的枚举值,对象整体的表现行为(对外方法)就改变了。 而是指内部的(任意)字段如果 ...
忿惺噱
2025-12-11 02:57
303
0
2
【GitHub每日速递 250917】69k 星标!这个 MCP 服务器大集合,竟能解锁 AI 无限可能?
原文:【GitHub每日速递 250917】69k 星标!这个 MCP 服务器大集合,竟能解锁 AI 无限可能? 爆火!garak——大语言模型漏洞扫描神器全揭秘 garak 是一个用于检测大语言模型漏洞的扫描工具。简单讲,它能自动发现AI模型中的安全弱点和 ...
兜蛇
2025-12-11 02:55
650
0
7
理解 C# 中的各类指针
目录 [*]前言 [*]对象引用(Object Reference) [*]指针(Pointer) [*]指针的声明和使用 [*]指针可以指向的位置 [*]可以声明指针的位置 [*]指向值类型变量的指针 [*]指向对象引用的指针 [*]指向 GC Heap 的指针 [*]指向数组元素的指针 ...
掳诚
2025-12-11 02:50
1064
0
5
OpenHarmony 开源鸿蒙北向开发——hdc工具安装
hdc(OpenHarmony Device Connector)是为开发人员提供的用于设备连接调试的命令行工具,该工具需支持部署在 Windows/Linux/Mac 等系统上与 OpenHarmony 设备(或模拟器)进行连接调试通信。简单来讲,hdc 是 OpenHarmony 提供的用于 ...
滕佩杉
2025-12-11 02:46
243
0
2
Python 潮流周刊#102:微软裁员 Faster CPython 团队(摘要)
本周刊由 Python猫 出品,精心筛选国内外的 250+ 信息源,为你挑选最值得分享的文章、教程、开源项目、软件工具、播客和视频、热门话题等内容。愿景:帮助所有读者精进 Python 技术,并增长职业和副业的收入。 分享了 12 篇文章,12 个开 ...
慷规扣
2025-12-11 02:46
1047
0
1
下一页 »
1 ...
353
354
355
356
357
358
359
360
... 547
/ 547 页
下一页
返 回
快速发帖
还可输入
80
个字符
高级模式
B
Color
Image
Link
Quote
Code
Smilies
您需要登录后才可以发帖
登录
|
立即注册
本版积分规则
发表帖子
转播给听众
发帖
业界
收藏
10933
本版主题
0
收藏人数
板块介绍填写区域,请于后台编辑
财富榜{圆}
3934307807
991124
anyue1937
9994892
kk14977
6845357
4
xiangqian
638210
5
韶又彤
9997
6
宋子
9982
7
闰咄阅
9993
8
刎唇
9993
9
俞瑛瑶
9998
10
蓬森莉
9950
查看更多
社区公告
本月热榜
1011
精读 GitHub - servo 浏览器(一)
826
Java初尝试:电梯调度迭代开发
562
GPUStack v2:推理加速释放算力潜能,开源
696
别再盲目地堆砌技术了!大部份大数据项目的
725
基于LangGraph开发复杂智能体学习一则
317
.NET周刊【11月第2期 2025-11-09】
233
痞子衡嵌入式:i.MXRT中FlexSPI外设速度上
916
Spring Security 鉴权流程与过滤器链深度剖
589
⚠️登录认证功能的成长过程:整体概述
168
AWTK上使用Signal/Slot解决多页面同步的问
418
APEX实战第6篇:APEX 如何接入业务数据库用
591
对标MinIO!全新一代分布式文件系统诞生!
612
YOLOv12/v11/v8/v5模型+Pyqt5界面+训练代码
577
vue-dawn-flow 低代码流程插件
462
华为开发者空间,让根技术开发触手可及
900
有用的包 #Python
398
对于原型、原型链和继承的理解
638
CSP-S2025做题记录
363
每周读书与学习->JMeter性能测试脚本编写实
158
Flask入门:轻松掌握API路由定义