登录
/
注册
首页
论坛
其它
首页
科技
业界
安全
程序
广播
Follow
关于
导读
排行榜
资讯
发帖说明
登录
/
注册
账号
自动登录
找回密码
密码
登录
立即注册
搜索
搜索
关闭
CSDN热搜
程序园
精品问答
技术交流
资源下载
本版
帖子
用户
软件
问答
教程
代码
写记录
写博客
小组
VIP申请
VIP网盘
网盘
联系我们
发帖说明
道具
勋章
任务
淘帖
动态
分享
留言板
导读
设置
我的收藏
退出
腾讯QQ
微信登录
社区
›
业界区
›
业界
业界
今日:
785
|
主题:
10933
收藏本版
(
0
)
推荐主题
应急响应-日志分析
当自己真的发布一款产品
用上了 Claude Code,才发现 Cursor 和 Gemini Cli 都是弱智
HEIF:更高质量、更小体积,开启 HarmonyOS 图像新体验
基于算法配对的电子管特性图示仪
阿里巴巴为什么禁止超过3张表join?
Claude Code 官方内部团队最佳实践!
hot100之数组
开发的设计和重构,为开发效率服务
Windows桌面应用自动更新解决方案SharpUpdater5发布
精读 GitHub - servo 浏览器(一)
新窗
综合排序
最新主题
热门推荐
精选内容
文本语音互相转换系统设计
title: 文本语音互相转换系统设计 date: 2024/4/24 21:26:15 updated: 2024/4/24 21:26:15 tags: [*]需求分析 [*]模块化设计 [*]性能优化 [*]系统安全 [*]智能化 [*]跨平台 [*]区块链 第一部分:导论 第一章:背景与意义 文本语音互 ...
骛扼铮
2025-12-11 04:03
755
0
2
使用TypeScript开发微信小程序(云开发)-入门篇
配置小程序云开发 TypeScript 环境 1. 检查本地 nodejs 环境 2. 安装 TypeScript npm install typescript --save-dev 3. 初始化/配置 TypeScript 3.1 初始化 ./node_modules/.bin/tsc --init 3.2 修改tsconfig.json配置 3.3 添 ...
枢覆引
2025-12-11 04:03
403
0
1
最快的流媒体服务器搭建 smart_rtmpd
说明 流媒体服务器是一个很专业的名词,对于圈外人来说,可能显得比较高深。但是日常应用中还是经常需要用到它,搭建流媒体服务器需要了解各种名词,系统,环境配置,使用方法,使用流程。这让很多圈外人感觉无从下手,望而却步。 为了 ...
愤血冒
2025-12-11 04:01
326
0
3
C# 锁机制全景与高效实践:从 Monitor 到 .NET 9 全新 Lock
引言:线程安全与锁的基本概念 线程安全 在多线程编程中,保障共享资源的安全访问依赖于有效的线程同步机制。理解并处理好以下两个核心概念至关重要: [*]线程安全:指某个类、方法或数据结构能够在被多个线程同时访问或修改时,依然 ...
凶契帽
2025-12-11 04:01
995
0
5
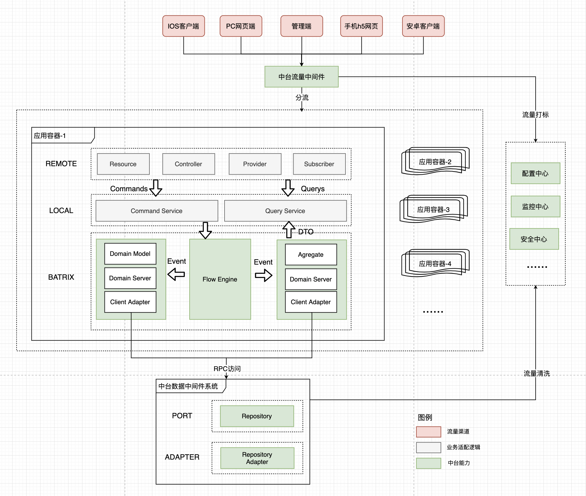
Batrix企业能力库之物流交易域能力建设实践
简介 Batrix企业能力库,是京东物流战略级项目-技术中台架构升级项目的基础底座。致力于建立企业级业务复用能力平台,依托能力复用业务框架Batrix,通过通用能力/扩展能力的定义及复用,灵活支持业务差异化场景的快速能力编排组装,从而 ...
史穹逊
2025-12-11 03:57
750
0
4
掌握设计模式--责任链模式
责任链模式(Chain of Responsibility) 责任链模式(Chain of Responsibility)是一种行为型设计模式,旨在通过将请求沿着一系列处理者传递,形成一条处理链,直到请求被处理链上特定的结点处理为止。它允许多个对象有机会处理请求,而 ...
粹脍誊
2025-12-11 03:57
491
0
2
C# 锁机制全景与高效实践:从 Monitor 到 .NET 9 全新 Lock
引言:线程安全与锁的基本概念 线程安全 在多线程编程中,保障共享资源的安全访问依赖于有效的线程同步机制。理解并处理好以下两个核心概念至关重要: [*]线程安全:指某个类、方法或数据结构能够在被多个线程同时访问或修改时,依然 ...
孟茹云
2025-12-11 03:53
681
0
4
『Python底层原理』--Python整数为什么可以无限大
整数类型是编程中最常见的数据类型之一,但它的实现细节却鲜为人知。 与其他语言不同,Python 的整数是任意精度的,这意味着它们可以无限大,仅受限于内存。 这种特性使得 Python 在处理大整数时非常强大,但也增加了实现的复杂性。 今天 ...
凌彦慧
2025-12-11 03:44
220
0
7
Vue3 路由配置与导航全攻略:从零到精通
在现代前端开发中,单页应用(SPA)已经成为主流趋势。而作为 Vue.js 的核心功能之一,Vue Router 提供了强大的路由管理能力,帮助开发者轻松构建流畅、高效的单页应用。本文将带你深入探讨 Vue3 中的路由配置与导航操作,从安装到实战, ...
数察啜
2025-12-11 03:44
196
0
2
使用wkhtmltopdf 完成html转PDF
一、搭建所需环境 [*]下载wkhtmltoimage 首先,你需要从wkhtmltopdf的官方网站( https://wkhtmltopdf.org/downloads.html )下载wkhtmltoimage的Windows版本。确保选择与你的系统架构(32位或64位)相匹配的版本。 [*]解压下载的文件 ...
纪音悦
2025-12-11 03:38
833
0
5
网易财经前端开发总结
作为门户网站的前端,有许多说不出的苦楚:有些代码虽然自己也看不下去,但还是不得不硬着头皮把页面给拼上去,比如跟其他频道公用的部分:因为是公用,js、css必须写在该部分,调用的js库(网易的很多频道头部都调用了两个大同小异的js库 ...
鞣谘坡
2025-12-11 03:34
555
0
2
网络连接的核心——TCP/IP体系结构
一、网络连接的核心 前言:局域网作为互联网的核心,但是不同的局域网之间采用的是不同的技术(传输介质、介质控制方法、程真方法等)通过利用IP协议将这些网络从用户层面看起来是一个统一的网络,这个技术称为虚拟互联网络。 IP地址用于 ...
糙昧邵
2025-12-11 03:32
731
0
1
Nuxt 3 路由系统详解:配置与实践指南
title: Nuxt 3 路由系统详解:配置与实践指南 date: 2024/6/21 updated: 2024/6/21 author: cmdragon excerpt: 摘要:本文是一份关于Nuxt 3路由系统的详尽指南。它从介绍Nuxt 3的基本概念开始,包括Nuxt 3与Nuxt 2的区别和选择Nuxt 3的 ...
郦珠雨
2025-12-11 03:32
317
0
3
C# 与低代码平台的融合:以活字格为例的 Web API 开发实践
引言 在当今软件开发领域,低代码平台凭借其高效、便捷的特性逐渐成为开发的主流趋势。而 C# 作为一种功能强大的编程语言,在服务端开发中有着广泛的应用。将 C# 与低代码平台相结合,能够充分发挥两者的优势,快速开发出高质量的应用程 ...
旁拮猾
2025-12-11 03:17
942
0
1
哪里是乐土?--关于团队良性循环
赐我们乐土吧 我小时候,很小很小的时候,看过一个动画片,记忆深刻。 名字就叫《乐土》。(国产动画,画面很土,呵呵)。 大致的故事情节是这样的。大地遭遇了洪水、瘟疫、干旱、蝗灾;人民生活困苦,地无一毛、野兽横行;人们处在 ...
庇床铍
2025-12-11 03:15
860
0
3
JavaWeb和MVC三层架构
JavaWeb 概述 网站发布和部署一定要依托技术语言吗: 不一定,一个网站可以直接发布和部署,因为因为浏览器能够识别网页只需要两样东西,网络和静态页面,还有一个装在他们的容器,比如 nginx。 静态页面面临的问题: [*]1:静态网页是 ...
椎蕊
2025-12-11 03:13
384
0
2
基于Xcode4开发第一个iPhone程序:“Hello World”
项目要求 写一个iPhone程序,在屏幕正中显示文字“Hello Word”,粗体,字体大小26磅,字体颜色红色,有黑色阴影,阴影光源为左上角,偏移1像素,支持设备旋转。 需求分析 在开始之前,我们首先来分析一下项目需求,这是一个非常简单的 ...
崆蛾寺
2025-12-11 03:07
937
0
3
使用无代码/低代码平台进行开发的 5 大挑战
近年来,越来越多的开发者会选择使用无代码/低代码平台进行业务系统的开发。原因很简单:不用从零开始研发一整套系统,并且有易用的模板和可视化的操作界面,大大减少了业务开发的难度和所需时间。 然而,真正尝试过的开发者会发现,无代 ...
虹姥
2025-12-11 03:07
64
0
5
PHP serialize 序列化完全指南
PHP serialize 序列化完全指南 介绍 如果你和我一样,第一次在 PHP 中看到序列化字符串时会觉得很困惑。我当时在做一个 Laravel 项目,想搞清楚将任务推送到队列时到底发生了什么。我发现一些数据被序列化了,但不知道为什么以及怎么工 ...
士沌
2025-12-11 03:07
528
0
6
关于System.String的几个认识
1.String分配了之后就无法更改? 下面的代码会造成编译错误: string s = "hello"; s[0]='a'; 会造成: Error 3 Property or indexer 'string.this' cannot be assigned to -- it is read onl ...
呵烘稿
2025-12-11 03:05
1017
0
3
下一页 »
1 ...
351
352
353
354
355
356
357
358
... 547
/ 547 页
下一页
返 回
快速发帖
还可输入
80
个字符
高级模式
B
Color
Image
Link
Quote
Code
Smilies
您需要登录后才可以发帖
登录
|
立即注册
本版积分规则
发表帖子
转播给听众
发帖
业界
收藏
10933
本版主题
0
收藏人数
板块介绍填写区域,请于后台编辑
财富榜{圆}
3934307807
991124
anyue1937
9994892
kk14977
6845357
4
xiangqian
638210
5
韶又彤
9997
6
宋子
9982
7
闰咄阅
9993
8
刎唇
9993
9
俞瑛瑶
9998
10
蓬森莉
9950
查看更多
社区公告
本月热榜
1011
精读 GitHub - servo 浏览器(一)
826
Java初尝试:电梯调度迭代开发
562
GPUStack v2:推理加速释放算力潜能,开源
696
别再盲目地堆砌技术了!大部份大数据项目的
725
基于LangGraph开发复杂智能体学习一则
317
.NET周刊【11月第2期 2025-11-09】
233
痞子衡嵌入式:i.MXRT中FlexSPI外设速度上
916
Spring Security 鉴权流程与过滤器链深度剖
589
⚠️登录认证功能的成长过程:整体概述
168
AWTK上使用Signal/Slot解决多页面同步的问
418
APEX实战第6篇:APEX 如何接入业务数据库用
591
对标MinIO!全新一代分布式文件系统诞生!
577
vue-dawn-flow 低代码流程插件
461
华为开发者空间,让根技术开发触手可及
900
有用的包 #Python
398
对于原型、原型链和继承的理解
638
CSP-S2025做题记录
363
每周读书与学习->JMeter性能测试脚本编写实
158
Flask入门:轻松掌握API路由定义
374
信竞回忆录