登录
/
注册
首页
论坛
其它
首页
科技
业界
安全
程序
广播
Follow
关于
导读
排行榜
资讯
发帖说明
登录
/
注册
账号
自动登录
找回密码
密码
登录
立即注册
搜索
搜索
关闭
CSDN热搜
程序园
精品问答
技术交流
资源下载
本版
帖子
用户
软件
问答
教程
代码
写记录
写博客
小组
VIP申请
VIP网盘
网盘
联系我们
发帖说明
道具
勋章
任务
淘帖
动态
分享
留言板
导读
设置
我的收藏
退出
腾讯QQ
微信登录
社区
›
业界区
›
业界
业界
今日:
24
|
主题:
10933
收藏本版
(
0
)
推荐主题
应急响应-日志分析
当自己真的发布一款产品
用上了 Claude Code,才发现 Cursor 和 Gemini Cli 都是弱智
HEIF:更高质量、更小体积,开启 HarmonyOS 图像新体验
阿里巴巴为什么禁止超过3张表join?
Claude Code 官方内部团队最佳实践!
hot100之数组
开发的设计和重构,为开发效率服务
Windows桌面应用自动更新解决方案SharpUpdater5发布
精读 GitHub - servo 浏览器(一)
历劫波,明真我——Debug Commune
新窗
综合排序
最新主题
热门推荐
精选内容
选择HttpHandler还是HttpModule?
最近收到几个疑问:HttpHandler和HttpModule之间有什么差别,我到底该选择哪个? 之所以有这个疑问,是因为在这二类对象中都可以访问Request, Response对象,都能处理请求。 我原以为在博客 用Asp.net写自己的服务框架中做了那么多的演示 ...
臧莞然
7 天前
698
0
3
2024百度之星题解 T2跑步
原题链接:跑步 关键词:数学、推公式、lcm、乘法逆元 算法分析:环形跑道相遇次数计算问题 一、最浅显性质分析 [*]性质 a:跑 $ m = \text{lcm}{i|i \in [1,n]} $ 分钟。 [*]其中 $ \text{lcm} $ 表示最小公倍数,$ m $ 为 ...
聚怪闩
7 天前
737
0
4
灵动思绪EF(Entity FrameWork)
很久之前就想写这篇文章了,但是由于种种原因,没有将自己学习的EF知识整理成一片文章。今天我就用CodeFirst和ModelFirst两种方式的简单案例将自己学习的EF知识做个总结。 在讲解EF之前,我们先来看下ORM ORM全称:(Object-Relation Ma ...
纪睐讦
7 天前
415
0
5
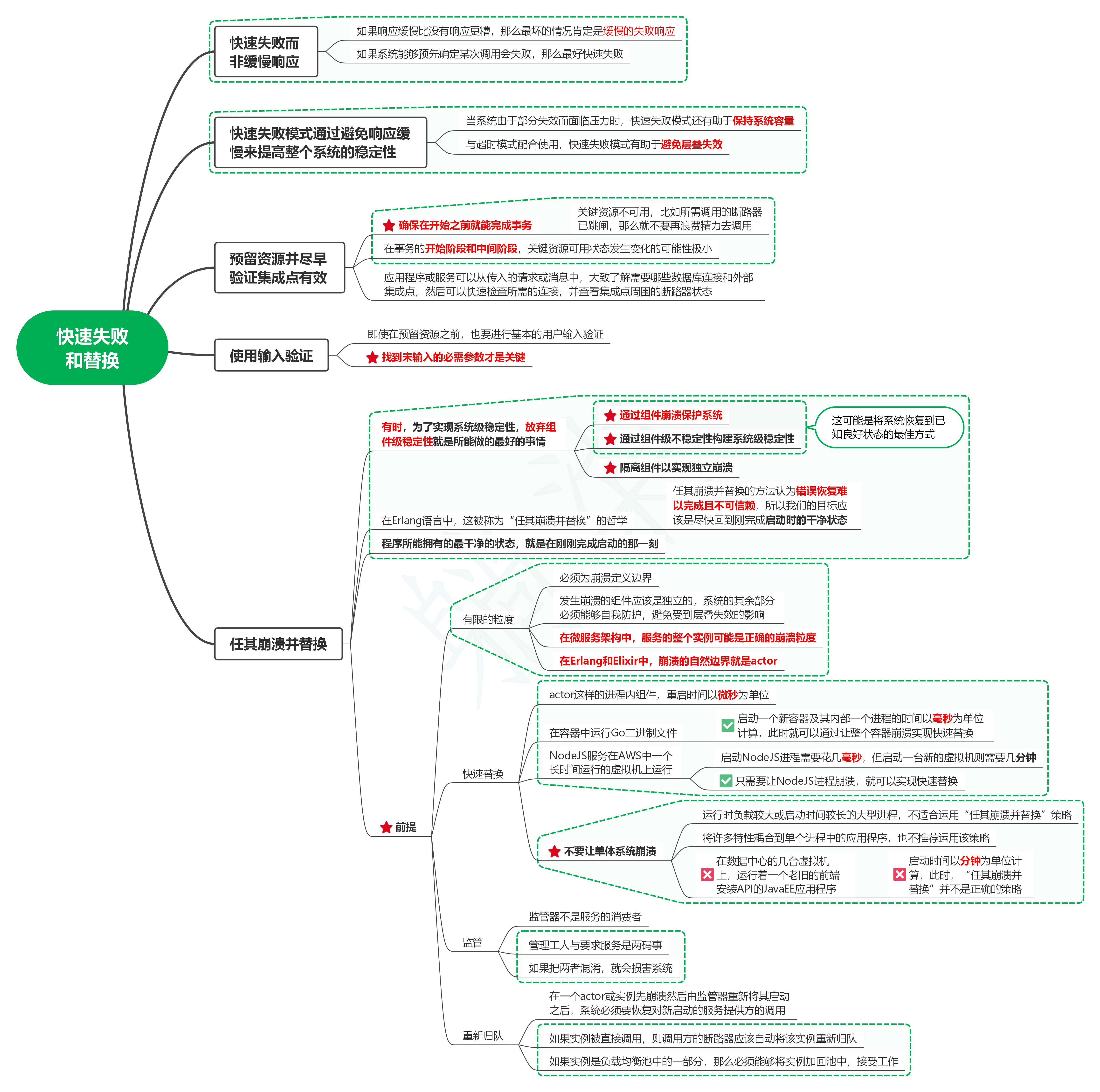
读发布!设计与部署稳定的分布式系统(第2版)笔记15_快速失败和替换
1. 快速失败而非缓慢响应 1.1. 如果响应缓慢比没有响应更糟,那么最坏的情况肯定是缓慢的失败响应 1.2. 如果系统能够预先确定某次调用会失败,那么最好快速失败 2. 快速失败模式通过避免响应缓慢来提高整个系统的稳定性 2.1. ...
寇油
7 天前
72
0
6
ArrayDeque双端队列--底层原理可视化
主要学习双端队列 ArrayDeque ,通过对其栈功能的使用,掌握循环数组底层原理 觉得文章枯燥的可以结合ArrayDeque 底层原理可视化视频:https://www.bilibili.com/video/BV1zChGz8EVL/ 有环形的数组?同时具备栈功能和队列功能? 1. Java ...
拙因
7 天前
1037
0
5
secp256k1算法详解五(kG点乘多梳状算法)
1 理论基础 在椭圆曲线密码学(ECC)中,kG也称标量乘法运算,即把椭圆曲线上的基点G与标量k进行相乘的运算,结果是椭圆曲线上的另一个点R=kG,其定义为k个G连续相加的结果。该运算是椭圆曲线密钥生成、加解密、签名及验证中的核心运算 ...
颜才
7 天前
338
0
1
Nginx反向代理Kafka集群
前言 kafka集群的网络没法被客户端直接访问,中间需要有个代理。正常网络情况下,kafka会给客户端返回所有的broker地址,如果客户端无法访问到broker就会报错,所以kafka给客户端返回的地址需要是客户端能访问的代理服务器地址。 本文的 ...
涣爹卮
7 天前
487
0
3
c++单例模式总结
分类 懒汉式:实例对象在第一次被使用时才进行初始化。 饿汉式:实例在定义时就被初始化。 特点 1、构造函数和析构函数私有化,不允许外部创建实例对象。 2、拷贝构造函数和复制运算符重载被delete,不允许产生新的实例。 3、内部定义 ...
上官泰
7 天前
916
0
6
Mac上安装Harbor并配置
官方的离线安装包是 AMD64 版本的,不支持 M 系芯片的 Mac,会出现如下报错,所以要找社区编译的 ARM 版本。 所需环境 [*]Docker Desktop [*]Docker-compose 下载安装包 更改配置文件 在 Docker Desktop 中输入快捷键 cmd . 进入 ...
炀餮氢
7 天前
434
0
5
C# Task 取消执行的简单封装
我让DeepSeek帮我写了一段使用 CancellationTokenSource 取消任务的简单示例如下: 取消任务的简单示例相对于不可取消的普通任务多了很多代码,并且终止任务的方式 ThrowIfCancellationRequested 内部是通过抛出异常实现的 ThrowIfCancel ...
人弧
7 天前
479
0
3
Java并发编程(5)
线程池 1、什么是线程池? [*]管理线程,避免增加创建线程和销毁线程的资源消耗:线程也是一个对象,创建一个对象要类加载,销毁一个对象要走GC垃圾回收流程,都是有资源开销的。 [*]提高响应速度:对比普通的做法,是重新创建一个线 ...
骆贵
7 天前
292
0
2
.NET周刊【5月第1期 2025-05-04】
dotnet 9 通过 AppHostRelativeDotNet 指定自定义的运行时路径 https://www.cnblogs.com/lindexi/p/18847625 这篇文章讨论了在 .NET 9 中引入的新机制,即允许开发者自定义应用使用的 DotNet 运行时路径。这项功能旨在解决多个应用同时 ...
盛天欣
7 天前
826
0
4
读《输赢》所想到的——关于CRM和团队管理
最近几天读了《输赢》这本书,感觉是非常不错的一本小说,里面所讲述的故事蕴含了不少销售、管理的道理,并且,因为书中的公司是IT公司,而客户又是银行,所以让我格外感兴趣,因为我现在从事的工作就是金融企业中的IT工作。 尽管作者之 ...
宿遘稠
7 天前
318
0
3
如何创建干净的C++工程
如何创建有层次的C++工程目录 大多数人创建C++工程采用默认设置,这样会导致工程内文件散乱,毫无可观性。那么如何去创建一个可观性抢的工程目录呢?以下将为大家解惑。 1、快速创建默认工程并简单处理 a、新手因不理解具体的项目工程 ...
仄谦
7 天前
561
0
5
UML之包与包图
了解UML的人都知道UML中也有包的概念,包在UML中作用与面向对象编程语言中类似,它是管理对象的工具,也是解决对象同名冲突的手段。 在UML中,包的表示图形是一个左上角带标签的矩形,而包名可以标注于矩形中央(如下图所示,包名Package ...
杆树
7 天前
393
0
7
Runtime Async - 步入高性能异步时代
同步代码和异步代码 一般而言,代码可分为同步与异步两类。两者同样需要等待操作完成:同步会阻塞当前线程,直至操作结束后再继续执行后续逻辑;异步则不阻塞当前线程,而是在发起操作时预先注册完成后的处理逻辑,待操作完成时由操作本 ...
科元料
7 天前
973
0
3
仓颉开发语言入门教程:常见UI组件介绍和一些问题踩坑
幽蓝君发现一个问题,仓颉开发语言距离发布马上一年了,一些知名App已经使用仓颉开发了许多功能,但是网络上关于仓颉开发语言的教程少之又少,系统性的教程更是没有,仓颉官网的文档也远远不如ArkTS详尽。 现阶段对于想学习仓颉的友友来 ...
夔新梅
7 天前
142
0
3
决策树剪枝:平衡模型复杂性与泛化能力
在机器学习的世界里,决策树是一种简单而强大的算法,但它的 “任性生长” 却常常让数据科学家陷入 “过拟合的困境”。 想象一下,一棵决策树如果无限生长,它可能会完美地拟合训练集中的每一个数据点,但当面对新的数据时,却可能表现得 ...
万妙音
7 天前
775
0
3
.NET外挂系列:8. harmony 的IL编织 Transpiler
一:背景 1. 讲故事 前面文章所介绍的一些注入技术都是以方法为原子单位,但在一些罕见的场合中,这种方法粒度又太大了,能不能以语句为单位,那这个就是我们这篇介绍的 Transpiler,它可以修改方法的 IL 代码,甚至重构,所以这就非常 ...
癖艺泣
7 天前
105
0
1
夜莺监控设计思考(二)边缘机房架构思考
这将是一个系列,讲解 夜莺监控 的设计思考,可以理解为原理+最佳实践+产品设计时的折中取舍。 本系列其他文章: [*]夜莺监控设计思考(一)项目定位、组件思考、单进程多进程选择、高可用设计 下面开始第2篇。 上一篇我们遗留了一个话 ...
兼罔
7 天前
230
0
2
下一页 »
1 ...
253
254
255
256
257
258
259
260
... 547
/ 547 页
下一页
返 回
快速发帖
还可输入
80
个字符
高级模式
B
Color
Image
Link
Quote
Code
Smilies
您需要登录后才可以发帖
登录
|
立即注册
本版积分规则
发表帖子
转播给听众
发帖
业界
收藏
10933
本版主题
0
收藏人数
板块介绍填写区域,请于后台编辑
财富榜{圆}
3934307807
991124
anyue1937
9994891
kk14977
6845357
4
xiangqian
638210
5
韶又彤
9997
6
宋子
9982
7
闰咄阅
9993
8
刎唇
9993
9
俞瑛瑶
9998
10
蓬森莉
9951
查看更多
社区公告
本月热榜
1009
精读 GitHub - servo 浏览器(一)
823
Java初尝试:电梯调度迭代开发
562
GPUStack v2:推理加速释放算力潜能,开源
368
小白也能看懂的RLHF:基础篇
783
读社会工程卷2:解读肢体语言01非语言交流
377
前端跨标签页通信方案(下)
724
基于LangGraph开发复杂智能体学习一则
229
痞子衡嵌入式:i.MXRT中FlexSPI外设速度上
916
Spring Security 鉴权流程与过滤器链深度剖
167
AWTK上使用Signal/Slot解决多页面同步的问
692
别再盲目地堆砌技术了!大部份大数据项目的
416
APEX实战第6篇:APEX 如何接入业务数据库用
588
对标MinIO!全新一代分布式文件系统诞生!
576
vue-dawn-flow 低代码流程插件
457
华为开发者空间,让根技术开发触手可及
899
有用的包 #Python
398
对于原型、原型链和继承的理解
316
.NET周刊【11月第2期 2025-11-09】
637
CSP-S2025做题记录
361
每周读书与学习->JMeter性能测试脚本编写实
浏览过的版块
安全