登录
/
注册
首页
论坛
其它
首页
科技
业界
安全
程序
广播
Follow
关于
导读
排行榜
资讯
发帖说明
登录
/
注册
账号
自动登录
找回密码
密码
登录
立即注册
搜索
搜索
关闭
CSDN热搜
程序园
精品问答
技术交流
资源下载
本版
帖子
用户
软件
问答
教程
代码
写记录
写博客
小组
VIP申请
VIP网盘
网盘
联系我们
发帖说明
道具
勋章
任务
淘帖
动态
分享
留言板
导读
设置
我的收藏
退出
腾讯QQ
微信登录
社区
›
业界区
›
业界
业界
今日:
774
|
主题:
10933
收藏本版
(
0
)
推荐主题
应急响应-日志分析
当自己真的发布一款产品
用上了 Claude Code,才发现 Cursor 和 Gemini Cli 都是弱智
HEIF:更高质量、更小体积,开启 HarmonyOS 图像新体验
阿里巴巴为什么禁止超过3张表join?
Claude Code 官方内部团队最佳实践!
hot100之数组
开发的设计和重构,为开发效率服务
Windows桌面应用自动更新解决方案SharpUpdater5发布
精读 GitHub - servo 浏览器(一)
历劫波,明真我——Debug Commune
新窗
综合排序
最新主题
热门推荐
精选内容
后互联网时代,Windows的未来
有一天,我想带全家一起去旅游。我拿起手机,按了几个键,说“查一下丽江的旅游路线”。顿时一幅巨大的图画,出现在面前的面前原来看上去平淡无奇的白墙上。我用手指点丽江地图的一个个景点,秀丽山水的照片和视频也随之显示在旁边, ...
赏听然
6 天前
325
0
2
Java模拟
1、请解释HashMap和ConcurrentHashMap的主要区别,并说明为什么在多线程环境下推荐使用ConcurrentHashMap? 2、请解释synchronized和ReentrantLock的区别,以及各自适用的场景。 3、请解释 JVM 内存模型中 堆(Heap) 和 栈(Stack) ...
甦忻愉
6 天前
268
0
7
区别对比 Python、Perl、VB、Ruby、C/C++、C# .Net、PHP、Java… 等多编程语言
1. 编程语言类型: 首先,Python、C/C++、Java 都是强类型的编程语言。强类型的编程语言定义如下: [*]强类型的编程语言是一种强制类型定义的编程语言,即一旦某一个变量被定义类型,如果不经强制转换,那么它永远就是该数据类型。而弱 ...
敛饺乖
6 天前
414
0
3
P2P打洞原理与实践系统化入门教程
本文由 愚人猫(Idiomeo) 编写 欢迎查看我的博客原文 一.为什么需要打洞技术? 在当今的网络环境中,大多数设备都位于网络地址转换 (NAT) 设备之后,这导致了一个普遍存在的问题:如何让位于不同 NAT 设备后的两个设备直接建立通信? ...
更成痒
6 天前
401
0
5
OS X 上使用.NET开发应用程序
MonoMac是面向Mac OSX API的C#绑定,其API设计主要受到了MonoTouch的启发,后者可以基于Mono开发原生的iOS应用程序。MonoMac套件的目标之一,也是发布独立的 .app应用程序,让最终用户摆脱对Mono的依赖。MonoTouch的成功则是一个良好的基 ...
蔺堰
6 天前
1049
0
3
useSyncExternalStore 的应用
我们是袋鼠云数栈 UED 团队,致力于打造优秀的一站式数据中台产品。我们始终保持工匠精神,探索前端道路,为社区积累并传播经验价值。 本文作者:修能 学而不思则罔,思而不学则殆 。 --- 《论语·为政》 What useSyncExternal ...
尤晓兰
6 天前
1025
0
3
solana杂谈(1)
solana杂谈(1) 本文适用于“只需大致了解 Solana”的读者,部分说法可能不够准确或不够深入。如需详细了解,建议阅读 Solana 的官方文档:https://solana.com/zh/docs solana账户模型 solana 上所有数据都是储存在账户中,也就是说你 ...
高清宁
6 天前
331
0
2
Netty源码—3.Reactor线程模型二
大纲 5.NioEventLoop的执行总体框架 6.Reactor线程执行一次事件轮询 7.Reactor线程处理产生IO事件的Channel 8.Reactor线程处理任务队列之添加任务 9.Reactor线程处理任务队列之执行任务 10.NioEventLoop总结 5.NioEventLoop的执行总体 ...
钤凑讪
6 天前
242
0
5
前端实现数字验证码
来源:程序园用户自行投稿发布,如果侵权,请联系站长删除 免责声明:如果侵犯了您的权益,请联系站长,我们会及时删除侵权内容,谢谢合作!
县挫伪
6 天前
829
0
3
JSAPIThree 加载 Mapbox 数据学习笔记:使用 Mapbox 矢量瓦片地图
作为一个刚开始学习 mapvthree 的小白,今天要学习加载 Mapbox 数据了!听说这个功能可以加载 Mapbox 的矢量瓦片地图,还能自定义样式!想想就期待! 第一次听说 Mapbox 数据加载 今天在文档里看到了"Mapbox"这个词。文档说 Mapbox 数据 ...
澹台吉星
6 天前
890
0
1
stm32cubemx+DMA+freertos实现usart不定长数据接收和发送
本博客讲解如何在stm32cubemx+freertos+dma的情况下实现usart不定长接收和发送数据 cubemx配置 波特率随意 freertos没啥特别的配置,打开即可,我用的是CMSIS_V1,如下: 代码 先初始化,如下: 后重写下面几个函数,完成接收: 完 ...
栓州
6 天前
773
0
6
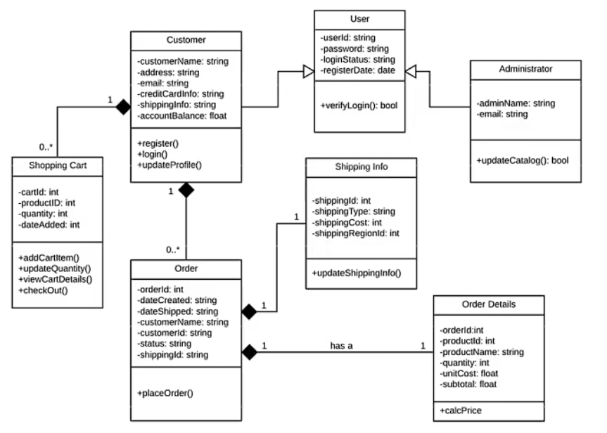
UML 类图
UML 类图 1 类图的结构 用动物园的类图结构来举例,先抽象化动物类如图所示: 一个类图包括类名、属性和行为,类名不用解释,在介绍属性和行为前,先了解一下访问权限: [*]‘ - ’ private:只有类内部的成员才能访问 [*]‘ + ’ pu ...
笙芝
6 天前
811
0
2
NHibernate的缓存管理机制
缓存管理面临的主要问题 缓存作为一个数据中心,具备添加、更新、删除数据的操作,因此跟数据库类似,会存在事务性、并发情况下数据一致性等问题需要解决 使用缓存比较典型的方式如下面代码: Database db = new Database(); Transact ...
髡芯
6 天前
1092
0
4
【快速判断是否存在利器】布隆过滤器和布谷鸟过滤器
从入门到精通:布隆过滤器和布谷鸟过滤器 在计算机科学领域,过滤器(Filter)是一种用于快速判断元素是否属于某个集合的数据结构。布隆过滤器(Bloom Filter)和布谷鸟过滤器(Cuckoo Filter)是两种常用的概率型过滤器,它们以高效的 ...
零幸
6 天前
296
0
6
一生一心学习记录:一些个人思考。
学一生一心的时候我出现了这样的疑问,我试着给出回答。 [*]程序是如何运行的 [*]处理器是如何设计的 [*]RTL代码是如何变成可流片版图的 这三个问题分别对应了计算机系统的三个不同抽象层次:软件层、硬件架构层和物理实现层。 1. 程序 ...
黎娅茜
6 天前
1070
0
2
HEIF:更高质量、更小体积,开启 HarmonyOS 图像新体验
一、图像发展大趋势及 HarmonyOS 图像格式支持策略 自数字图像诞生以来,图像格式经历了多轮更新迭代。从早期的BMP、TIFF等无压缩或轻压缩格式,到后来广泛应用的JPEG、PNG、GIF等主流格式,图像编码技术不断演进,其核心目标始终是—— ...
峰埋姚
6 天前
855
0
11
人工智能之编程基础 Python 入门:第四章 条件循环与异常
人工智能之编程基础 P y t h o n 入门 第四章 条件循环与异常 @ 目录 [*]人工智能之编程基础 P y t h o n 入门 [*]前言 [*]条件语句 [*]基本语法 [*]示例 [*]1. 简单的 if 语句 [*]2. if-else 语句 [*]3. if-elif-else 语句 (处理多 ...
幽淆
6 天前
844
0
4
.NET+AI | MEAI | 自定义中间件(8)
DelegatingChatClient:构建企业级 AI 中间件的利器 一句话简介 通过 Microsoft.Extensions.AI 的 DelegatingChatClient 基类,轻松创建自定义中间件,实现限流、重试、安全过滤等企业级功能,让 AI 应用更安全、更稳定。 来源:程序园用 ...
廖彗云
6 天前
103
0
2
Java团队Cursor最佳实践:3分钟构建「零泄漏」AI开发环境
最近用了段时间的 cursor, 发现卷程序员的还是程序员自己, 开发效率确实飞起了. 没办法, 开源卷自己、AI还是第一个卷自己, 但对于我们个人来说, 只能拥抱变化. 本文总结了下最近用到的基础配置, 希望对大家有帮助, 点用起来吧. ...
恙髡
6 天前
394
0
3
【组合设计模式详解】C/Java/JS/Go/Python/TS不同语言实现
简介 组合模式(Composite Pattern),又叫部分整体模式,是一种结构型设计模式。用于把一组类似的对象当作一个单一的对象来看。组合模式依据树形结构来组合对象,用不同组件来构建某个部分或整体对象。 如果你需要实现树状对象结构,可 ...
诸婉丽
6 天前
1055
0
4
下一页 »
1 ...
246
247
248
249
250
251
252
253
... 547
/ 547 页
下一页
返 回
快速发帖
还可输入
80
个字符
高级模式
B
Color
Image
Link
Quote
Code
Smilies
您需要登录后才可以发帖
登录
|
立即注册
本版积分规则
发表帖子
转播给听众
发帖
业界
收藏
10933
本版主题
0
收藏人数
板块介绍填写区域,请于后台编辑
财富榜{圆}
3934307807
991124
anyue1937
9994891
kk14977
6845357
4
xiangqian
638210
5
韶又彤
9997
6
宋子
9982
7
闰咄阅
9993
8
刎唇
9993
9
俞瑛瑶
9998
10
蓬森莉
9951
查看更多
社区公告
本月热榜
1009
精读 GitHub - servo 浏览器(一)
823
Java初尝试:电梯调度迭代开发
562
GPUStack v2:推理加速释放算力潜能,开源
367
小白也能看懂的RLHF:基础篇
783
读社会工程卷2:解读肢体语言01非语言交流
377
前端跨标签页通信方案(下)
724
基于LangGraph开发复杂智能体学习一则
229
痞子衡嵌入式:i.MXRT中FlexSPI外设速度上
916
Spring Security 鉴权流程与过滤器链深度剖
167
AWTK上使用Signal/Slot解决多页面同步的问
692
别再盲目地堆砌技术了!大部份大数据项目的
416
APEX实战第6篇:APEX 如何接入业务数据库用
588
对标MinIO!全新一代分布式文件系统诞生!
576
vue-dawn-flow 低代码流程插件
456
华为开发者空间,让根技术开发触手可及
899
有用的包 #Python
398
对于原型、原型链和继承的理解
316
.NET周刊【11月第2期 2025-11-09】
637
CSP-S2025做题记录
361
每周读书与学习->JMeter性能测试脚本编写实