登录
/
注册
首页
论坛
其它
首页
科技
业界
安全
程序
广播
Follow
关于
导读
排行榜
资讯
发帖说明
登录
/
注册
账号
自动登录
找回密码
密码
登录
立即注册
搜索
搜索
关闭
CSDN热搜
程序园
精品问答
技术交流
资源下载
本版
帖子
用户
软件
问答
教程
代码
写记录
写博客
小组
VIP申请
VIP网盘
网盘
联系我们
发帖说明
道具
勋章
任务
淘帖
动态
分享
留言板
导读
设置
我的收藏
退出
腾讯QQ
微信登录
社区
›
业界区
›
业界
业界
今日:
130
|
主题:
10847
收藏本版
(
0
)
推荐主题
应急响应-日志分析
当自己真的发布一款产品
HEIF:更高质量、更小体积,开启 HarmonyOS 图像新体验
阿里巴巴为什么禁止超过3张表join?
Claude Code 官方内部团队最佳实践!
开发的设计和重构,为开发效率服务
Windows桌面应用自动更新解决方案SharpUpdater5发布
历劫波,明真我——Debug Commune
用上了 Claude Code,才发现 Cursor 和 Gemini Cli 都是弱智
我和AI不得不说的故事:现在是最好的时代也是最坏的时代
HashMap居然可以和它直接合体???
新窗
综合排序
最新主题
热门推荐
精选内容
.NET入行第4年(第二集)
.net入行第4年 - 园友2288976 - 博客园 .NET入行第4年 | 第二集的开始:账号封禁后的思考与转型 园友2288976 - 博客园 很多朋友希望我写得更详细一点,特别是“怎么干”这一块。说实话,我语言组织能力并不算强,写得不够系统,大家就当 ...
东门清心
3 天前
87
0
4
菜鸟CLR VIA C#之旅(1):品味细节,CLR的执行模型
从菜鸟刚接触到.net时,菜鸟就知道CLR VIA C#是一本很牛的书,为什么?CSDN会告诉你——总会有人问“学.net什么书籍好?”,这个本没有标准答案的问题,菜鸟却从各种大牛一致的回答中找到了标准答案:C#入门经典—>C#高级编程—>CLR VIA ...
郗燕岚
3 天前
250
0
3
探秘Transformer之(8)--- 位置编码
探秘Transformer之(8)--- 位置编码 目录 [*]探秘Transformer之(8)--- 位置编码 [*]0x00 概述 [*]0x01 问题 [*]1.1 词序的重要性 [*]1.2 Transformer架构的缺陷 [*]位置不变性 [*]证明 [*]查询矩阵的变化 [*]注意力矩阵的变化 ...
湄圳啸
3 天前
235
0
1
<HarmonyOS主题课20>应用UX体验标准 #鸿蒙课程##鸿蒙生态#
课程介绍 本课程聚焦于提升应用的用户体验,涵盖了多个方面的内容,旨在全面提高应用的设计和开发水平,以满足现代用户对于高质量数字体验的需求。主要内容包括:基础体验,界面布局,人机交互,视觉风格等。通过本课程学习,开发者 ...
龙玮奇
3 天前
910
0
3
Qwen Code与Claude Coder Router体验
Qwen Code介绍 Qwen Code 是一个命令行 AI 工作流工具,源自 Gemini CLI,针对 Qwen3-Coder 模型进行了优化,增强了解析器支持和工具支持。 GitHub地址:https://github.com/QwenLM/qwen-code 主要特性: 代码理解和编辑 - 超越传统上 ...
喳谍
3 天前
113
0
2
Java源码分析系列笔记-11.CopyOnWriteArraySet
目录 [*]1. 是什么 [*]2. 如何使用 [*]3. 原理分析 [*]3.1. 构造方法 [*]3.1.1. 底层使用CopyOnWriteArrayList实现 [*]3.2. add方法 [*]3.2.1. 转调CopyOnWriteArrayList addIfAbsent [*]3.2.1.1. 遍历数组是否存在该object [*]3.2 ...
豌畔丛
3 天前
636
0
3
WPF 调用 ChangeWindowMessageFilterEx 修改指定窗口 (UIPI)
一、回顾 上一篇博客:记录一下 WPF进程 SendMessage 发送窗口消息进行进程间通信,存在进程权限无法接受消息的问题 - wuty007 - 博客园 说到了 发送端是普通权限的窗体 给 接收端是 管理员权限的窗体,通过 Win32 API的方式调用 Sen ...
劳暄美
3 天前
108
0
5
探秘Transformer系列之(29)--- DeepSeek MoE
探秘Transformer系列之(29)--- DeepSeek MoE 目录 [*]探秘Transformer系列之(29)--- DeepSeek MoE [*]0x00 概述 [*]0x01 难点 [*]1.1 负载均衡 [*]1.2 辅助损失函数 [*]1.2.1 定义 [*]1.2.2 损失函数 [*]1.2.3 业界鼻祖 [*]1.2 ...
圣罩
3 天前
338
0
6
开箱即用的go-zero示例
一、概述 开箱即用的 go-zero 示例,内置 api、scheduler、queue、script 服务。 框架初始版本基于 go-zero 框架的 1.5.5 版本,后续会参考 go-zero 的版本出相应的更新。 在熟悉 go-zero 框架过程中踩坑很多,衍生的 go-zero-box 框架 ...
吉芷雁
3 天前
132
0
4
C++ 模板参数推导问题小记
↑↑↑↑↑↑↑↑问题代码 最近遇到一个模板参数推导的问题,代码如下: 代码这是我突发奇想写出来的,模板别名 scalar 限制函数参数为数值类型,可以在多处复用,这个代码无法通过编译,编译器提示没有匹配的函数调用。 代码很简单,看 ...
愤血冒
3 天前
374
0
5
上周热点回顾(7.7-7.13)
热点随笔: · 从被喷“假开源”到登顶 GitHub 热榜,这个开源项目上演王者归来! (削微寒) · 35+程序员的转型之路:经济寒冬中的希望与策略 (张飞洪[厦门]) · Stack Overflow,轰然倒下! (why技术) · Cursor 1.2重磅更新,这 ...
但婆
3 天前
548
0
3
dify+LLM+echarts打造智能可视化数据分析AI助手
以往遇到一些数据分析需求,比如:业务给了1份excel数据,需要开发做个报表对其进行分析,并以图表展示。通常需要了解数据逻辑,进行适当开发,涉及到前后端,费时费力。现在有了AI后,可以用dify搭建个智能数据分析助手,全自动处理。 1 ...
亢安芙
3 天前
58
0
1
上传图片功能小改进,自动设置 Mac Retina 屏幕截图尺寸
寿爹座
3 天前
75
0
7
图解JavaScript原型:原型链及其分析 02 | JavaScript图解
[*]任何函数既可以看成一个实例对象又可以看成一个函数 [*]作为一个实例对象其隐式原型对象指向其构造函数的显式原型对象 [*]作为一个函数其显式原型对象指向一个空对象 [*]任何一个函数其隐式原型对象指向其构造函数的显式原型 ...
寂傧
3 天前
1039
0
3
多Agent协作入门:并发编排模式
大家好,我是Edison。 上一篇我们学习了Semantic Kernel中的AgentGroupChat实现群聊的效果,但其实多Agent协作编排还有一些其他的模式。今天就来和你唠唠其他支持的编排模式,每篇介绍一个,持续更新完。 SK支持哪些编排模式? 传统的单 ...
廖雯华
3 天前
703
0
6
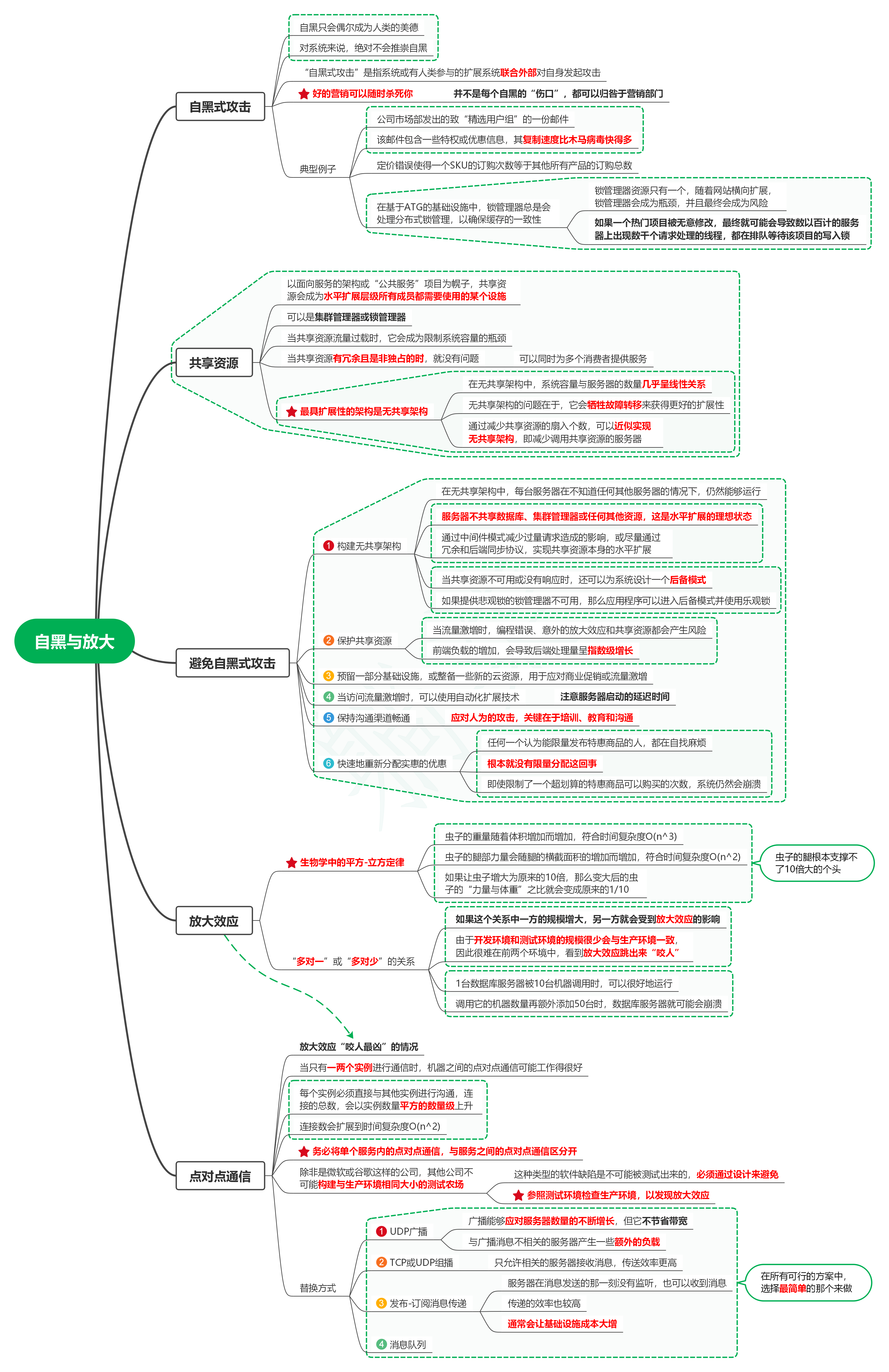
读发布!设计与部署稳定的分布式系统(第2版)笔记08_自黑与放大
1. 自黑式攻击 1.1. 自黑只会偶尔成为人类的美德 1.2. 对系统来说,绝对不会推崇自黑 1.3. “自黑式攻击”是指系统或有人类参与的扩展系统联合外部对自身发起攻击 1.4. 好的营销可以随时杀死你 1.4.1. 并不是每个自黑的“伤 ...
梁宁
3 天前
84
0
6
数据脱敏的这6种方案,真香!
前言 某次新来的同事,在开发环境执行了这样的代码: 直接将生产的数据,比如:手机号、身份证等敏感字段,同步到了测试环境。 结果1天后,受到了公司领导的批评。 这个案例揭示了数据脱敏的极端重要性。 这篇文章给大家分享6种常用的数 ...
柴古香
3 天前
574
0
3
【杭电多校比赛记录】2025“钉耙编程”中国大学生算法设计春季联赛(6)
比赛链接 本文发布于博客园,会跟随补题进度实时更新,若您在其他平台阅读到此文,请前往博客园获取更好的阅读体验。 跳转链接:https://www.cnblogs.com/TianTianChaoFangDe/p/18822660 开题 + 补题情况 今天打完蓝桥杯,还是 ACM 赛制 ...
客臂渐
3 天前
561
0
5
【Clion】【文件编码】Clion内置控制台中文字体乱码的解决方案及编码格式调整
1. 问题描述 在使用Clion时,在保证文件编码,项目编码,属性文件的默认编码等均为UTF-8的情况下,当代码输出中存在中文字符时,内置控制台显示的输出为乱码。 2. 尝试解决方案 在CLion中解决内置控制台乱码问题,主要需要统一项目编 ...
氛疵
3 天前
446
0
7
仿神秘海域/美末环境交互的程序化动画学习
写在前面:真正实现这些细枝末节的东西的时候才能感受到这种技术力的恐怖。——致敬顽皮狗工作室插件安装 为角色添加组件 右手同理 状态机脚本编写 BaseState.cs NewBaseState.cs Animation Rigging Rig Builder组件要放在An ...
殷罗绮
3 天前
31
0
1
下一页 »
1 ...
145
146
147
148
149
150
151
152
... 543
/ 543 页
下一页
返 回
快速发帖
还可输入
80
个字符
高级模式
B
Color
Image
Link
Quote
Code
Smilies
您需要登录后才可以发帖
登录
|
立即注册
本版积分规则
发表帖子
转播给听众
发帖
业界
收藏
10847
本版主题
0
收藏人数
板块介绍填写区域,请于后台编辑
财富榜{圆}
3934307807
991124
anyue1937
9994893
kk14977
6845358
4
xiangqian
638210
5
韶又彤
9997
6
宋子
9982
7
闰咄阅
9993
8
刎唇
9993
9
俞瑛瑶
9998
10
蓬森莉
9951
查看更多
社区公告
本月热榜
1004
精读 GitHub - servo 浏览器(一)
366
小白也能看懂的RLHF:基础篇
375
前端跨标签页通信方案(下)
818
Java初尝试:电梯调度迭代开发
229
痞子衡嵌入式:i.MXRT中FlexSPI外设速度上
916
Spring Security 鉴权流程与过滤器链深度剖
561
GPUStack v2:推理加速释放算力潜能,开源
166
AWTK上使用Signal/Slot解决多页面同步的问
414
APEX实战第6篇:APEX 如何接入业务数据库用
1019
基于DeepSeek-R1 15b微调训练自主的领域大
722
基于LangGraph开发复杂智能体学习一则
897
有用的包 #Python
395
对于原型、原型链和继承的理解
310
.NET周刊【11月第2期 2025-11-09】
359
每周读书与学习->JMeter性能测试脚本编写实
153
Flask入门:轻松掌握API路由定义
374
信竞回忆录
623
宇树 Qmini 双足机器人训练个人经验总结
242
[源码系列:手写Spring] AOP第二节:JDK动
302
Linux 通用软件包 AppImage 打包详解