登录
/
注册
首页
论坛
其它
首页
科技
业界
安全
程序
广播
Follow
关于
导读
排行榜
资讯
发帖说明
登录
/
注册
账号
自动登录
找回密码
密码
登录
立即注册
搜索
搜索
关闭
CSDN热搜
程序园
精品问答
技术交流
资源下载
本版
帖子
用户
软件
问答
教程
代码
写记录
写博客
小组
VIP申请
VIP网盘
网盘
联系我们
发帖说明
道具
勋章
任务
淘帖
动态
分享
留言板
导读
设置
我的收藏
退出
腾讯QQ
微信登录
社区
›
业界区
›
业界
业界
今日:
63
|
主题:
10847
收藏本版
(
0
)
推荐主题
应急响应-日志分析
当自己真的发布一款产品
HEIF:更高质量、更小体积,开启 HarmonyOS 图像新体验
阿里巴巴为什么禁止超过3张表join?
开发的设计和重构,为开发效率服务
Windows桌面应用自动更新解决方案SharpUpdater5发布
历劫波,明真我——Debug Commune
用上了 Claude Code,才发现 Cursor 和 Gemini Cli 都是弱智
我和AI不得不说的故事:现在是最好的时代也是最坏的时代
HashMap居然可以和它直接合体???
面试官:如何确保动态线程池任务都执行完?
新窗
综合排序
最新主题
热门推荐
精选内容
15天流量破10万,免费拼图工具的毕业典礼是被抄袭
外面四十几度的太阳正在肆无忌惮的炙烤着大地,而我则在二十几度的房间里舒舒服服的摸鱼,正当我奋笔疾书挥斥方遒的时候,微信弹出消息,有朋友at我说我的免费拼图工具被抄了,一模一样,我去看了一眼这网站,好消息是并没有抄,坏消息是 ...
告陕无
3 天前
611
0
7
到底要不要 Vibe Coding ?
啸妹回
3 天前
20
0
5
vxe-table 表格导出 pdf 文件
官网: https://vxetable.cn 通过手动调用 exportData 方法可以直接导出文件 https://github.com/x-extends/vxe-table 来源:程序园用户自行投稿发布,如果侵权,请联系站长删除 免责声明:如果侵犯了您的权益,请联系站长,我们会及时 ...
崔竹
3 天前
279
0
4
vue 实现纯 web H5 打印功能
vue 实现纯 web H5 打印功能 官网:https://vxeui.com/ https://github.com/x-extends/vxe-pc-ui 安装 打印图片 自定义页眉 自定义页尾和页数 分页打印表格 https://gitee.com/x-extends/vxe-pc-ui 来源:程序园用户自行投稿发 ...
全愉婉
3 天前
610
0
4
AI 实战:一键生成数字人视频!
做自媒体行业的同学都知道,制作一条可发布的视频成本是很高的,通常我们需要先录制原始视频,而录制原始视频的时间通常是发布视频时长的 3-5 倍,之后还需要花费很长的时间剪辑,最终才能制作一条可发布的视频,相当费时费力。 但是,技 ...
颐港
3 天前
855
0
6
支付宝小程序IDE突然极不稳定
前情 uni-app是我比较喜欢的跨平台框架,它能开发小程序/H5/APP(安卓/iOS),重要的是对前端开发友好,自带的IDE让开发体验也挺棒的,公司项目就是主推uni-app,因公司项目是快抖微支四端的小程序,但是公司要求是支付宝先行,于是近期都 ...
古修蟑
3 天前
728
0
9
.NET开发中3秒判断该用 IEnumerable 还是 IQueryable
在.NET开发中,IEnumerable和IQueryable是处理数据集合时最常用的两个接口。很多开发者对它们的选择感到困惑,但其实只需要掌握几个关键点就能快速做出正确决策。 核心区别:执行位置 IEnumerable:在内存中执行查询操作 IQueryable:在 ...
袁曼妮
3 天前
260
0
6
C#确实是很“慢”——最后的疯狂
说真的,我也开始觉得大家认为“firelong是dudu请来的公关”这种理论是有道理的。因为这位英雄一开贴就炸出一个大坑,众多博客园中的老一辈已经出现了很多。这不,我宣布了无限期潜水都跳出来了,搬出去的Jeffrey也在这里面不停的回复。 ...
庞悦
3 天前
439
0
1
Nuxt.js 应用中的 build:error 事件钩子详解
title: Nuxt.js 应用中的 build:error 事件钩子详解 date: 2024/11/7 updated: 2024/11/7 author: cmdragon excerpt: build:error 是 Nuxt.js 中的一个生命周期钩子,当构建过程中发生错误时,该钩子将被调用。通过此钩子,开发者可以 ...
徙办
3 天前
964
0
5
PHP "真异步" TrueAsync SAPI 与 NGINX Unit 集成
PHP "真异步" TrueAsync SAPI 与 NGINX Unit 集成 现在的 Web 开发和过去最大的区别是什么?一句话:没人再愿意等服务器响应了。 七八年前,甚至更早的时候,模块加载、组件打包、脚本解释、数据库查询——这些步骤慢一点,对业务和用户 ...
裸历
3 天前
372
0
5
精读 GitHub - servo 浏览器(一)
一、简介 项目地址:https://github.com/servo/servo 这一期的精读 GitHub 系列是 servo 浏览器,我们将从源码的角度去拆解 servo 浏览器,逐步厘清整个浏览器的工作原理。 servo 是一款实验性质的现代浏览器引擎,采用 Rust 语言编写( ...
瞪皱炕
3 天前
1003
0
6
冗余代码检查工具Simian
微软web2.0开发示例Kobe,重蹈了Oxite的覆辙。Ayende连续发表了五篇高质量的Kobe探讨贴: [*]Kobe – In the nuts & bolts and don’t really liking it [*]Kobe – Data Access done wrong [*]Kobe – When the documentation is the o ...
堠秉
3 天前
566
0
2
UEFI 中的杂项知识总结-Protocol Handle 机制的详细介绍
⭐️UEFI 中的 Protocol Handle 机制 一、ResetVector Reset Vector(复位向量) 是 CPU(或其他处理器)在上电复位(Power-on Reset)或手动复位(Reset信号触发)后,无条件跳转去执行的第一条指令的地址。 x86 实模式的典型值是 0xFF ...
喳谍
3 天前
180
0
2
LLM应用落地实施手册
背景 自ChatGPT诞生以来,各个企业都开始尝试引入LLM落地实施“智能”应用,而目前并没有太多文章系统地介绍应该怎么落地实施一个基于LLM的应用,到底应该做哪些步骤。本人从2023年12月份开始,陆陆续续开发了3个LLM应用的项目了。这几 ...
赘暨逢
3 天前
1037
0
2
浅说最短路
目录 [*]引入 [*]单源最短路 [*]Dijkstra算法 [*] [*]例题1——最短路 [*]分析 [*]Dijkstra算法的过程 [*]Dijkstra算法的时间复杂度和代码 [*]Dijkstra的最短路计数 [*]SPFA算法 [*]SPFA算法的过程 [*]SPFA算法的时间复杂度和代码 ...
酝垓
3 天前
962
0
7
系统架构师-基础到企业应用架构-表现层
一、前言 最近也许是由于假期的原因,我发布的文章的速度变慢了,对大家说下抱歉,这个系列的确我很难写,感谢大家对我的支持和关注,的确我在发布后得到大家的支 持和认可,让我有了更多的动力,之前发布的有些内容,可能对 ...
古修蟑
3 天前
102
0
2
《懒人必修系列》- 三步实现本地打包后自动压缩dist文件夹
虽然现在很多公司都已经实现自动化部署,但有些公司还是手动打包和部署的,原因就不说了,说多了都是泪~ 想要实现本地打包,并且自动压缩dist文件夹,只需要三步即可: 1、安装 archiver 2、根目录添加 auto-zip.js 文件,并且复制以下代 ...
卢莹洁
3 天前
662
0
3
Raft学习笔记
0、前言 Raft 作为一种强一致性的共识算法,被广泛应用于分布式系统中,如 etcd、Consul 等。最近阅读了一篇关于 Raft 的技术文章,收获颇多,因此写下此学习笔记,记录其中的关键概念与个人理解。 需要说明的是,这篇文章并不是从零讲 ...
村亢
3 天前
457
0
3
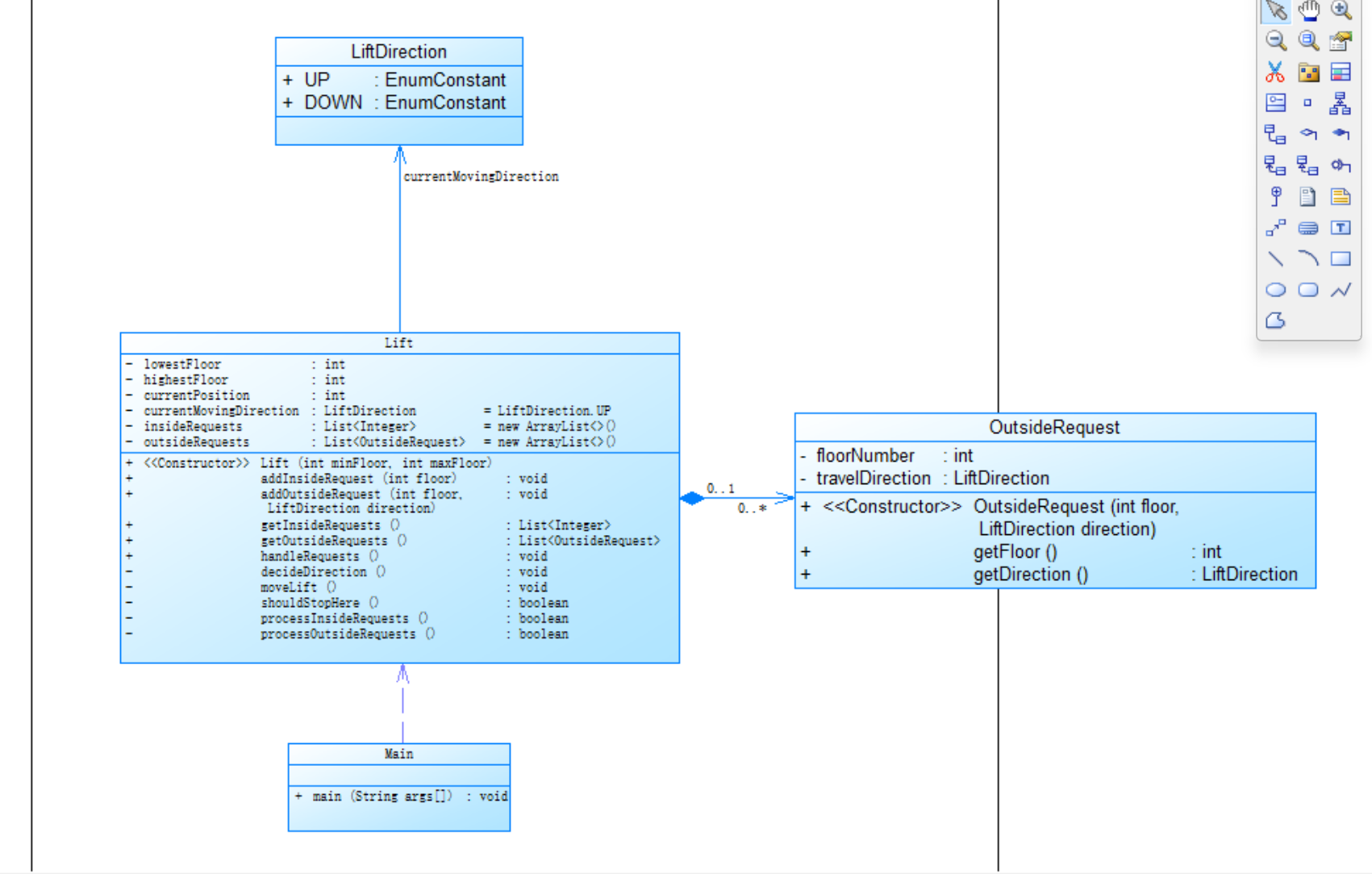
第一次blog作业 Java电梯分析
一、前言 二、设计与分析 1,第一次单部电梯调度程序 题目: 设计一个电梯类,具体包含电梯的最大楼层数、最小楼层数(默认为1层)当前楼层、运行方向、运行状态,以及电梯内部乘客的请求队列和电梯外部楼层乘客的请求队列,其中,电 ...
涂流如
3 天前
752
0
4
程序员感觉工作没有成长,怎么破局?
大家好,我是程序员鱼皮。转眼又是一年 8 月,很多小伙伴刚刚步入职场,难免会对未来的成长感到焦虑困惑。 今天我想和大家聊一个很现实的问题:如果你去了一个外包公司,或者你的工作本身不能带给你成长,应该如何破局? 跑,快跑! 开 ...
判涔
3 天前
137
0
3
下一页 »
1 ...
141
142
143
144
145
146
147
148
... 543
/ 543 页
下一页
返 回
快速发帖
还可输入
80
个字符
高级模式
B
Color
Image
Link
Quote
Code
Smilies
您需要登录后才可以发帖
登录
|
立即注册
本版积分规则
发表帖子
转播给听众
发帖
业界
收藏
10847
本版主题
0
收藏人数
板块介绍填写区域,请于后台编辑
财富榜{圆}
3934307807
991124
anyue1937
9994893
kk14977
6845358
4
xiangqian
638210
5
韶又彤
9997
6
宋子
9982
7
闰咄阅
9993
8
刎唇
9993
9
俞瑛瑶
9998
10
蓬森莉
9951
查看更多
社区公告
本月热榜
1003
精读 GitHub - servo 浏览器(一)
366
小白也能看懂的RLHF:基础篇
375
前端跨标签页通信方案(下)
818
Java初尝试:电梯调度迭代开发
229
痞子衡嵌入式:i.MXRT中FlexSPI外设速度上
916
Spring Security 鉴权流程与过滤器链深度剖
561
GPUStack v2:推理加速释放算力潜能,开源
166
AWTK上使用Signal/Slot解决多页面同步的问
414
APEX实战第6篇:APEX 如何接入业务数据库用
1019
基于DeepSeek-R1 15b微调训练自主的领域大
722
基于LangGraph开发复杂智能体学习一则
897
有用的包 #Python
395
对于原型、原型链和继承的理解
310
.NET周刊【11月第2期 2025-11-09】
359
每周读书与学习->JMeter性能测试脚本编写实
153
Flask入门:轻松掌握API路由定义
374
信竞回忆录
623
宇树 Qmini 双足机器人训练个人经验总结
241
[源码系列:手写Spring] AOP第二节:JDK动
302
Linux 通用软件包 AppImage 打包详解